1437x
002130
04-08-2021

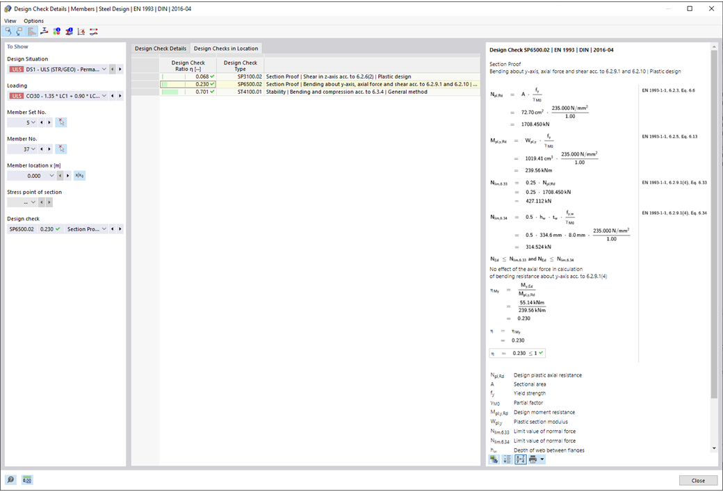
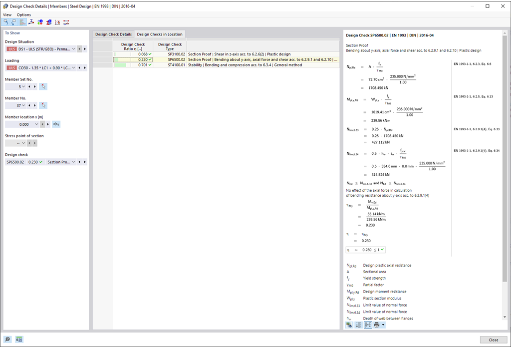
Cálculo de acero | Resistencia y estabilidad | Resistencia de la sección

  • Dimensionamiento en tracción, compresión, flexión, cortante, torsión y fuerzas internas combinadas
  • Comprobación de tracción considerando una sección transversal reducida (por ejemplo, debilitamiento por agujeros) posible
  • Clasificación automática de secciones para verificar el pandeo local
  • Las fuerzas internas de cálculo con torsión de alabeo (7 grados de libertad) se consideran a través de la comprobación de tensiones equivalentes (actualmente no disponible para las normas de diseño AISC 360-16 y GB 50017)
  • Dimensionamiento de secciones de clase 4 con valores de sección efectiva según EN 1993-1-5 así como perfiles formados en frío según EN 1993-1-3, AISI S100 o CSA S136 (para secciones de RSECTION se requieren licencias para RSECTION y "Secciones efectivas")
  • Comprobación de pandeo por cortante según EN 1993-1-5 considerando refuerzos transversales posible
  • Dimensionamiento de componentes de acero inoxidable según EN 1993-1-4

Enlaces


;