1517x
002130
4.8.2021

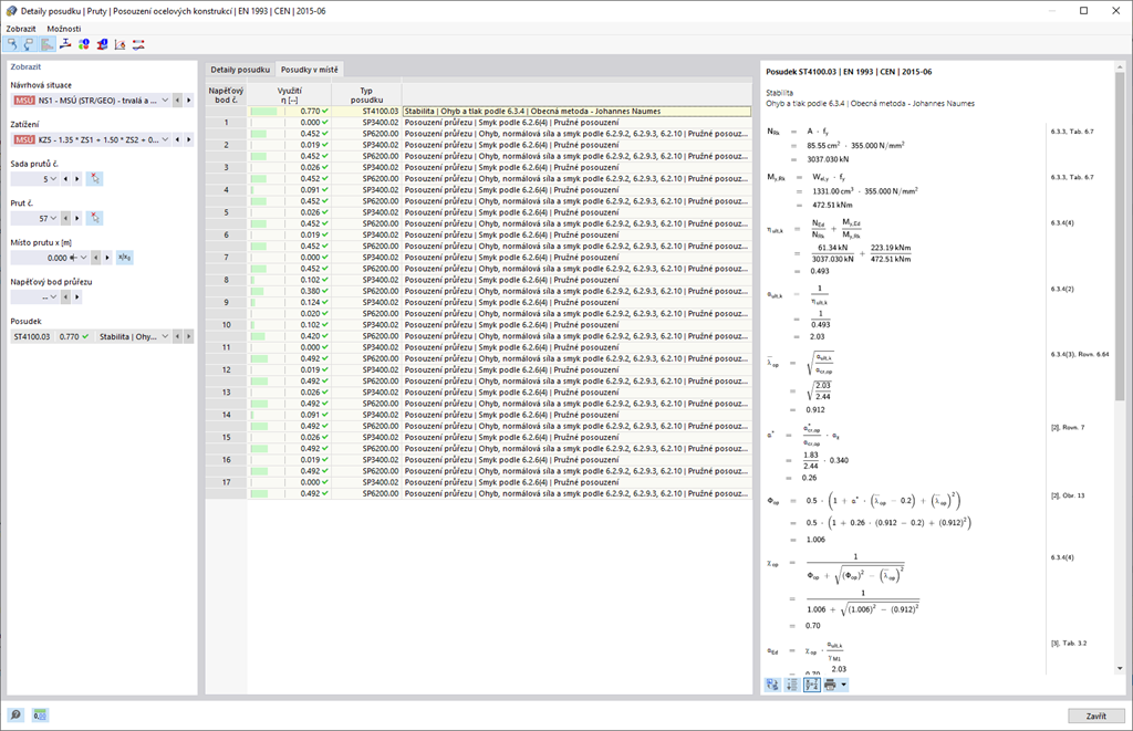
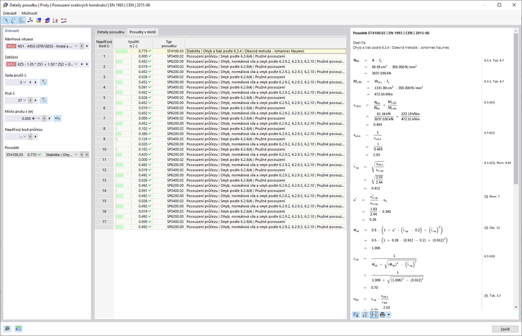
Posouzení ocelových konstrukcí | Únosnost a stabilita | Únosnost průřezu

  • Navrhování na tah, tlak, ohyb, smyk, kroucení a kombinované vnitřní síly
  • Možné je ověření tahu s ohledem na redukovanou průřezovou plochu (např. oslabení otvory)
  • Automatická klasifikace průřezů pro kontrolu lokálního boulení
  • Vnitřní síly z výpočtu s ohledem na kroucení s ohledem na boulení (7 stupňů volnosti) jsou zohledněny prostřednictvím srovnávacího napětí (aktuálně není dostupné pro normy AISC 360-16 a GB 50017)
  • Navrhování průřezů třídy 4 s efektivními průřezovými charakteristikami podle EN 1993-1-5 a studeně tvarovaných profilů podle EN 1993-1-3, AISI S100 nebo CSA S136 (pro průřezy RSECTION jsou vyžadovány licence pro RSECTION a "Efektivní průřezy")
  • Možné je posouzení na boulení ve smyku podle EN 1993-1-5 s ohledem na příčné výztuhy
  • Navrhování prvků z nerezové oceli podle EN 1993-1-4

Odkazy


;