1517x
002130
04.08.2021

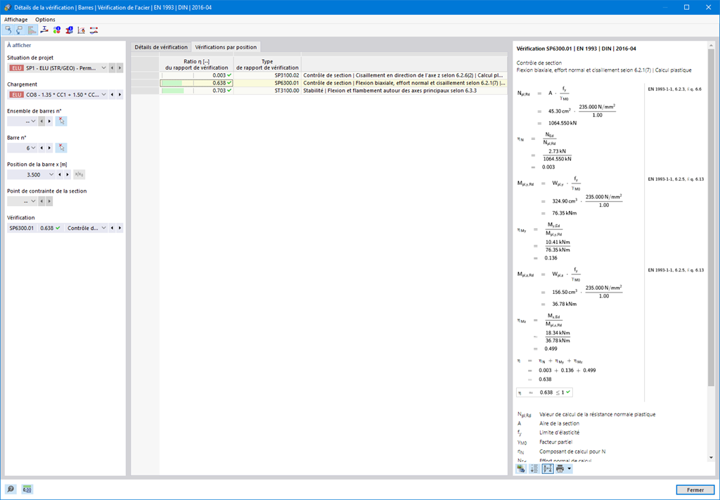
Vérification de l’acier | Résistance et stabilité | Résistance de section

  • Vérification en traction, compression, flexion, torsion, cisaillement et en combinant les efforts internes
  • Vérification de la traction avec considération d'une aire de section réduite possible (affaiblissement dû à une ouverture)
  • Classification automatique des sections pour vérifier le flambement local
  • Les efforts internes issus du calcul avec le gauchissement par torsion (7 degrés de liberté) sont considérés grâce à la vérification des contraintes équivalentes (actuellement non disponible pour les normes de calcul AISC 360-16 et GB 50017)
  • Vérification des sections de classe 4 avec des valeurs de section efficaces selon l’EN 1993-1-5 ainsi que des profilés formés à froid selon l’EN 1993-1-3, l’AISI S100 ou la CSA S136 (pour les sections RSECTION, les licences pour RSECTION et « Sections efficaces » sont requises)
  • Vérification du flambement par cisaillement selon l’EN 1993-1-5 avec considération des raidisseurs transversaux
  • Vérification des composants en acier inoxydable selon l’EN 1993-1-4

Liens


;