1517x
002130
2021-08-04

Verifica acciaio | Resistenza e stabilità | Capacità della sezione

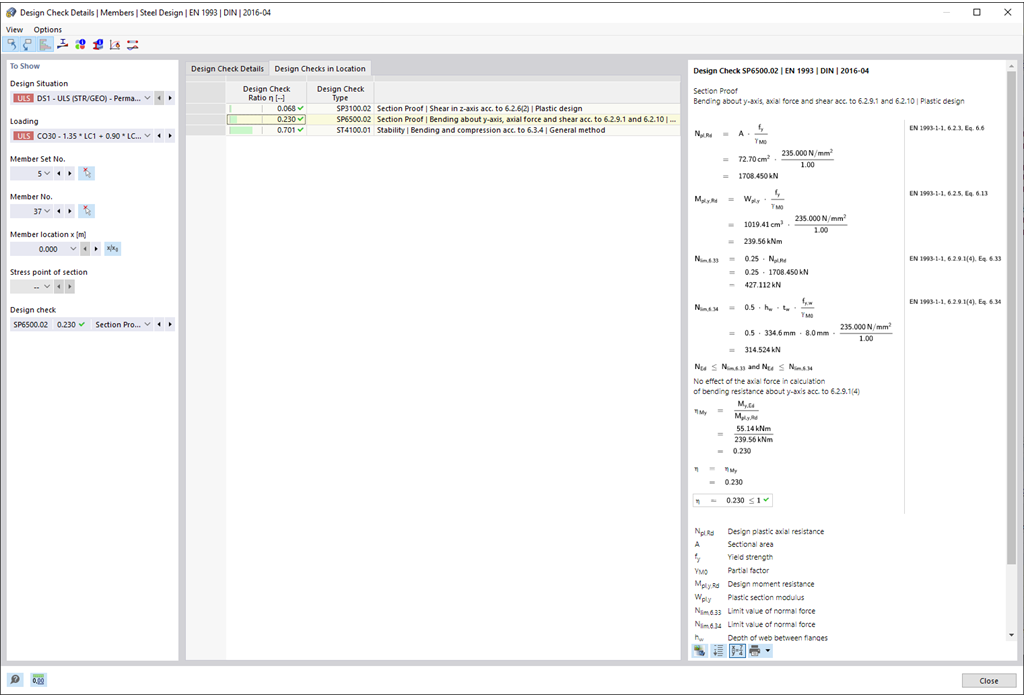
  • Dimensionamento alla trazione, compressione, flessione, taglio, torsione e momenti interni combinati
  • Verifica a trazione considerando una sezione trasversale ridotta (ad esempio indebolimento da fori) possibile
  • Classificazione automatica delle sezioni trasversali per la verifica del bozzamento locale
  • I momenti interni ottenuti dal calcolo con la torsione con distorsione (7 gradi di libertà) sono considerati attraverso la verifica delle tensioni equivalenti (attualmente non disponibile per le norme di progettazione AISC 360-16 e GB 50017)
  • Dimensionamento delle sezioni trasversali di classe 4 con valori di sezione trasversale efficaci secondo EN 1993-1-5, nonché profili formati a freddo secondo EN 1993-1-3, AISI S100 o CSA S136 (per le sezioni trasversali RSECTION sono necessarie le licenze per RSECTION e "Sezioni trasversali efficaci")
  • Verifica del bozzamento a taglio secondo EN 1993-1-5 considerando i rinforzi trasversali possibile
  • Dimensionamento di componenti in acciaio inossidabile secondo EN 1993-1-4

Link


;