1517x
002130
4. August 2021

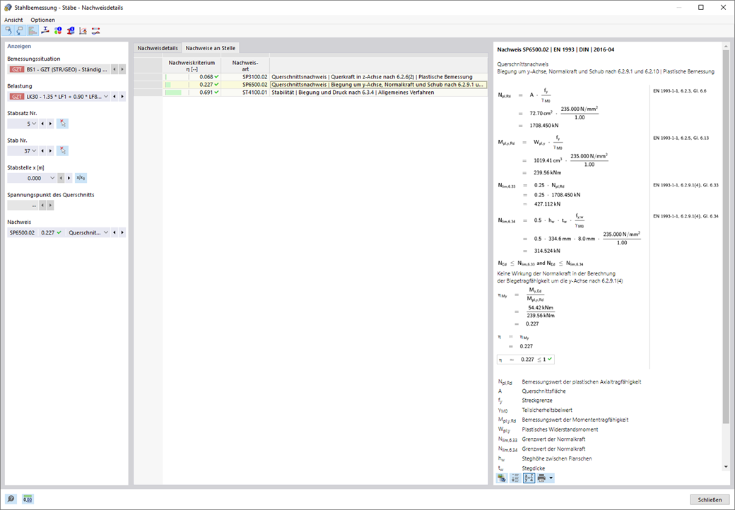
Stahlbemessung | Tragfähigkeit und Stabilität | Querschnittstragfähigkeit

  • Bemessung auf Zug, Druck, Biegung, Schub, Torsion und kombinierte Schnittgrößen
  • Zugnachweis unter Berücksichtigung einer reduzierten Querschnittsfläche (z. B. Lochschwächung) möglich
  • Automatische Klassifizierung der Querschnitte zur Überprüfung lokalen Beulens
  • Schnittgrößen aus der Berechnung mit Wölbkrafttorsion (7 Freiheitsgrade) werden über den Vergleichspannungsnachweis berücksichtigt (aktuell noch nicht für die Bemessungsnormen AISC 360-16 und GB 50017 verfügbar)
  • Bemessung von Querschnitten der Klasse 4 mit effektiven Querschnittswerten nach EN 1993-1-5 sowie kaltgeformten Profilen nach EN 1993-1-3, AISI S100 oder CSA S136 (für RSECTION-Querschnitte sind Lizenzen für RSECTION und "Effektive Querschnitte" erforderlich)
  • Schubbeulnachweis nach EN 1993-1-5 unter Berücksichtigung von Quersteifen möglich
  • Bemessung von Bauteilen aus nichtrostendem Stahl nach EN 1993-1-4

Links


;