1517x
002130
2021-08-04

Projektowanie konstrukcji stalowych | Nośność i stateczność | Nośność przekroju

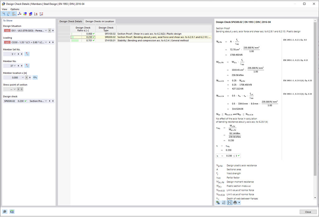
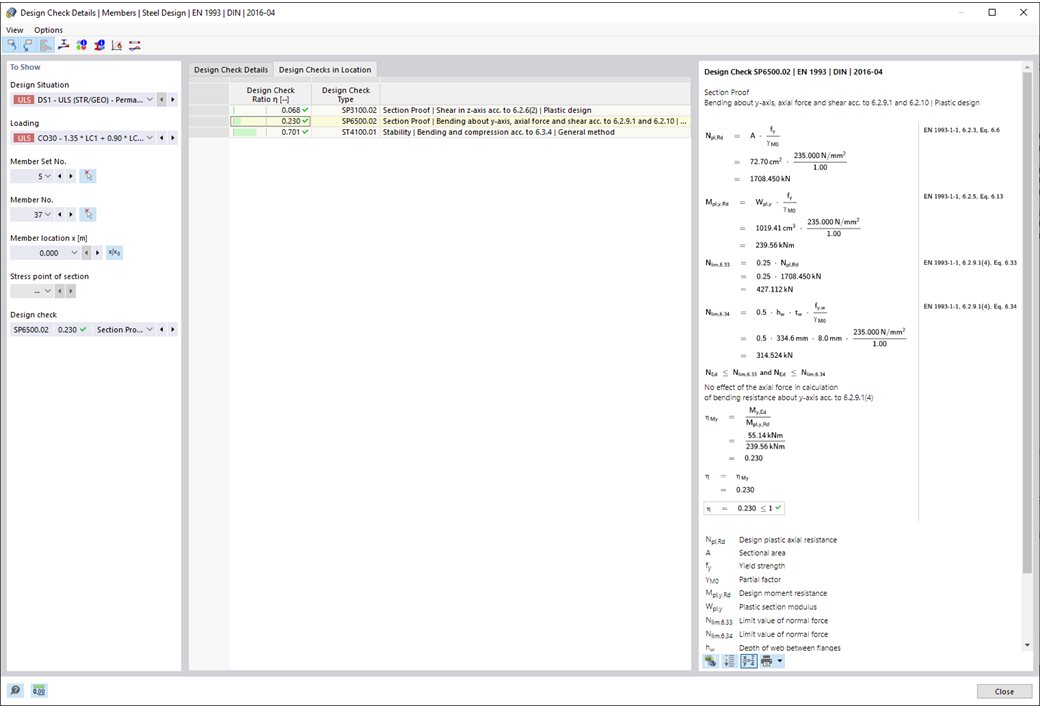
  • Obliczenia na rozciąganie, ściskanie, zginanie, ścinanie, skręcanie oraz kombinowane wielkości przekrojowe
  • Możliwe sprawdzenie rozciągania z uwzględnieniem zredukowanej powierzchni przekroju poprzecznego (np. osłabienia otworami)
  • Automatyczna klasyfikacja przekrojów do sprawdzania lokalnego wyboczenia
  • Wielkości przekrojowe z kalkulacji z wykorzystaniem skręcania z efektem wyginania (7 stopni swobody) są uwzględniane w obliczeniach weryfikacyjnych dotyczących naprężeń porównawczych (aktualnie niedostępne dla norm projektowych AISC 360-16 i GB 50017)
  • Obliczenia przekrojów klasy 4 z efektywnymi wartościami przekroju zgodnie z EN 1993-1-5 oraz profilami zimno giętymi zgodnie z EN 1993-1-3, AISI S100 lub CSA S136 (dla przekrojów RSECTION wymagane są licencje na RSECTION oraz "Efektywne przekroje")
  • Możliwe sprawdzenie wyboczenia ścinającego zgodnie z EN 1993-1-5 z uwzględnieniem usztywnień poprzecznych
  • Obliczenia elementów ze stali nierdzewnej zgodnie z EN 1993-1-4

Odnośniki


;