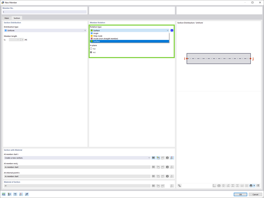
W przypadku powierzchni, na przykład nachylonej w przestrzeni, można łatwo zdefiniować obrót pręta w kierunku lokalnych osi.
;
Zarejestruj się w Extranecie Dlubal, aby maksymalnie wykorzystać możliwości oprogramowania oraz mieć ekskluzywny dostęp do swoich danych osobowych.
Zarejestruj się w Extranecie Dlubal, aby maksymalnie wykorzystać możliwości oprogramowania oraz mieć ekskluzywny dostęp do swoich danych osobowych.
Zarejestruj się w Extranecie Dlubal, aby maksymalnie wykorzystać możliwości oprogramowania oraz mieć ekskluzywny dostęp do swoich danych osobowych.
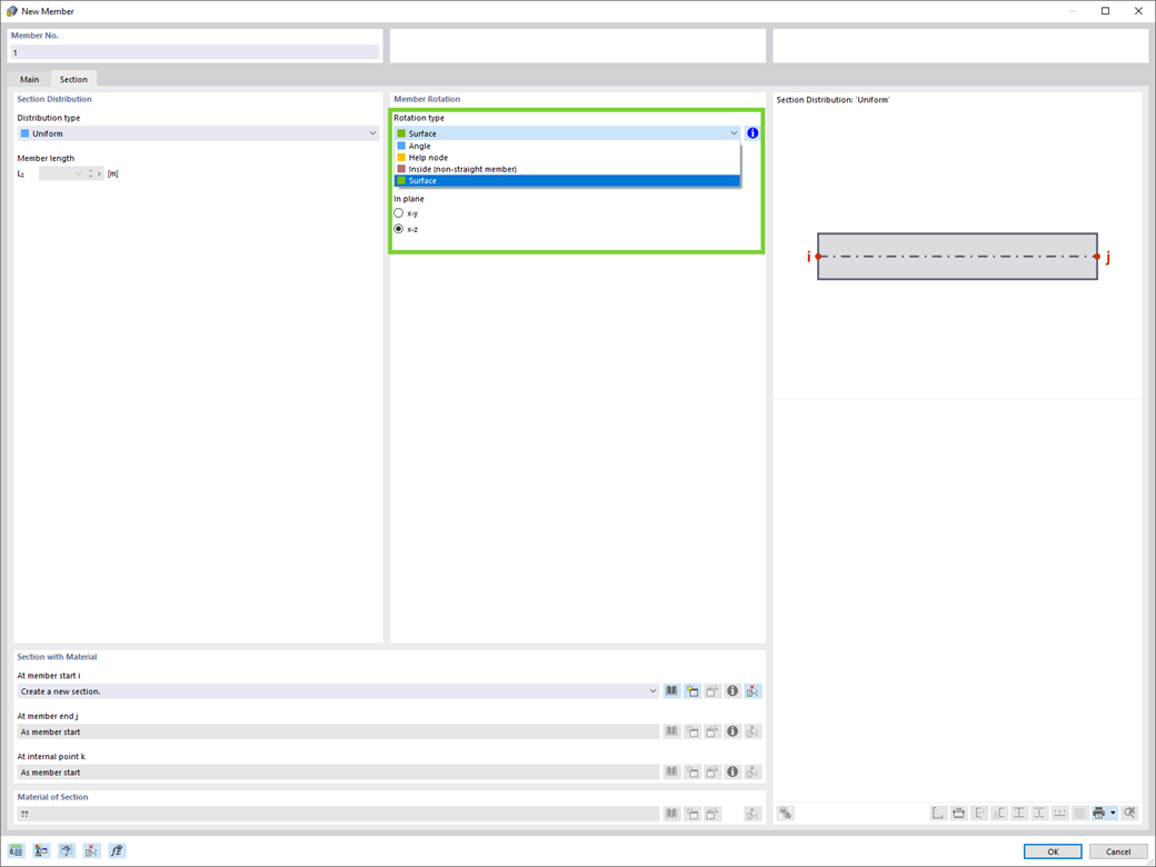
W przypadku powierzchni, na przykład nachylonej w przestrzeni, można łatwo zdefiniować obrót pręta w kierunku lokalnych osi.