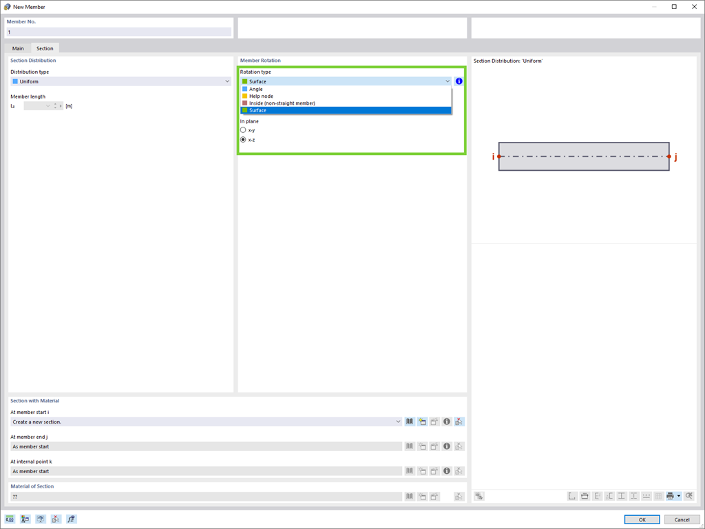
Definujte nyní bez problémů natočení prutu ve směru lokálních os plochy, která může ležet například šikmo v prostoru.
Zaregistrujte se do extranetu Dlubal, abyste získali většinu softwaru a měli exkluzivní přístup k vašim osobním údajům.
Zaregistrujte se do extranetu Dlubal, abyste získali většinu softwaru a měli exkluzivní přístup k vašim osobním údajům.
Zaregistrujte se do extranetu Dlubal, abyste získali většinu softwaru a měli exkluzivní přístup k vašim osobním údajům.
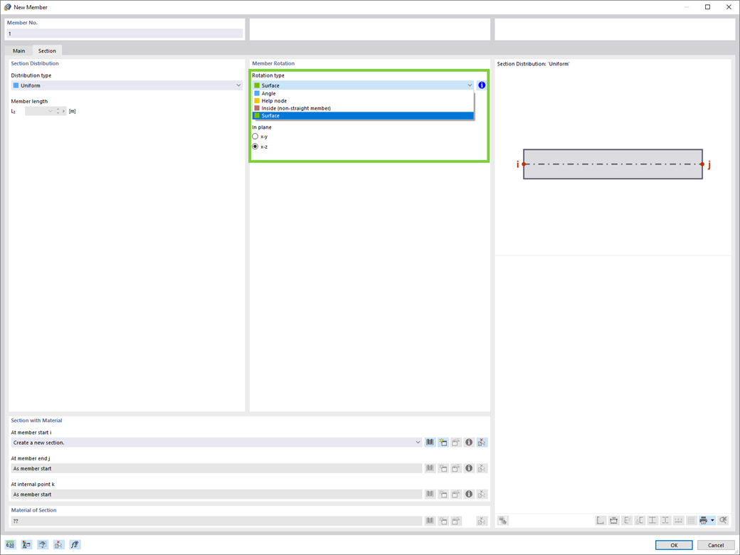
Definujte nyní bez problémů natočení prutu ve směru lokálních os plochy, která může ležet například šikmo v prostoru.