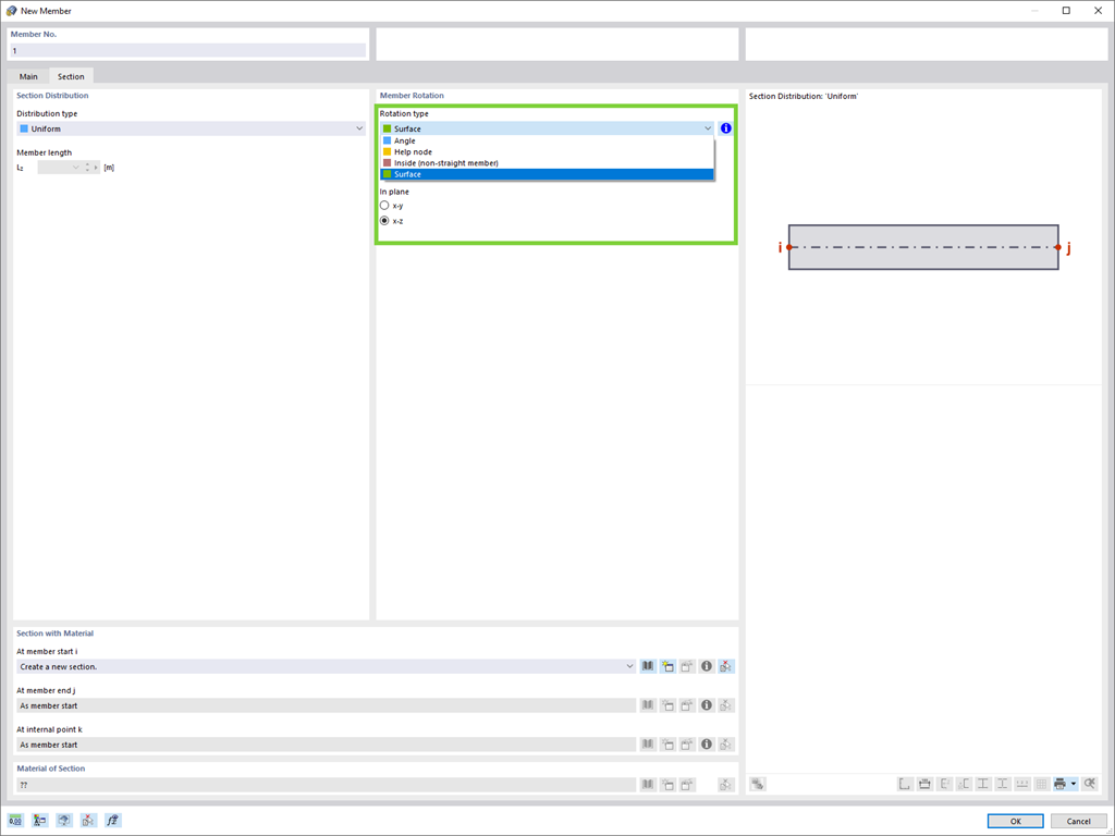
Definisci facilmente la rotazione di un'asta nella direzione degli assi locali di una superficie che è, ad esempio, inclinata nello spazio.
Registrati all'extranet Dlubal per ottenere il massimo dal software e avere accesso esclusivo ai tuoi dati personali.
Registrati all'extranet Dlubal per ottenere il massimo dal software e avere accesso esclusivo ai tuoi dati personali.
Registrati all'extranet Dlubal per ottenere il massimo dal software e avere accesso esclusivo ai tuoi dati personali.
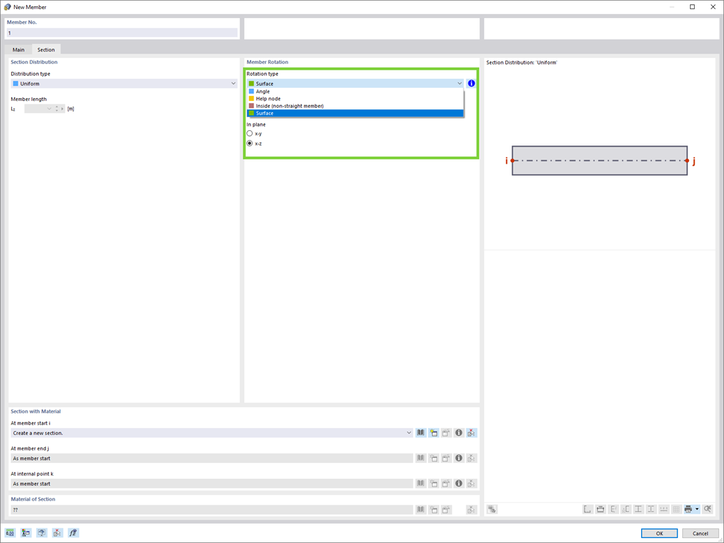
Definisci facilmente la rotazione di un'asta nella direzione degli assi locali di una superficie che è, ad esempio, inclinata nello spazio.