Community
    Iniciar sessão na sua conta

    Registe-se no extranet da Dlubal para aproveitar ao máximo o software e ter acesso exclusivo aos seus dados pessoais.

    Criar conta
    Ao iniciar sessão, concorda com as Condições de utilização e venda da Dlubal. Consulte a nossa Nota de privacidade, a nossa Nota sobre cookies.
    0
    Loja online
    Contatar Equipe de Vendas
    Idioma
    • Deutsch
    • English
    • Français
    • Español
    • Português
    • Italiano
    • Česky
    • Polski
    • Pусский
    • 中文(简体)
    • Áreas
      • Estruturas de betão armado
      • Estruturas de betão pré-esforçado
      • Estruturas de aço
      • Estruturas de madeira
      • Estruturas de alvenaria
      • Estruturas de alumínio e construção leve
      • Edifícios
      • Estruturas industriais
      • Condutas
      • Construção de pontes
      • Gruas e pontes rolantes
      • Torres e mastros
      • Estruturas de vidro
      • Estruturas de membrana tracionada
      • Estruturas de cabos tracionados
      • Estruturas laminadas e sanduíche
      • Estruturas temporárias
      • Estruturas de andaimes e prateleiras
      • Estruturas offshore
      • Silos e tanques de armazenamento
      • Estruturas de energias renováveis
      • Estruturas solares e sistemas de montagem
      • Construção naval e corpos flutuantes
      • Tecnologia de transporte
      • Estruturas e mastros de perfuração
      • Piscinas e parques aquáticos
      • Estruturas de contentores
      • Estacas escavadas por broca
      • Estruturas de escadas
      • Centrais elétricas
      • Estruturas hidráulicas em aço
      • Engenharia mecânica
      • Estruturas pneumáticas
      Áreas de aplicação
      • Planeamento estrutural
      • Cálculos de elementos finitos (MEF)
      • Simulação de vento e geração de cargas de vento
      • Análise de tensões
      • Cálculos não lineares
      • Análise de estabilidade
      • Análise de encurvadura não linear
      • Análises de torção com empenamento
      • Análise dinâmica e sísmica
      • Dinâmica não linear
      • Análise pushover
      • Form-finding e padrões de corte
      • Ligações de aço
      • Planeamento orientado por BIM
      • Secções formadas a frio
      • Interação solo-estrutura
      • Cálculo de fachadas
      • Fundações e geotecnia
      • Fases de construção
      • Resistência ao fogo
      Normas
      • Eurocódigos (EC)
      • Normas alemãs (DIN)
      • Normas britânicas (BS EN, BS)
      • Normas italianas (NTC)
      • Normas dos EUA
      • Normas canadianas (CSA)
      • Normas australianas (AS)
      • Normas suíças (SIA)
      • Normas chinesas (GB, HK)
      • Normas indianas (IS)
      • Normas mexicanas (RCDF, CFE Sismo 15)
      • Normas russas (SP)
      • Normas sul-africanas (SANS)
      • Normas brasileiras (NBR)
      Serviços online
      • Ícone do menu superior da ferramenta Geo-Zone Mapas de sobrecarga de neve, velocidade do vento e carga sísmica
      • Ícone de cálculo na nuvem Cálculos na nuvem
      • Ícone de Wiki de análise estrutural Wiki de análise estrutural
      • Ícone de propriedades da secção de aço e madeira Propriedades de secções transversais de perfis de aço e secções transversais
      Dimensionamento estrutural para sistemas fotovoltaicos

      A Dlubal Software ajuda você a criar e verificar qualquer sistema de montagem solar. Trabalhe de forma eficiente com estruturas de aço, alumínio e concreto em um único ambiente.

      Explorar ferramentas
      Estruturas solares Estruturas solares | Versão móvel
      API Dlubal

      O novo serviço de API da Dlubal (gRPC) oferece uma interface flexível para o software de análise estrutural baseada em Python e C#, com acesso direto a toda a gama de produtos Dlubal.

      Iniciar com API
      Fundo para o banner do menu principal da API Fundo para o banner do menu principal da API
    • Ícone a representar o RFEM 6, uma aplicação de software de análise de elementos finitos. RFEM 6 O único software de análise de elementos finitos de que precisa para os seus projetos

      O RFEM é a base de uma família de programas composta por módulos e serve para definir estruturas, materiais e cargas para sistemas estruturais constituídos por lajes, paredes, cascas e barras, bem como sólidos e elementos de contacto.

      Mais informação
      Ícone de alternância de módulo Módulos
      • Análises adicionais
      • Análises dinâmicas
      • Soluções especiais
      • Dimensionamento
      • Ligações
      Ícone de RSTAB 9 sem limites RSTAB 9 O programa de estruturas de barras icónico

      O RSTAB 9 é um programa de cálculo de estruturas de barras 3D que reflete o estado atual da tecnologia e ajuda os engenheiros de estruturas a cumprir os requisitos da engenharia civil moderna.

      Mais informação
      Ícone de alternância de módulo Módulos
      • Análises adicionais
      • Análises dinâmicas
      • Soluções especiais
      • Dimensionamento
      Ícone de RSECTION 1 sem limites RSECTION 1 Cálculos de secções transversais personalizados

      O RSECTION apoia engenheiros de estruturas ao determinar as propriedades de secções transversais para uma ampla variedade de secções transversais e permite uma análise de tensões subsequente.

      Mais informação
      Ícone de RWIND 3 sem limites RWIND 3 Software CFD para túneis de vento digitais

      O RWIND 3 é um túnel de vento digital para simulação de fluxos de vento em torno de quaisquer geometrias de edifícios e para cálculo das cargas de vento nas suas superfícies.

      Mais informação
      Ícone da API API Dlubal A sua porta de entrada para modelação paramétrica e automação

      O novo serviço API Dlubal (gRPC) oferece uma interface flexível para o software de cálculo estrutural com base em Python e C#, com acesso direto a toda a gama de produtos Dlubal. Beneficie de uma integração perfeita e poderosa no seu software Dlubal – ideal para modelação paramétrica e tarefas complexas de otimização.

      Descobrir a API
      Documentação da API Documentação da API
      • Índice
      • Primeiros passos
      • Aplicações
      • Objetos de modelo
      • Assinaturas e preços
      • Exemplos
      AEF para ligações de aço

      Projete e analise conexões de aço utilizando CBFEM, de acordo com EN 1993‑1‑8 e AISC 360, totalmente integrado no RFEM 6 para fluxos de trabalho estruturais mais rápidos e precisos.

      Saber mais
      Ligações de aço Ligações de aço
      Ferramenta de Zona Geo

      O serviço online da Dlubal fornece mapas de zonas para a determinação rápida de cargas de neve, velocidades do vento e dados sísmicos.

      Verificar zonas de carga
      Ferramenta de visualização de zona geográfica exibindo mapas de neve, vento e sísmicos com ilustrações para avaliações de cargas ambientais. Ilustração de mapas de zonas geográficas de neve, vento e sismo numa versão móvel, mostrando várias regiões e dados.
      Produtos desatualizados
    • Apoio
      • Perguntas mais frequentes (FAQ)
      • Base de dados de conhecimento
      • Funções do programa
      • Licenciamento
      • Fazer uma pergunta
      • A nossa equipa de apoio
      • Enviar proposta de função desejada ou ideia
      • Resolução de problemas para licenciamento e autorização
      • Reportar problema ou erro do programa
      • Atualizações dos programas
      • Problemas com o programa
      • Fórmulas | A matemática é divertida!
      Formação
      • Primeiros passos com o RFEM
      • Primeiros passos com o RSTAB
      • Formação online
      • Formação na Dlubal
      • Formação individual
      • Vídeos
      • Vídeos de e-learning
      • Seminários web
      • Cursos online
      Serviço
      • Apoio/serviço gratuito
      • Extranet | A minha conta
      • Contrato de serviço
      • Ferramenta Geo-Zone para a determinação de carga
      • Atualizações e novas versões
      • Versões anteriores dos programas
      Vendas
      • Loja online
      • A nossa equipa de vendas
      • Contactar equipa de vendas
      • Agendar demonstração online de produto
      • Porquê a Dlubal Software?
      Assistente de apoio baseada em IA
      • Mia – A sua assistente de IA a toda a hora
      • Descubra a sua assistente de IA pessoal
      Apoio e serviço gratuitos

      Precisa de ajuda? Acesse as opções de suporte gratuitas, incluindo assistência de IA 24/7, suporte por e-mail e webinars.

      Saiba mais
      Apoio técnico gratuito e serviço Suporte técnico gratuito e serviço
      Encontre respostas rapidamente

      Encontre respostas rápidas para perguntas comuns sobre o software Dlubal. Pesquise ou filtre centenas de FAQ para resolver problemas rapidamente.

      Ver FAQ
      Perguntas mais frequentes FAQ | Versão móvel
    • Novidades
      • Notícias atuais
      • Novas funções do produto
      • Subscrever a newsletter
      • Novos programas
      • Dlubal Blog
      Fromações
      • Formações online
      • Formação individual
      Eventos
      • Vista geral de eventos
      • Feiras e seminários
      • Seminários web
      Mestrado em Engenharia com seminários web

      Junte-se aos líderes do setor e explore soluções em engenharia estrutural e software. Aprimore suas habilidades com nossas sessões ao vivo!

      Ver próximos seminários web
      3D FEA Software RFEM 6 | First Steps Imagem de banner de menu | Seminários web de notícias | Versão móvel
      Descubra o poder da inovação

      Descubra ferramentas de ponta e aprimoramentos projetados para impulsionar seu fluxo de trabalho em engenharia.

      Explorar novas funções
      Explore New Features Imagem de menu de faixa | News_ProductFeatures | Versão móvel
    • Download de versão completa

      Gostaria de experimentar as capacidades dos programas da Dlubal Software? Esta é a sua oportunidade! Com a versão completa gratuita de 90 dias, pode testar exaustivamente todos os nossos programas.

      Iniciar versão de teste agora
      Área gratuita da Dlubal

      No espaço gratuito da Dlubal, tem acesso a seminário web, artigos e oportunidades de teste do software – tudo gratuito e organizado num único lugar.

      Mais informação
      Exemplos
      • Modelos estruturais gratuitos para download
      • Submeter modelo estrutural
      • Exemplos introdutórios e tutoriais
      • Exemplos de verificação
      • Vista geral de imagens
      Documentos
      • Manuais online
      • Manuais
      • Folhetos, brochuras e certificados
      Referências
      • Projetos de clientes
      • Porquê enviar o seu projeto de cliente?
      • Como enviar um projeto de cliente?
      • Enviar projeto
      Modelos grátis para download

      Explore milhares de modelos estruturais prontos para uso. Baixe, adapte e use-os como templates para acelerar seu processo de design.

      Descobrir modelos
      Modelos de análise estrutural para download Modelos gratuitos para download | Versão móvel
      Espaço gratuito da Dlubal

      Obtenha ajuda especializada sempre que precisar. Aproveite a assistência gratuita de IA, suporte por e-mail, webinars ao vivo e serviços premium para utilizadores do Contrato de Serviço Pro.

      Obter suporte
      Apoio técnico e serviço gratuitos Suporte técnico e serviço gratuitos | Versão para dispositivos móveis
    • E-learning
      • RFEM 6 para iniciantes
      • RFEM 6 para estudantes
      • Programação com RFEM 6 e Python
      • RFEM 6 com Rhino e Grasshopper
      • RFEM 5 para iniciantes
      • Modelar com o RFEM 5
      • Vídeos de aprendizagem de cálculo estrutural para estudantes
      • Vídeos tutoriais curtos para os programas Dlubal
      • As melhores dicas e sugestões no RFEM
      • Formações online gravadas da Dlubal
      • Seminários web gravados da Dlubal
      Estudantes e estabelecimentos de ensino
      • Software de cálculo estrutural gratuito para estudantes
      • Pedir ou prolongar versão de estudante gratuita
      • Solicitar versão gratuita para professores
      • Submeter tese de final de curso
      • Porquê enviar-nos a sua tese de final de curso?
      • Teses de final de curso com software de análise estrutural Dlubal
      • Software de cálculo estrutural gratuito para estabelecimentos de ensino superior
      • Solicitar pacote de estabelecimento de ensino
      • Formação introdutória gratuita para estabelecimentos de ensino superior
      • Solicitar data para formação
      Plataforma de conhecimento
      • Primeiros passos com o RFEM
      • Vídeos
      • Manuais online
      • Wiki de cálculo estrutural
      • Base de dados de conhecimento
      • Perguntas mais frequentes (FAQ)
      Informação e entretenimento
      • Podcast
      • Dlubal Blog
      • Introdução ao planeamento estrutural
      Primeiros passos com o RFEM 6

      Dê seus primeiros passos com o RFEM 6 e descubra como você pode modelar e calcular rapidamente. Personalize com complementos para ainda mais possibilidades.

      Primeiros passos
      3D FEA Software RFEM 6 | First Steps Imagem de banner de menu | Seminários web de notícias | Versão móvel
      Software de análise estrutural gratuito para estudantes

      Milhares de estudantes em todo o mundo já se beneficiam do Dlubal Software. Aproveite o acesso gratuito, treinamento e suporte especializado durante os seus estudos.

      Obter licença gratuita
      Software de análise estrutural gratuito para estudantes Software de análise estrutural gratuito para estudantes
    • Sobre nós
      • História e factos
      • Filosofia da empresa
      • Porquê a Dlubal Software?
      • Comparação de produtos
      • Política de qualidade
      • A nossa equipa
      Contacto
      • Escritórios da Dlubal no mundo
      • Revendedor autorizado da Dlubal
      Referências
      • Comentários de utilizadores
      • Projetos de clientes
      • Estudos de caso
      • Porquê enviar o seu projeto?
      • Exemplos de verificação
      • O seu comentário
      • Participação em projetos de investigação
      Os nossos clientes

      Apresentamos clientes que realizaram os seus projetos com o software da Dlubal. Saiba como clientes nossos de todo o mundo implementaram soluções inovadoras na construção e engenharia utilizando ferramentas avançadas para análises estruturais e dinâmicas.

      Conheça os nossos clientes
      Construir o sucesso em conjunto

      Descubra como engenheiros líderes ao redor do mundo confiam em nossas soluções para elevar seus projetos conosco.

      Veja os nossos clientes
      See Our Customers Imagem de faixa de menu | Company_OurCustomers_Mobile
      Conheça os especialistas

      Nossos engenheiros dedicados estão aqui para ajudá-lo com modelagem, design e desafios técnicos—em qualquer momento, em qualquer lugar.

      Ligar ao suporte
      Our Team Imagem de faixa de menu | Empresa_NossaEquipe | Versão móvel
    • Carreira
      • Empregos
      • Equipas
      • Blogue de colaboradores
      • Informação
      Empregos
      • Todas as ofertas de emprego
      • Desenvolvimento de produtos
      • Apoio ao cliente
      • Vendas
      • Marketing
      • Desenvolvimento de software
      • Administração
      • Estagiários
      • Outros
      Equipas
      • Desenvolvimento de produtos
      • Apoio ao cliente
      • Vendas
      • Marketing
      • Desenvolvimento de software
      • Administração
      Porquê escolher a Dlubal?
      • Cultura empresarial
      • Vantagens para colaboradores
      Construa o seu futuro connosco

      Revele como a nossa equipe molda o futuro da engenharia. Experimente inovação, crescimento e desafios emocionantes.

      Carreira na Dlubal Imagem de banner do menu | Carreira na Dlubal Móvel
      Encontre o seu trabalho de sonho

      Junte-se a um líder global em software de engenharia e leve sua carreira a novos patamares.

      Explore vagas em aberto
      All Open Positions Imagem de faixa de menu | Posições abertas móveis
    • Loja online
    Produtos principais
    Ícone a representar o RFEM 6, uma aplicação de software de análise de elementos finitos.
    RFEM 6
    Ícone de RSTAB 9 sem limites
    RSTAB 9
    Ícone de RWIND 3 sem limites
    RWIND 3
    Ícone de RSECTION 1 sem limites
    RSECTION
    Serviços online
    Ícone da ferramenta Geo-Zone Tool
    Ferramenta de geolocalização
    Propriedades de secção
    Propriedades da secção transversal
    Ícone da API
    API
    Ícone Cálculo em nuvem
    Cálculo na nuvem
    Modelos para download
    Modelos disponíveis para download
    Ícone da comunidade Dlubal
    Comunidade Dlubal
    Ícone de artigos da base de dados de conhecimento
    Base de dados de conhecimento
    Seminários web online
    Seminários web
    Iniciar sessão na sua conta

    Registe-se no extranet da Dlubal para aproveitar ao máximo o software e ter acesso exclusivo aos seus dados pessoais.

    Iniciar sessão Criar conta
    Teste gratuito de 90 dias
    Iniciar sessão na sua conta

    Registe-se no extranet da Dlubal para aproveitar ao máximo o software e ter acesso exclusivo aos seus dados pessoais.

    Iniciar sessão Criar conta
    • Produtos
    • Análise de estruturas de barras
    • Módulos para o RSTAB 9
    • Dimensionamento
    • Dimensionamento de betão para o RSTAB 9
    • Dimensionamento de betão para o RSTAB 9 | Deformação
    Ícone do RSTAB 9 | Software Dlubal Dimensionamento de betão
    Manuais online
    • Manual | Dimensionamento de betão
    • RFEM 6 / RSTAB 9 | Primeiros passos
    }
    calculator icon
    Preços
    Dimensionamento de betão para o RSTAB 9 | Deformação

    Dimensionamento de betão para o RSTAB 9 | Deformação

    Um módulo muito popular no RSTAB é o módulo Dimensionamento de betão. Contém inúmeras funções úteis, tais como a verificação para limitar a flecha dos elementos de betão armado. Esta verificação é realizada tendo em consideração os diferentes estados da secção não fendilhada e fendilhada (estado I/estado II) segundo as especificações da norma. Isto é útil para o seu trabalho? Então veja com mais atenção!

    Estaleiro | Dimensionamento de betão para o RSTAB 9 | Cálculo analítico de deformações
    Subnavigation
    01
    Barras
    02
    Pilares
    03
    Deformação
    04
    Normas
    05
    Funções

    Cálculo analítico de deformações

    Total de itens: 5
    Representação gráfica da armadura de aço e deformação do betão para uma análise precisa.
    • Geral
    • Estruturas de betão
    • Eurocode 2

    Dimensionamento de betão | Verificações de deformação | Funções

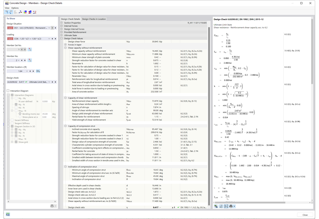
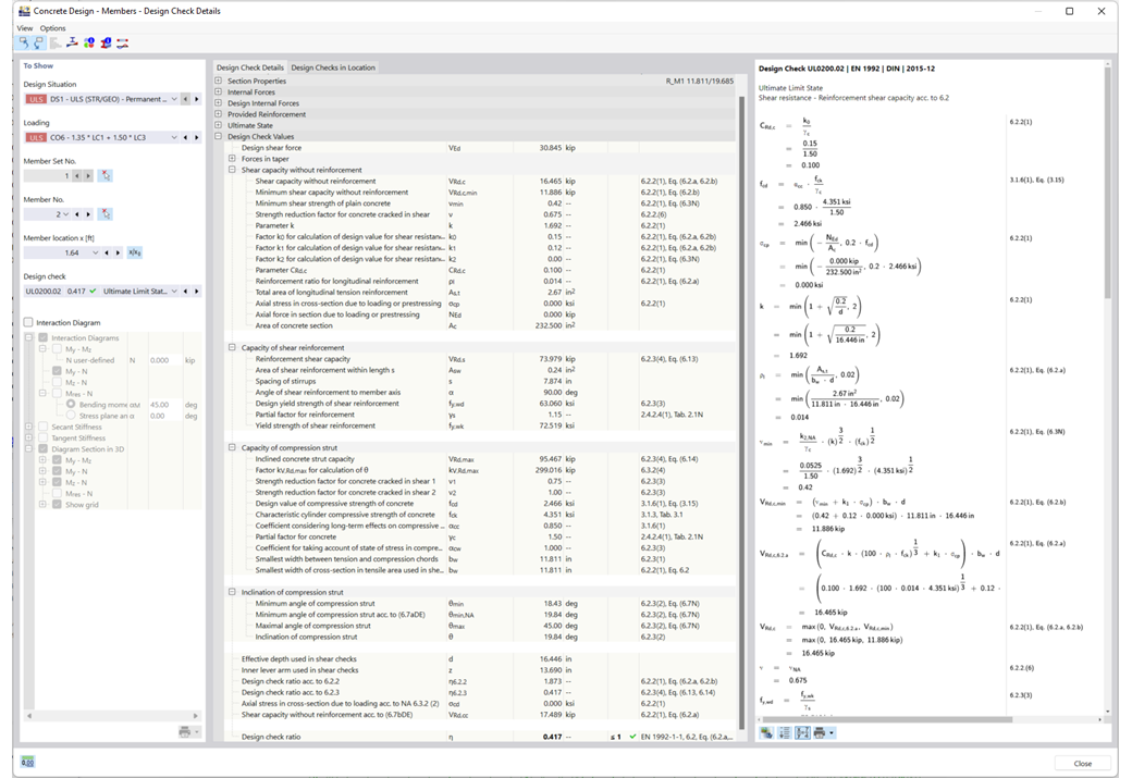
    • Cálculo de deformações de superfícies de betão armado não fendilhadas/fendilhadas (estado II) através da aplicação dos métodos de aproximação das normas de dimensionamento (por exemplo, análises de deformação de acordo com 7.4.3 EN 1992-1-1)
    • Reforço do betão à tração aplicado entre fendas
    • Opções para considerar fluência e retração
    • Saída de resultados gráfica integrada no RFEM, por exemplo, utilização do valor limite, deformação ou flecha
    • Apresentação clara da saída de resultados numérica na caixa de diálogo de detalhes
    • Integração completa da saída de dados no relatório de impressão do RFEM
    Vista da configuração de serviço para deformação do betão no ambiente do RFEM 6.
    • Geral
    • Estruturas de betão
    • Eurocode 2

    Dimensionamento de betão | Verificações de deformação | Entrada de dados

    Procura um cálculo de deformações? Consulte a Configuração do estado limite de utilização, onde pode ser ativado. Na caixa de diálogo acima, também é possível controlar a consideração dos efeitos de longa duração (fluência e retração) e a resistência à tração entre as fendas. O coeficiente de fluência e a deformação de retração são calculados com base nos parâmetros de entrada especificados ou defini-los individualmente.

    Além disso, o utilizador pode especificar o valor das deformações limite para cada elemento estrutural. O valor limite admissível é definido pela deformação máxima. Além disso, tem de decidir adicionalmente se pretende utilizar o sistema deformado ou não deformado para a verificação.

    Verificação de punçoamento de estruturas de betão armado no RFEM 6 com gráfico para verificar os esforços internos.
    Parâmetros globais para o dimensionamento
    Situação de dimensionamento para o dimensionamento de betão
    Detalhes de dimensionamento
    • Cálculo
    • Estruturas de betão
    • Eurocode 2

    Dimensionamento de betão | Punçoamento | Dimensionamento

    No RFEM, tem duas opções. Por um lado, é possível determinar a carga de punçoamento a partir de uma carga individual (de pilar/carregamento/apoio de nó) e a distribuição da força de corte suavizada ou não suavizada ao longo do perímetro de controlo. Por outro lado, podem ser especificados pelo utilizador.

    Calcule a relação de cálculo da resistência ao punçoamento sem armadura de punçoamento como critério de dimensionamento e o programa apresentará o correspondente resultado. No caso de a resistência ao punçoamento ser excedida sem armadura de punçoamento, o programa determina a armadura de punçoamento necessária, bem como a armadura longitudinal necessária.

    Análise da armadura em varões de betão com o RFEM, mostra resultados detalhados.
    • Visualizador 3D
    • Visualizador 3D | Babylon
    • Realidade virtual
    • Geral
    • Estruturas de betão
    • Eurocode 2

    Dimensionamento de betão | Verificações de deformação | Dimensionamento

    As normas já especificam os métodos de aproximação (por exemplo, cálculo da deformação de acordo com EN 1992-1-1, 7.4.3 ou ACI 318-19) necessários para o cálculo da deformação. Neste caso, as chamadas rigidezes efetivas são calculadas nos elementos finitos de acordo com o estado limite do betão fendilhado/não fendilhado existente. Estas resistências efetivas podem depois ser utilizadas para determinar as deformações através de outro cálculo MEF.

    Considere uma secção de betão armado para o cálculo das rigidezes efetivas dos elementos finitos. Baseado nos esforços internos determinados para o estado limite de utilização no RFEM, classifique a secção de betão armado como "fendilhada" ou "não fendilhada". Tem em consideração a influência do betão entre as fendas? Neste caso, isso é realizado através de um coeficiente de distribuição (por exemplo, de acordo com EN 1992-1-1, equação 7.19, ou ACI 318-19). O comportamento do material para o betão é aplicado de forma linear elástica na área de compressão e tração até ser atingida a resistência à tração do betão. Este procedimento é suficientemente preciso para o estado limite de utilização.

    Quando determina a resistência efetiva, pode ter em consideração a fluência e a retração ao "nível da secção". Não necessita de considerar a influência da retração e da fluência em sistemas estaticamente indeterminados com este método de aproximação (por exemplo, as forças de tração da deformação da retração no caso dos sistemas restringidos em todos os lados não são determinadas, mas têm de ser consideradas separadamente). Em resumo, o cálculo das deformações é realizado em dois passos:

    • Cálculo da resistência efetiva da secção de betão armado, assumindo as condições linear elásticas
    • Cálculo da deformação, utilizando a resistência efetiva com o MEF
    Representação de deformação no estado limite de utilização para dimensionamento de betão em software de engenharia civil.
    • Visualizador 3D
    • Visualizador 3D | Babylon
    • Realidade virtual
    Representação gráfica da armadura de varões
    Diagrama de interação 3D
    Saída detalhada das verificações (com referências às equações utilizadas da norma)
    Resultados – Armadura de barras
    • Visualizador 3D
    • Visualizador 3D | Babylon
    • Realidade virtual
    Resultados – Armadura de superfícies
    • Visualizador 3D
    • Visualizador 3D | Babylon
    • Realidade virtual
    Estrutura de pilares de betão
    • Visualizador 3D
    • Visualizador 3D | Babylon
    • Realidade virtual
    Gráfico de armadura adicional livre em superfícies de betão para dimensionamento de betão.
    • Visualizador 3D
    • Visualizador 3D | Babylon
    • Realidade virtual
    • Geral
    • Estruturas de betão
    • Eurocode 2

    Dimensionamento de betão | Verificações de deformação | Resultados

    Realizou o dimensionamento com sucesso? Os resultados da análise de deformação podem agora ser listados em tabelas de resultados organizadas de forma clara ou em caixas de diálogo detalhadas com texto de informação. O programa apresenta-lhe todos os valores intermédios de forma compreensível. A representação gráfica da relação de dimensionamento e da deformação no RFEM permitem ao utilizador identificar rapidamente as secções críticas ou fendilhadas.

    Devido à saída de resultados das verificações com todos os resultados intermédios, pode seguir o cálculo até ao mais ínfimo detalhe. Através de uma integração completa dos dados de saída no relatório de impressão do RFEM, a Dlubal oferece uma análise estrutural documentada para efeitos de verificação.

    • Convite para demonstração de produto online destacando funções avançadas do software
      Organizar demonstração de produto online

      Experimente o software Dlubal ao vivo e marque uma demonstração de produto online hoje mesmo!

    • Banner promocional a convidar para subscrição de uma versão de teste gratuita de 90 dias de produtos Dlubal
      Testar versão completa gratuita durante 90 dias

      A maneira mais eficaz de conhecer o software Dlubal é experimentá-lo por si mesmo.

    • Contacte a nossa equipa de vendas para apoio especializado em soluções de software avançadas.
      Contactar equipa de vendas

      Estamos aqui para você!

    Loja online

    Crie o seu pacote de programas individual e obtenha todos os preços online!

    • Família RFEM 6
    • Família RSTAB 9
    Para a loja online

    Calcule o seu preço

    3.300,00 USD
    +110,00 USD
    Renderização de barras de armadura
    Montante total 3.410,00 USD

    Primeiros passos com o RSTAB 9

    Ainda não trabalhou com o RSTAB ou não trabalhou vezes suficientes? Aqui encontra dicas e sugestões úteis para começar a trabalhar com os programas da Dlubal.

    Mais informação
    Programa de estruturas de barras 3D | Início rápido com o RSTAB 9 com conceito modular e vários módulos adicionais Programa de estruturas de barras 3D | Início rápido com o RSTAB 9 com conceito modular e vários módulos adicionais

    Modelos estruturais gratuitos para download

    Se procura modelos para praticar ou como inspiração para os seus projetos, veio ao sítio certo. Oferecemos-lhe vários modelos estruturais para download, por exemplo, ficheiros RFEM, RSTAB, RSECTION ou RWIND.

    Todos os modelos
    Templates de modelos técnicos descarregáveis para análises de engenharia precisas Templates de modelos técnicos descarregáveis para análises de engenharia precisas
    Software de cálculo e design de estruturas
    Dlubal Software GmbH

    Am Zellweg 2
    93464 Tiefenbach
    Alemanha

    +49 9673 9203-0 [email protected]
    Dlubal Software GmbH

    Querstraße 10
    04103 Leipzig
    Alemanha

    +49 9673 9203-0 [email protected]
    Soluções
    • Estruturas de betão armado
    • Estruturas de aço
    • Estruturas de madeira
    • Ligações de aço
    Produtos
    • RFEM 6
    • RSTAB 9
    • RSECTION 1
    • RWIND 3
    Apoio
    • Perguntas mais frequentes (FAQ)
    • Fazer uma pergunta
    • Mapas de sobrecarga de neve, velocidade do vento e carga sísmica
    • Contactar equipa de vendas
    Notícias
    • Subscrever a newsletter
    • Notícias atuais
    • Vista geral de eventos
    • Formações online
    Recursos
    • Versão de teste completa gratuita
    • Enviar projeto
    • Projetos de clientes
    • Manuais online
    Junte-se à Dlubal
    Comunidade Dlubal YouTube Facebook Pinterest TikTok Instagram
    © 2001-2026 Dlubal Software GmbH | Todos os direitos reservados
    Notas legais
    Sobre nós
    Mapa do site
    Idioma
    • Deutsch
    • English
    • Français
    • Español
    • Português
    • Italiano
    • Česky
    • Polski
    • Pусский
    • 中文(简体)