Community
    Zaloguj się na swoje konto

    Zarejestruj się w Extranecie Dlubal, aby maksymalnie wykorzystać możliwości oprogramowania oraz mieć ekskluzywny dostęp do swoich danych osobowych.

    Utwórz konto
    Logując się, wyrażasz zgodę na Warunki użytkowania firmy Dlubal. Zapoznaj się z naszą Polityką prywatności, naszą Informacją o plikach cookie.
    0
    Sklep internetowy
    Kontakt z zespołem sprzedaży
    Język
    • Deutsch
    • English
    • Français
    • Español
    • Português
    • Italiano
    • Česky
    • Polski
    • Pусский
    • 中文(简体)
    • Branże
      • Konstrukcje żelbetowe
      • Konstrukcje z betonu sprężonego
      • Konstrukcje stalowe
      • Konstrukcje drewniane
      • Konstrukcje murowe
      • Lekkie konstrukcje aluminiowe
      • Budynki
      • Konstrukcje przemysłowe
      • Rurociągi
      • Konstrukcje mostów
      • Suwnice i belki podsuwnicowe
      • Kratowe konstrukcje wsporcze
      • Konstrukcje szklane
      • Rozciągane konstrukcje membranowe
      • Konstrukcje linowe i kablowe
      • Konstrukcje warstwowe i typu sandwich
      • Konstrukcje tymczasowe
      • Rusztowania i konstrukcje stelażowe
      • Konstrukcje offshore
      • Silosy i zbiorniki
      • Konstrukcje dla energii odnawialnej
      • Konstrukcje pod panele fotowoltaiczne i systemy montażowe
      • Przemysł stoczniowy
      • Przenośniki taśmowe
      • Konstrukcje wiertnicze
      • Baseny i parki wodne
      • Konstrukcje kontenerowe
      • Fundamenty z pali wierconych
      • Konstrukcje schodów
      • Elektrownie
      • Inżynieria hydrotechniczna
      • Inżynieria mechaniczna
      • Konstrukcje Pneu
      Obszary zastosowania
      • Inżynieria konstrukcyjna
      • Analiza metodą elementów skończonych (MES)
      • Symulacja przepływu wiatru i generowanie obciążenia wiatrem
      • Analiza naprężeń
      • Analiza nieliniowa
      • Analiza stateczności
      • Nieliniowa analiza wyboczenia
      • Analiza skręcania skrępowanego
      • Analiza sejsmiczna i dynamiczna
      • Nieliniowa analiza dynamiczna
      • Analiza pushover
      • Form-Finding i szablony cięcia
      • Połączenia stalowe
      • Modelowanie Informacji o Budynku (BIM)
      • Profile formowane na zimno
      • Interakcja grunt-konstrukcja
      • Analiza konstrukcji fasadowych
      • Fundamenty i ich projektowanie
      • Etapy budowy
      • Odporność ogniowa
      Normy
      • Eurokody (EC)
      • Normy niemieckie (DIN)
      • Normy brytyjskie (BS EN, BS)
      • Normy włoskie (NTC)
      • Normy amerykańskie
      • Normy kanadyjskie (CSA)
      • Normy australijskie (AS)
      • Normy szwajcarskie (SIA)
      • Normy chińskie (GB, HK)
      • Normy indyjskie (IS)
      • Normy meksykańskie (RCDF, CFE Sismo 15)
      • Normy rosyjskie (SP)
      • Normy południowoafrykańskie (SANS)
      • Normy brazylijskie (NBR)
      Usługi online
      • Ikona menu głównego narzędzia do lokalizacji stref Mapa obciążeń śniegiem, wiatrem i obciążeniem sejsmicznym
      • Ikona obliczeń w chmurze Obliczenia w chmurze
      • Ikona Wiki analizy statyczno-wytrzymałościowej Wiki dotyczące statyki
      • Przekrój icon Właściwości przekrojów stalowych
      Projektowanie konstrukcji dla instalacji fotowoltaicznych

      Dlubal Software pomaga w tworzeniu i weryfikacji dowolnego systemu montażu solarnego. Pracuj wydajnie z konstrukcjami stalowymi, aluminiowymi i betonowymi w jednym środowisku.

      Poznaj narzędzia
      Konstrukcje pod instalacje solarne Konstrukcje wsporcze paneli słonecznych | Wersja mobilna
      API Dlubal

      Nowa usługa API Dlubal (gRPC) oferuje elastyczny interfejs do oprogramowania do analizy statycznej bazujący na językach Python i C#, z bezpośrednim dostępem do całego asortymentu produktów Dlubal.

      Rozpocznij z API
      Tło dla banera głównego menu API Tło dla banera głównego menu API
    • Ikona przedstawiająca RFEM 6, aplikację do analizy metodą elementów skończonych RFEM 6 Jedyny program do analizy konstrukcji, jakiego potrzebujesz do swoich projektów

      RFEM 6 stanowi podstawę modułowej rodziny programów i służy do definiowania konstrukcji, materiałów i oddziaływań dla układów składających się z płyt, ścian, powłok i prętów, a także dla brył i elementów kontaktowych.

      Więcej informacji
      Ikona przełącznika rozszerzenia Rozszerzenia
      • Dodatkowe analizy
      • Obliczenia dynamiczne
      • Rozwiązanie specjalne
      • Obliczenia
      • Połączenia
      Ikona programu RSTAB 9 bez obramowania RSTAB 9 Kultowy program do obliczania konstrukcji szkieletowych

      RSTAB 9 to wydajne oprogramowanie do obliczeń konstrukcji szkieletowych 3D, odzwierciedlające aktualny stan wiedzy i pomagające inżynierom sprostać wymaganiom współczesnej inżynierii lądowej.

      Więcej informacji
      Ikona przełącznika rozszerzenia Rozszerzenia
      • Dodatkowa analiza
      • Obliczenia dynamiczne
      • Rozwiązania specjalne
      • Obliczenia
      Symbol RSECTION 1 bez obramowania RSECTION 1 Właściwości przekrojów zdefiniowanych przez użytkownika

      RSECTION wspiera projektantów konstrukcji poprzez określanie właściwości przekrojów dla szerokiej gamy profili oraz możliwość przeprowadzenia analizy naprężeń.

      Więcej informacji
      Ikona RWIND 3 bez obramowania RWIND 3 Oprogramowanie CFD do cyfrowych tuneli aerodynamicznych

      RWIND 3 to cyfrowy tunel aerodynamiczny do symulacji przepływów wiatru wokół budynków o dowolnej geometrii i do obliczania obciążeń wiatrem na ich powierzchniach.

      Więcej informacji
      Ikona API API Dlubal Twoja brama do modelowania parametrycznego i automatyzacji

      Nowa usługa Dlubal API (gRPC) oferuje elastyczny interfejs do oprogramowania statycznego na bazie Pythona i C#, z bezpośrednim dostępem do całego asortymentu produktów Dlubal. Skorzystaj z bezproblemowej i wydajnej integracji z oprogramowaniem Dlubal – idealnej do modelowania parametrycznego i zadań złożonej optymalizacji.

      Odkryj API
      Dokumentacja API Dokumentacja API
      • Indeks
      • Pierwsze kroki
      • Zastosowania
      • Obiekty modelu
      • Abonamenty i ceny
      • Przykłady
      MES dla połączeń stalowych

      Projektuj i analizuj połączenia stalowe za pomocą CBFEM, zgodnie z EN 1993‑1‑8 i AISC 360, w pełni zintegrowane z RFEM 6 dla szybszych, dokładniejszych przepływów pracy w inżynierii konstrukcyjnej.

      Dowiedz się więcej
      Połączenia stalowe Połączenia stalowe
      Narzędzie Geo-Zone

      Usługa online Dlubal zapewnia mapy stref do szybkiego określania obciążeń śniegiem, wiatrem i sejsmiką.

      Sprawdź strefy obciążeń
      Narzędzie do wizualizacji stref geograficznych wyświetlające mapy śniegu, wiatru i sejsmiczne z ilustracjami do ocen obciążeń środowiskowych. Ilustracja map stref geograficznych śniegu, wiatru i sejsmiczności w wersji mobilnej pokazująca różne regiony i dane.
      Przestarzałe produkty
    • Wsparcie techniczne
      • Często zadawane pytania (FAQ)
      • Baza informacji
      • Funkcje produktu
      • Licencjonowanie
      • Zadaj indywidualne pytanie
      • Nasz zespół wsparcia technicznego
      • Prześlij propozycję funkcji lub pomysł
      • Najczęściej zadawane pytania dotyczące licencji i autoryzacji
      • Zgłoś problem lub błąd w programie
      • Aktualizacje programu
      • Problemy z programem
      • Wzory | Matematyka jest fajna!
      Szkolenie
      • Pierwsze kroki z RFEM
      • Pierwsze kroki z RSTAB
      • Szkolenia online
      • Szkolenie w firmie Dlubal
      • Szkolenie indywidualne
      • Filmy wideo
      • Filmy do e-learningu
      • Webinaria - ucz się online
      • Szkolenia online
      Serwis
      • Bezpłatne wsparcie / Obsługa
      • Ekstranet | Moje konto
      • Umowa serwisowa
      • Geo-Zone Tool do definiowania obciążenia
      • Aktualizacje i upgrade'y
      • Poprzednie wersje programów
      Sprzedaż
      • Sklep internetowy
      • Nasz dział sprzedaży
      • Skontaktuj się z działem sprzedaży
      • Umów się na prezentację online
      • Dlaczego Dlubal Software
      Asystentka ds. wsparcia oparta na sztucznej inteligencji
      • Mia – Twoja asystentka AI 24/7
      • Poznaj swoją osobistą asystentkę AI
      Bezpłatne wsparcie i serwis

      Potrzebujesz pomocy? Skorzystaj z bezpłatnych opcji wsparcia, w tym 24/7 pomocy AI, wsparcia e-mail i webinariów.

      Dowiedz się więcej
      Bezplatne wsparcie i serwis Bezpłatne wsparcie techniczne i obsługa
      Znajdź odpowiedzi szybko

      Znajdź szybkie odpowiedzi na typowe pytania dotyczące oprogramowania Dlubal. Przeszukaj lub filtruj setki FAQ, aby błyskawicznie rozwiązać problemy.

      Zobacz FAQ
      Najczęściej zadawane pytania (FAQ) FAQ | Wersja mobilna
    • Aktualności
      • Aktualności
      • Nowe funkcje produktu
      • Subskrybuj newsletter
      • Nowe produkty
      • Blog Dlubal
      Szkolenie
      • Szkolenie online
      • Szkolenie indywidualne
      Wydarzenia
      • Przegląd wydarzeń
      • Targi i konferencje
      • Webinaria
      Opanuj inżynierię dzięki webinariom

      Dołącz do liderów branży i odkrywaj rozwiązania w inżynierii budowlanej i oprogramowaniu. Zwiększ swoje umiejętności dzięki naszym sesjom na żywo!

      Zobacz kolejne webinaria
      3D FEA Software RFEM 6 | First Steps Obraz menu baneru | Aktualności webinaria | Wersja mobilna
      Odkryj siłę innowacji

      Odkryj nowoczesne narzędzia i ulepszenia zaprojektowane, aby zwiększyć wydajność Twojego przepływu pracy w inżynierii.

      Poznaj nowe funkcje
      Explore New Features Obraz banera z menu | News_ProductFeatures | Wersja mobilna
    • Pobierz pełną wersję

      Chcesz wypróbować możliwości programów Dlubal Software? To Twoja szansa! Dzięki 90-dniowej pełnej wersji, możesz w pełni przetestować wszystkie nasze programy.

      Uruchom teraz wersję trial
      Bezpłatna strefa Dlubal

      W bezpłatnym obszarze Dlubal otrzymasz dostęp do webinariów, artykułów i możliwości testowania oprogramowania – wszystko bezpłatnie i przejrzyście w jednym miejscu.

      Więcej informacji
      Przykłady
      • Modele analityczne do pobrania
      • Wyślij model konstrukcyjny
      • Przykłady wprowadzające i tutoriale
      • Przykłady obliczeniowe
      • Przegląd obrazów
      Dokumenty
      • Instrukcje online
      • Podręczniki
      • Ulotki, broszury i certyfikaty
      Odniesienia
      • Projekty klientów
      • Dlaczego warto przesłać swój projekt?
      • W jaki sposób mogę przesłać swój projekt?
      • Prześlij projekt klienta
      Bezpłatne modele do pobrania

      Odkryj tysiące gotowych do użycia modeli konstrukcyjnych. Pobierz, dostosuj i użyj ich jako szablonów, aby przyspieszyć swój proces projektowania.

      Poznaj modele
      Modele do analizy konstrukcji do pobrania Bezpłatne modele do pobrania | Wersja mobilna
      Strefa bezpłatnych materiałów Dlubal

      Uzyskaj fachową pomoc, gdy tylko jej potrzebujesz. Ciesz się darmową pomocą AI, wsparciem e-mailowym, webinarami na żywo i usługami premium dla użytkowników umowy serwisowej Pro.

      Skontaktuj się z działem pomocy technicznej
      Bezpłatne wsparcie i obsługa Bezpłatne wsparcie i obsługa techniczna | Wersja mobilna
    • E-learning
      • RFEM 6 dla początkujących
      • RFEM 6 dla studentów
      • Programowanie w RFEM 6 i Python
      • RFEM 6 z programem Rhino & Grasshopper
      • RFEM 5 dla początkujących
      • Modelowanie w RFEM 5
      • Wykłady dla studentów
      • Krótkie tutoriale wideo dla programów Dlubal
      • Najlepsze porady i wskazówki dotyczące RFEM
      • Nagrania ze szkoleń online
      • Zrealizowane i nagrane webinaria
      Studenci i uczelnie
      • Bezpłatne oprogramowanie do analizy statyczno-wytrzymałościowej dla studentów
      • Złóż wniosek o bezpłatną wersję studencką lub przedłużenie
      • Prośba o bezpłatną licencję dla nauczycieli
      • Przyślij pracę dyplomową
      • Dlaczego warto przysłać pracę dyplomową?
      • Prace dyplomowe wykorzystujące oprogramowanie Dlubal
      • Bezpłatne oprogramowanie do analizy statyczno-wytrzymałościowej dla uczelni
      • Poproś o pakiet dla uczelni
      • Bezpłatne szkolenie wprowadzające dla Twojej uczelni
      • Zapytaj o termin szkolenia
      Platforma wiedzy
      • Pierwsze kroki z RFEM
      • Filmy wideo
      • Instrukcje online
      • Wiki dla analizy konstrukcyjnej
      • Baza informacji
      • Często zadawane pytania (FAQs)
      Infotainment
      • Podcast
      • Blog Dlubal
      • Wprowadzenie do analizy statyczno-wytrzymałościowej
      Pierwsze kroki z programem RFEM 6

      Zrób swoje pierwsze kroki z RFEM 6 i odkryj, jak szybko możesz modelować i obliczać. Dostosuj za pomocą dodatków, aby uzyskać jeszcze więcej możliwości.

      Zacznij teraz
      3D FEA Software RFEM 6 | First Steps Obraz menu baneru | Aktualności webinaria | Wersja mobilna
      Bezpłatne oprogramowanie do analizy statyczno-wytrzymałościowej dla studentów

      Tysiące studentów na całym świecie czerpią już korzyści z oprogramowania Dlubal. Ciesz się darmowym dostępem, szkoleniami i wsparciem ekspertów przez cały okres studiów.

      Uzyskaj bezpłatną licencję
      Darmowe oprogramowanie do analizy konstrukcyjnej dla studentów Bezpłatne oprogramowanie do analizy konstrukcji dla studentów
    • O nas
      • Historia i fakty
      • Filozofia firmy
      • Dlaczego Dlubal Software?
      • Porównanie produktów
      • Polityka zapewnienia jakości
      • Nasz zespół
      Kontakt
      • Lokalizacje firmy Dlubal na świecie
      • Autoryzowani dystrybutorzy Dlubal
      Odniesienia
      • Opinie klientów
      • Projekty klientów
      • Projekty klientów
      • Dlaczego warto przesłać swój projekt?
      • Przykłady obliczeniowe
      • Twoja opinia
      • Udział w projektach badawczych
      Nasi klienci

      Przedstawiamy naszych klientów, którzy realizują swoje projekty za pomocą oprogramowania Dlubal. Dowiedz się, jak nasi klienci na całym świecie wdrażają innowacyjne rozwiązania w budownictwie i inżynierii dzięki zaawansowanym narzędziom do analiz statycznych i dynamicznych.

      Zobacz naszych klientów
      Razem budujemy sukces

      Odkryj, jak wiodący inżynierowie na całym świecie ufają naszym rozwiązaniom, aby podnosić swoje projekty z nami.

      Zobacz naszych klientów
      See Our Customers Obraz w pasku menu | Firma_NasiKlienci_Mobile
      Poznaj ekspertów

      Nasi dedykowani inżynierowie są tutaj, aby pomóc Ci w modelowaniu, projektowaniu i wyzwaniach technicznych—zawsze i wszędzie.

      Skontaktuj się z wsparciem technicznym
      Our Team Baner Menu Image | Firma_NaszZespół | Wersja mobilna
    • Kariera
      • Praca
      • Zespoły
      • Blog pracowników
      • Informacje
      Oferty pracy
      • Wszystkie oferty pracy
      • Rozwój produktu
      • Wsparcie klienta
      • Sprzedaż
      • Marketing
      • Rozwój oprogramowania
      • Administracja
      • Stażyści
      • Inne
      Zespoły
      • Rozwój produktów
      • Obsługa klienta
      • Sprzedaż
      • Marketing
      • Rozwój oprogramowania
      • Administracja
      Dlaczego Dlubal?
      • Kultura firmy
      • Korzyści dla pracowników
      Zbuduj z nami swoją przyszłość

      Ujawniamy, jak nasz zespół kształtuje przyszłość inżynierii. Doświadcz innowacji, rozwoju i ekscytujących wyzwań.

      Kariera w Dlubal Obraz banera menu | Kariera mobilna w Dlubal
      Znajdź swoją wymarzoną pracę

      Dołącz do globalnego lidera w dziedzinie oprogramowania inżynierskiego i wynieś swoją karierę na nowe wyżyny.

      Sprawdź oferty pracy
      All Open Positions Obraz Menu Baner | Oferty pracy
    • Sklep internetowy
    Główne produkty
    Ikona przedstawiająca RFEM 6, aplikację do analizy metodą elementów skończonych
    RFEM 6
    Ikona programu RSTAB 9 bez obramowania
    RSTAB 9
    Ikona RWIND 3 bez obramowania
    RWIND 3
    Symbol RSECTION 1 bez obramowania
    RSECTION
    Usługi online
    Ikona narzędzia Geo-Zone
    Geo-Zone Tool
    Właściwości przekroju
    Właściwości przekroju
    Ikona API
    Interfejs API
    Ikona obliczeń w chmurze
    Obliczenia w chmurze
    Modele do pobrania
    Modele do pobrania
    Dlubal Community – ikona
    Społeczność Dlubal
    Ikona artykułów technicznych
    Baza wiedzy
    Webinary online
    Webinaria
    Zaloguj się na swoje konto

    Zarejestruj się w Extranecie Dlubal, aby maksymalnie wykorzystać możliwości oprogramowania oraz mieć ekskluzywny dostęp do swoich danych osobowych.

    Login Utwórz konto
    90-dniowa bezpłatna wersja trial
    Zaloguj się na swoje konto

    Zarejestruj się w Extranecie Dlubal, aby maksymalnie wykorzystać możliwości oprogramowania oraz mieć ekskluzywny dostęp do swoich danych osobowych.

    Login Utwórz konto
    • Produkty
    • Analiza konstrukcji szkieletowych
    • Rozszerzenia dla RSTAB 9
    • Projektowanie
    • Projektowanie konstrukcji betonowych dla RSTAB 9
    • Projektowanie konstrukcji betonowych RSTAB 9 | odkształcenie
    Ikona programu RSTAB 9 | Dlubal Software Projektowanie konstrukcji betonowych
    Instrukcje online
    • Podręcznik użytkownika | Projektowanie konstrukcji betonowych
    • RFEM 6 / RSTAB 9 | Pierwsze kroki
    }
    calculator icon
    Cennik
    Projektowanie konstrukcji betonowych RSTAB 9 | odkształcenie

    Projektowanie konstrukcji betonowych RSTAB 9 | odkształcenie

    Bardzo popularnym rozszerzeniem w programie RSTAB jest rozszerzenie Projektowanie konstrukcji betonowych. Zawiera wiele przydatnych funkcji, takich jak sprawdzanie ograniczenia ugięcia prętów żelbetowych. Obliczenia przeprowadza się z uwzględnieniem przekroju w stanie niezarysowanym i zarysowanym (stan I/stan II) zgodnie z wymaganiami normy. Czy to jest coś, co możesz wykorzystać w swojej pracy? Dann sehen Sie es sich doch genauer an!

    Baner | Projektowanie konstrukcji betonowych RSTAB 9 | Analiza odkształceń
    Subnavigation
    01
    Pręty
    02
    Słupy
    03
    odkształcenie
    04
    Norma
    05
    Funkcje

    Analiza odkształceń

    Ogółem: 5
    Graficzne przedstawienie zbrojenia prętów i odkształceń w betonie w celu dokładnej analizy.
    • Ogólne informacje
    • Konstrukcje betonowe
    • Eurocode 2

    Projektowanie konstrukcji betonowych | Analizy odkształceń | Funkcje

    • Analiza deformacji powierzchni żelbetowych bez zarysowań lub z rysami (stan II) z zastosowaniem metody aproksymacyjnej (np. analiza deformacji według ACI 318-19, 24.3.2.5 lub EN 1992-1-1, kl. 7.4.3)
    • Usztywnienie przy rozciąganiu betonu między rysami
    • Opcjonalne uwzględnienie pełzania i skurczu
    • Zintegrowane z programem RFEM graficzne przedstawienie wyników, takich jak np. odkształcenie lub ugięcie płyty płaskiej
    • Przejrzyste wyświetlanie wyników numerycznych w oknie dialogowym szczegółu
    • Pełna integracja wyników z protokołem wydruku programu RFEM
    Widok konfiguracji użytkowalności dla odkształceń betonu w środowisku RFEM 6.
    • Ogólne informacje
    • Konstrukcje betonowe
    • Eurocode 2

    Projektowanie konstrukcji betonowych | Analizy odkształceń | Wprowadzanie danych

    Szukasz obliczeń odkształceń? Należy sprawdzić konfigurację stanu granicznego użytkowalności, w której można ją aktywować. W powyższym oknie dialogowym można również kontrolować uwzględnienie efektów długotrwałych (pełzanie i skurcz) oraz usztywnienie przy rozciąganiu między rysami. Współczynnik pełzania i odkształcenie skurczowe są obliczane przy użyciu określonych parametrów wejściowych lub można je zdefiniować indywidualnie.

    Ponadto można określić wartość graniczną deformacji osobno dla każdego elementu konstrukcyjnego. Maksymalna odkształcenie jest definiowane jako dopuszczalna wartość graniczna. Dodatkowo należy określić, czy do kontroli obliczeń ma zostać użyty układ nieodkształcony czy odkształcony.

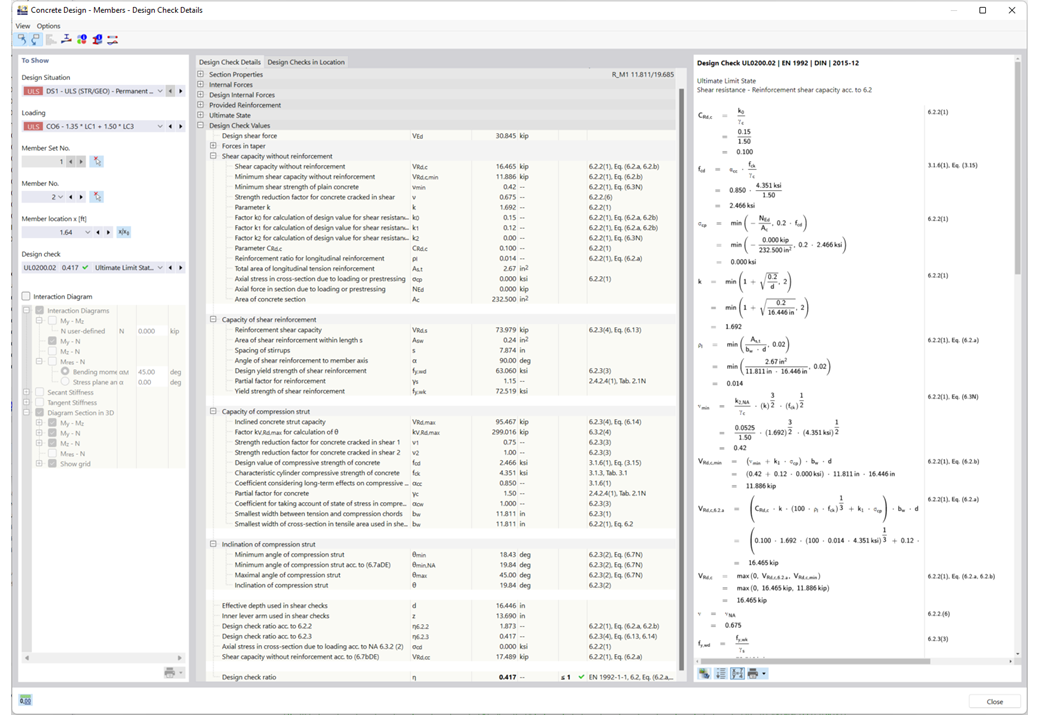
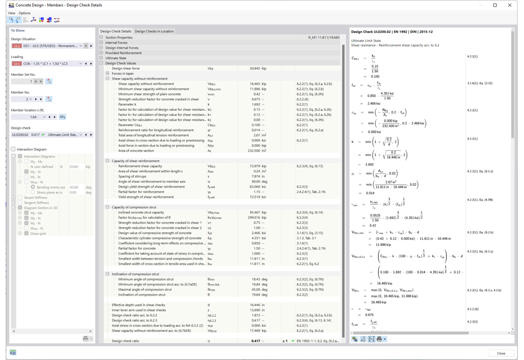
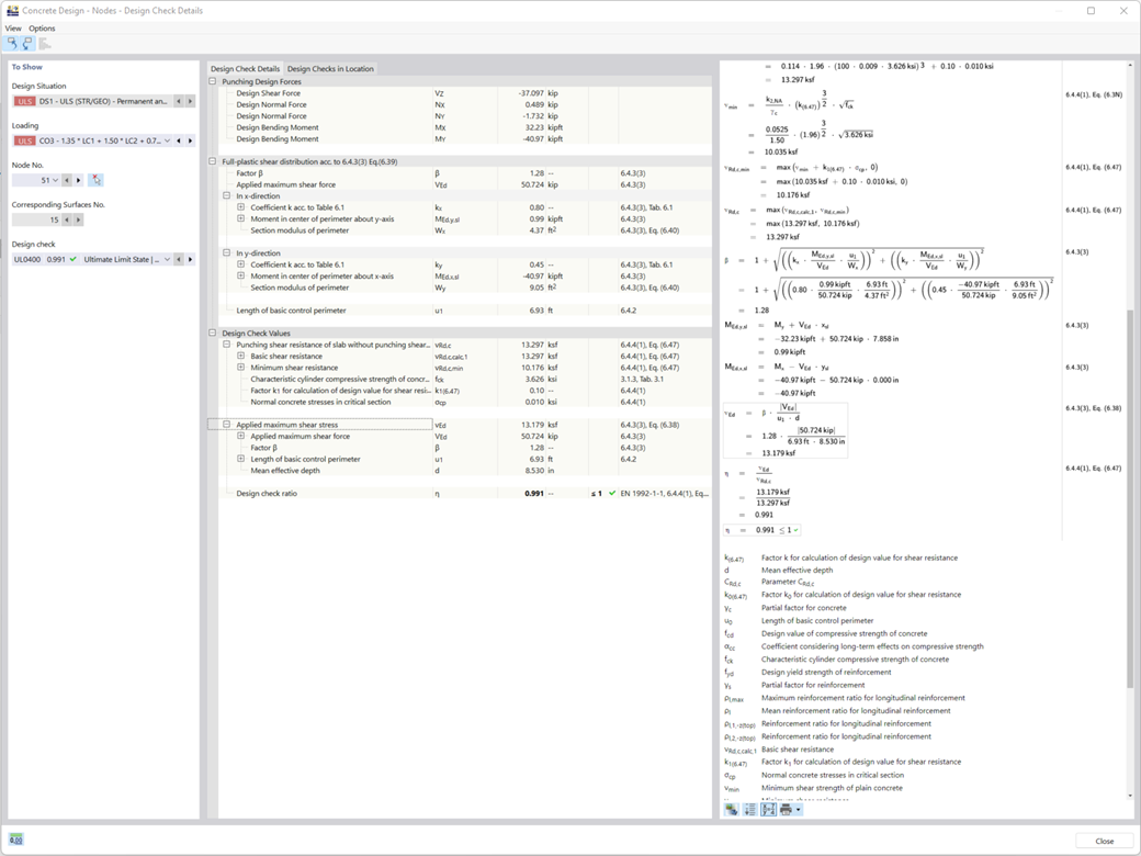
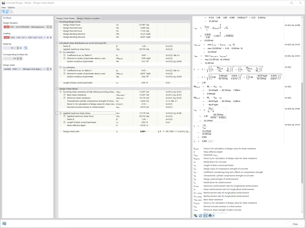
    Obliczanie przebicia w konstrukcjach żelbetowych w RFEM 6 z grafiką weryfikacji sił wewnętrznych.
    Globalne ustawienia dotyczące projektowania
    Sytuacja obliczeniowa dla wymiarowania betonu
    szczegóły obliczeń
    • Obliczenia
    • Konstrukcje betonowe
    • Eurocode 2

    Projektowanie konstrukcji betonowych | Przebicie | obliczenia

    W programie RFEM są dwie możliwości. Z jednej strony, można określić obciążenie przebijające na podstawie pojedynczego obciążenia (ze słupa/obciążenia/podpory węzłowej) oraz wygładzonego lub niewygładzonego rozkładu siły tnącej wzdłuż obwodu kontrolnego. Z drugiej strony można je zdefiniować jako zdefiniowane przez użytkownika.

    Jeżeli jako kryterium obliczeniowe zostanie obliczony stopień wykorzystania nośności na przebicie bez zbrojenia na przebicie, program poda odpowiedni wynik. W przypadku przekroczenia wytrzymałości na ścinanie bez zbrojenia na przebicie program automatycznie określa wymagane zbrojenie na przebicie oraz wymagane zbrojenie podłużne.

    Analiza zbrojenia prętów betonowych w RFEM, wyświetla szczegółowe wyniki.
    • 3D Viewer
    • 3D Viewer | Babylon
    • Wirtualna rzeczywistość
    • Ogólne informacje
    • Konstrukcje betonowe
    • Eurocode 2

    Projektowanie konstrukcji betonowych | Analizy odkształceń | Obliczenia

    W normach zostały już określone metody przybliżone (np. obliczanie odkształceń według 7.4.3, EN 1992-1-1 lub ACI 318-19), które są potrzebne do obliczania odkształceń. W ramach tych metod skuteczne sztywności w elementach skończonych są obliczane zgodnie z istniejącym stanem granicznym pęknięty / niepęknięty. Na podstawie tych skutecznych sztywności określa się następnie odkształcenia poprzez ponowne obliczenie MES.

    Dla obliczenia skutecznych sztywności elementów skończonych rozważ zbrojony przekrój betonowy. Na podstawie określonych wielkości siłowych dla stanu granicznego użytkowalności z RFEM klasyfikujesz przekrój żelbetowy jako "pęknięty" lub "niepęknięty". Uwzględniasz przy tym współudział betonu między rysami? W takim przypadku dokonuje się tego za pomocą współczynnika rozkładu (np. według równania 7.19, EN 1992-1-1 lub ACI 318-19). Zachowanie materiałowe betonu zakładasz jako liniowo-sprężyste w zakresie ściskania i rozciągania – aż do osiągnięcia wytrzymałości betonu na rozciąganie. Dla stanu granicznego użytkowalności takie podejście jest wystarczająco dokładne.

    Uwzględniasz pełzanie i skurcz bezpośrednio przy określaniu skutecznych sztywności na "poziomie przekroju". Wpływu skurczu i pełzania w systemach statycznie niewyznaczalnych nie musisz uwzględniać w tej metodzie przybliżonej (np. siły rozciągające wynikające z odkształceń skurczowych w systemach zamocowanych pełne są nieobliczane i muszą być rozpatrzone oddzielnie). Podsumowując, obliczenie odkształceń przebiega w dwóch krokach:

    • Obliczenie skutecznych sztywności przekroju żelbetowego przy założeniach liniowo-sprężystych
    • Obliczenie odkształcenia przy użyciu skutecznych sztywności z MES
    Przedstawienie odkształceń w stanie granicznym użytkowalności w obliczaniu konstrukcji betonowych w oprogramowaniu budowlanym.
    • 3D Viewer
    • 3D Viewer | Babylon
    • Wirtualna rzeczywistość
    Grafische Ausgabe der Stabbewehrung
    3D-Interaktionsdiagramm
    Detaillierte Ausgabe der Nachweise (mit Hinweisen auf verwendete Gleichungen aus der Norm)
    Wyniki - Zbrojenie na prętach
    • 3D Viewer
    • 3D Viewer | Babylon
    • Wirtualna rzeczywistość
    Wyniki - Zbrojenie na powierzchniach
    • 3D Viewer
    • 3D Viewer | Babylon
    • Wirtualna rzeczywistość
    Konstrukcja słupa betonowego
    • 3D Viewer
    • 3D Viewer | Babylon
    • Wirtualna rzeczywistość
    Rysunek przedstawia dowolne zbrojenie dodatkowe w powierzchniach betonowych do wymiarowania betonu
    • 3D Viewer
    • 3D Viewer | Babylon
    • Wirtualna rzeczywistość
    • Ogólne informacje
    • Konstrukcje betonowe
    • Eurocode 2

    Projektowanie konstrukcji betonowych | Analizy odkształceń | Wyniki

    Czy obliczenia zostały przeprowadzone pomyślnie? Wyniki analizy odkształceń są teraz wyświetlane w przejrzyście ułożonych tabelach wyników lub w szczegółowych oknach dialogowych z tekstem informacyjnym. Program wyświetla w zrozumiały sposób wszystkie wartości pośrednie. Graficzne przedstawienie stopni wykorzystania i odkształceń w programie RFEM umożliwia szybki przegląd obszarów krytycznych.

    Dzięki wynikom kontroli obliczeń wraz z wszystkimi wynikami pośrednimi można śledzić obliczenia aż do najmniejszego szczegółu. Dzięki pełnej integracji wyników w protokole wydruku programu RFEM, użytkownik otrzymuje weryfikowalne obliczenia konstrukcyjne.

    • Zaproszenie na internetowy pokaz produktu ukazujący zaawansowane funkcjonalności oprogramowania
      Umów się na prezentację produktu online

      Poznaj Dlubal Live: umów się na prezentację online już dziś!

    • Baner promocyjny zapraszający do zapisania się na darmowy 90-dniowy okres próbny produktów Dlubal
      Pełna wersja za darmo przez 90 dni

      Najskuteczniejszym sposobem na poznanie oprogramowania Dlubal jest samodzielne wypróbowanie go.

    • Skontaktuj się z naszym działem sprzedaży w celu uzyskania fachowego wsparcia w zakresie zaawansowanych rozwiązań programowych.
      Kontakt z działem sprzedaży

      Jesteśmy do Państwa dyspozycji!

    sklep internetowy

    Skonfiguruj swój indywidualny pakiet programów i sprawdź ceny online!

    • Rodzina programu RFEM 6
    • Rodzina programu RSTAB 9
    Przejdź do sklepu internetowego

    Oblicz swoją cenę

    3 300,00 USD
    +110,00 USD
    Renderowanie prętów zbrojeniowych
    Całkowita kwota netto 3 410,00 USD

    Pierwsze kroki z RSTAB 9

    Nie pracowałeś jeszcze z RSTAB lub nie masz dużego doświadczenia? Skorzystaj z przydatnych uwag i wskazówek, które ułatwią Ci rozpoczęcie pracy z programami Dlubal.

    Więcej informacji
    Program do konstrukcji szkieletowych 3D Program do konstrukcji szkieletowych 3D

    Modele analityczne do pobrania

    Jeśli szukasz modeli do ćwiczeń lub jako inspiracji do swoich projektów, jesteś we właściwym miejscu. Oferujemy szeroką gamę modeli do analizy statyczno-wytrzymałościowej do pobrania, takich jak pliki RFEM, RSTAB, RSECTION lub RWIND.

    Wszystkie modele
    Pobieranie technicznych szablonów modeli do precyzyjnej analizy inżynierskiej Pobieranie technicznych szablonów modeli do precyzyjnej analizy inżynierskiej
    Oprogramowanie do statycznych obliczeń i projektowania konstrukcji
    Dlubal Software Sp. z o.o.

    Jesionowa 22
    40-158 Katowice
    Polska

    +48 884 794 700 [email protected]
    Dlubal Software GmbH

    Am Zellweg 2
    93464 Tiefenbach
    Niemcy

    +49 9673 9203-0 [email protected]
    Rozwiązania
    • Konstrukcje żelbetowe
    • Konstrukcje stalowe
    • Konstrukcje drewniane
    • Połączenia stalowe
    Produkty
    • RFEM 6
    • RSTAB 9
    • RSECTION 1
    • RWIND 3
    Wsparcie
    • Często zadawane pytania (FAQ)
    • Zadaj indywidualne pytanie
    • Mapa obciążeń śniegiem, wiatrem i obciążeniem sejsmicznym
    • Skontaktuj się z działem sprzedaży
    Nowości
    • Subskrybuj newsletter
    • Aktualności
    • Przegląd wydarzeń
    • Szkolenie online
    Zasoby
    • Bezpłatna pełna wersja trial
    • Prześlij projekt klienta
    • Projekty klientów
    • Instrukcje online
    Dołącz do Dlubal
    Społeczność Dlubal YouTube Facebook Pinterest TikTok Instagram
    © 2001-2026 Dlubal Software GmbH | Wszelkie prawa zastrzeżone
    Nota prawna
    O nas
    Mapa strony
    Język
    • Deutsch
    • English
    • Français
    • Español
    • Português
    • Italiano
    • Česky
    • Polski
    • Pусский
    • 中文(简体)