2960x
001693
2022-04-28

Характеристики аддона Модальный анализ для RFEM 6

Инструменты для динамического расчёта в RFEM 6 и RSTAB 9 разделены на несколько аддонов. Аддон Модальный анализ является необходимой основой для работы с другими аддонами для динамического расчёта, поскольку он выполняет анализ собственных колебаний для моделей стержней, поверхностей и твердых тел.

В отличие от RFEM 5, где необходимо предоставить входные данные для модального анализа в соответствующем дополнительном модуле, аддон Модальный анализ в RFEM 6/RSTAB 9 полностью интегрирован в программу. Его можно применить для определения наименьших собственных чисел конструкции, при этом можно настроить количество собственных чисел, которые необходимо учитывать. Также можно задать несколько модальных анализов (например, при расчёте различных модификаций масс и жесткостей).

Среди функций аддона - автоматический учёт массы собственного веса, прямой импорт масс из загружений или сочетаний нагрузок и определение дополнительных масс, а также пренебрежение массами любого объекта модели. Эти и другие функции аддона будут описаны более подробно в следующем тексте.

Импорт масс

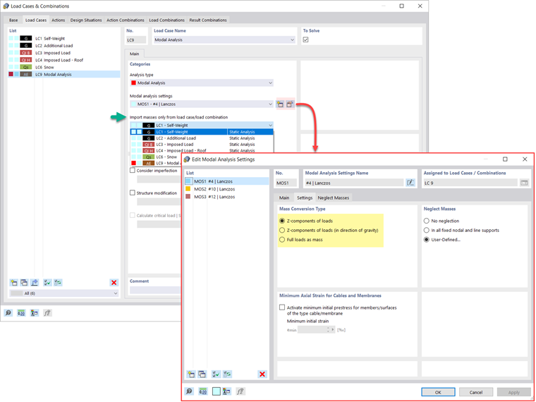
RFEM 6 предлагает несколько вариантов ввода масс для модального анализа. Массы собственного веса учитываются автоматически, и вы можете учесть нагрузки и массы непосредственно в загружении типа модального анализа, как показано на рисунке 1. Вы также можете выбрать, учитывать ли в качестве массы полные нагрузки, компоненты нагрузки в глобальном направлении Z или только компоненты нагрузки в направлении силы тяжести.

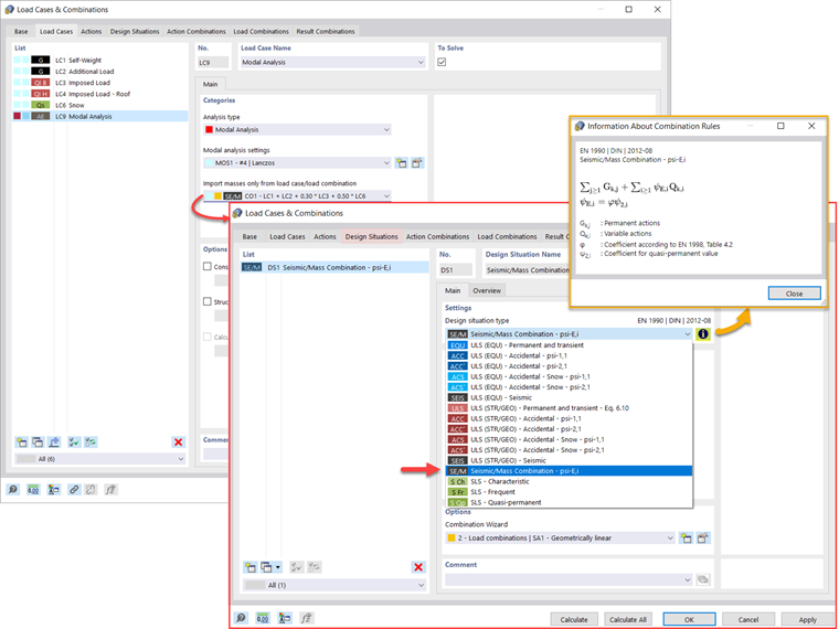
В дополнение или в качестве альтернативы описанным выше вариантам импорта масс, можно вручную задать сочетания нагрузок, массы которых будут учитываться в модальном анализе. Если вы выбрали расчетный код (рисунок 2), вы можете создать расчетную ситуацию с типом сочетания сейсмических нагрузок и масс, таким образом программа автоматически рассчитает ситуацию с массами для модального анализа в соответствии с предпочтительным расчетным кодом, как показано на рисунке 3.

Другими словами, программа создает сочетание нагрузок на основе заданных коэффициентов сочетания для выбранного норматива, которое содержит массы, которые будут применены для модального анализа.


Добавление масс

Если вы хотите учесть другие нагрузки в качестве масс, в дополнение к статическим нагрузкам, вы можете сделать это для узлов, стержней, линий и поверхностей в RFEM 6. Это можно сделать, выбрав Масса в качестве типа нагрузки при задании соответствующей нагрузки. Для таких нагрузок можно определить массу или компоненты массы в направлениях X, Y и Z. Для узловых масс можно также указать моменты инерции X, Y и Z, чтобы смоделировать более сложные точки массы. Это показано на рисунке 4.

Пренебрежение массами

Часто приходится пренебрегать массами, особенно тогда, когда результаты модального анализа должны быть применены в сейсмическом расчёте, где для расчёта требуется 90% эффективной модальной массы в каждом направлении.

Таким образом, можно пренебречь массами во всех неподвижных узловых и линейных опорах, чтобы программа автоматически деактивировала связанные с ними массы, но можно также вручную выбрать объекты, для которых следует пренебречь массами, для модального анализа. Последний показан на рисунке 5, где пользовательский выбор предпочтительнее, а объекты и связанные с ними компоненты массы выбраны для пренебрежения массой.

Импорт начальных состояний

При задании входных данных для загружения модального анализа можно учесть загружение, жесткости которого представляют собой исходную позицию для модального анализа. Это можно сделать с помощью функции «учитывать начальное состояние из», показанной на рисунке 6. Следовательно, если мы откроем диалоговое окно «Параметры начального состояния» и зададим Жесткость в качестве типа начального состояния, можно учесть жесткость системы в случае, если растянутые стержни будут давать сбой в загружении, из которого рассматривается начальное состояние. Жесткость из данного загружения затем учитывается в модальном анализе, и получается более жесткая система.

Учет несовершенств

Как показано на рисунке 7, несовершенства также можно учесть при задании загружения для модального анализа. Типами несовершенств, применяемыми в модальном анализе, являются условные нагрузки из загружения, начальное отклонение через таблицу, статическая деформация, форма потери устойчивости, динамическая форма колебаний и группа случаев несовершенства.

Модификации конструкции

В RFEM 6 вы можете легко задать изменения конструкции в загружениях типа Модальный анализ. Например, можно индивидуально регулировать жесткость материалов, сечений, стержней, поверхностей, шарниров и опор. Вы можете изменить жесткость для некоторых расчётных аддонов. После выбора объектов их свойства жесткости будут адаптированы к типу объекта, и их можно задать в отдельных вкладках, как показано на рисунке 8.

Если вы хотите проанализировать разрушение объекта (например, колонны) в модальном анализе, то это можно сделать в окне «Модификация конструкции», деактивировав требуемые объекты, как показано на рисунке 9.

Методы определения количества собственных форм

Существует два метода определения количества собственных форм. Первый - это вручную задать количество наименьших форм колебаний, которые необходимо рассчитать. Количество доступных собственных форм зависит от степеней свободы (то есть количества точек свободных масс, умноженного на количество направлений, в которых действуют массы), но оно ограничено 9 999.

Другой вариант - установить максимальную собственную частоту, для того, чтобы формы колебаний определялись автоматически до тех пор, пока не будет достигнута заданная собственная частота. Оба варианта показаны на рисунке 10.

Вывод собственных значений, угловых частот, собственных частот, собственных периодов, модальных масс, эффективных модальных масс, коэффициентов модальных масс и коэффициентов участия

После завершения расчета, результаты модального анализа будут отображены как в графической, так и в табличной форме. Таким образом, можно отобразить таблицы результатов для загружений модального анализа и увидеть собственные значения, угловые частоты, собственные частоты и собственные периоды конструкции. Кроме того, можно изобразить эффективные модальные массы, коэффициенты модальных масс и коэффициенты участия, как показано на рисунке 11.

Определение масс в узлах и точках сетки КЭ

Результаты модального анализа в RFEM 6 включают в себя также табличный и графический вывод масс в точках сетки. Таким образом, можно проверить импортированные массы, которые зависят от различных настроек модального анализа и могут быть отображены во вкладке Массы в точках сетки в таблице результатов.

В таблице представлен обзор следующих результатов: поступательные направления массы (mX, mY, mZ ), направления вращения массы (mφX, mφY, mφZ ) и сумма масс. В случае, если вы заинтересованы в быстрой графической оценке, вы можете отобразить массы в точках сетки также графически. Оба варианта показаны на рисунке 12.

Визуализация и нормирование собственных форм

Как уже упоминалось, результаты загружения Модальный анализ отображаются в программе после успешного расчета. Таким образом, вы можете сразу увидеть первую собственную форму либо графически, либо в качестве анимации. В RFEM 6 можно легко настроить отображение стандартизации собственных форм.

Это можно сделать прямо в навигаторе результатов , где необходимо выбрать один из трех вариантов визуализации форм колебаний: масштабировать значение вектора формы колебаний uj до 1 (учитывает только компоненты поступательного движения); затем выберите максимальную поступательную составляющую собственного вектора и задайте для нее значение 1; или учесть весь собственный вектор (включая компоненты поворота), выбрать максимум и установить его на 1. Это показано на рисунке 13.



Автор

Irena Kirova отвечает за написание технических статей и техподдержку пользователей ПО Dlubal.

Ссылки


;