2947x
001693
28. April 2022

Features of the Modal Analysis Add-on for RFEM 6

Die dynamische Berechnung in RFEM 6 und RSTAB 9 ist in mehrere Add-Ons gegliedert. Das Add-On Modalanalyse ist Voraussetzung für alle anderen Add-Ons zur dynamischen Berechnung, da es die Eigenschwingungsanalyse für Stab-, Flächen- und Volumenmodelle durchführt.

Im Gegensatz zu RFEM 5, wo die Eingabedaten für die Modalanalyse im zugehörigen Modul abgefragt werden, ist das Add-On Modalanalyse in RFEM 6 / RSTAB 9 vollständig in das Programm integriert. Damit lassen sich die niedrigsten Eigenwerte der Struktur ermitteln und die Anzahl der zu berücksichtigenden Eigenwerte anpassen. Es können auch mehrere Modalanalysen definiert werden (z. B. wenn unterschiedliche Massen oder Steifigkeitsänderungen untersucht werden sollen).

Das Add-On bietet u. a. die automatische Berücksichtigung von Massen aus dem Eigengewicht, die direkte Übernahme von Massen aus Lastfällen oder Lastkombinationen, die Definition von zusätzlichen Massen sowie die Vernachlässigung von Massen an beliebigen Objekten des Modells. Auf diese und weitere Features des Add-Ons wird im Folgenden noch näher eingegangen.

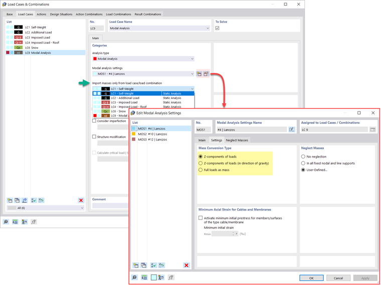
Importieren von Massen

In RFEM 6 stehen mehrere Möglichkeiten zur Definition von Massen für die Modalanalyse zur Verfügung. Massen aus Eigengewicht werden automatisch berücksichtigt, Lasten und Massen können direkt im Lastfall mit Modalanalyse berücksichtigt werden, wie in Bild 1 dargestellt. Des Weiteren besteht die Möglichkeit zu wählen, ob Gesamtlasten als Massen, Lastanteile in die globale Z-Richtung oder nur die Lastanteile in Richtung der Schwerkraft berücksichtigt werden.

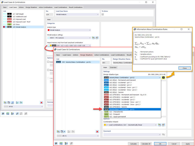
Zusätzlich oder alternativ zu den oben beschriebenen Möglichkeiten der Massenübernahme können manuell Lastkombinationen definiert werden, ab denen Massen in der Modalanalyse berücksichtigt werden. Wenn eine Bemessungsnorm ausgewählt wurde (Bild 2), kann eine Bemessungssituation mit dem Kombinationstyp Erdbeben/Masse angelegt werden, sodass das Programm automatisch eine Massensituation für die Modalanalyse nach der gewünschten Bemessungsnorm berechnet, wie in Bild 3 gezeigt.

Mit anderen Worten, das Programm erzeugt auf Grundlage der voreingestellten Kombinationsbeiwerte für die gewählte Norm eine Lastkombination, die die Massen enthält, die für die Modalanalyse verwendet werden.


Massen hinzufügen

Sollen neben den statischen Lasten auch andere Lasten als Massen berücksichtigt werden, so ist dies in RFEM 6 für Knoten-, Stab-, Linien- und Flächenlasten möglich. Dies kann erfolgen, indem bei der Definition der betreffenden Last die Lastart Masse ausgewählt wird. Für solche Lasten können eine Masse oder Massenanteile in X-, Y- und Z-Richtung definiert werden. Für Knotenmassen können auch Trägheitsmomente X, Y und Z angegeben werden, um komplexere Massenpunkte zu modellieren. Dies ist in Bild 4 dargestellt.

Vernachlässigen von Massen

Häufig müssen Massen vernachlässigt werden, insbesondere wenn die Ausgabe der Modalanalyse für die Erdbebenanalyse verwendet werden soll, wo 90 % der effektiven Modalmasse in jede Richtung für die Berechnung benötigt werden.

So können Massen in allen festen Knoten- und Linienlagern vernachlässigt werden, damit verbundene Massen werden automatisch deaktiviert, aber auch Objekte, deren Massen vernachlässigt werden sollen, können für die Modalanalyse manuell ausgewählt werden. Letzteres ist in Bild 5 dargestellt, wo eine benutzerdefinierte Selektion vorgenommen wird und Objekte sowie die zugehörigen Massenkomponenten für die Vernachlässigung von Massen ausgewählt werden.

Anfangszustände importieren

Bei der Definition der Eingabedaten für den Lastfall Modalanalyse kann ein Lastfall berücksichtigt werden, dessen Steifigkeiten die Ausgangslage für die Modalanalyse darstellen. Dies kann mit der in Bild 6 gezeigten Option 'Anfangszustand berücksichtigen aus' erreicht werden. Wenn man also den Dialog 'Anfangszustands-Einstellungen öffnet und als Anfangszustand Steifigkeit definiert, kann in dem Lastfall, ab dem der Anfangszustand betrachtet wird, die Steifigkeit des Systems beim Ausfall von Zugstäben berücksichtigt werden. Die Steifigkeit aus diesem Lastfall wird dann in der Modalanalyse berücksichtigt und man erhält ein flexibleres System.

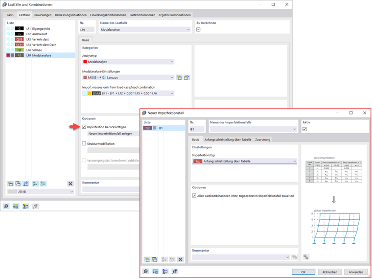
Berücksichtigung von Imperfektionen

Wie in Bild 7 dargestellt, können auch Imperfektionen bei der Definition eines Modalanalyse-Lastfalls berücksichtigt werden. Die in der Modalanalyse anwendbaren Imperfektionstypen sind fiktive Lasten aus Lastfall, Anfangsschwingung mittels Tabelle, statische Verformung, Knicklängenbeiwert, dynamische Eigenform und Gruppe der Imperfektionsfälle.

Strukturmodifikationen

In RFEM 6 können Strukturmodifikationen komfortabel in Lastfällen des Typs Modalanalyse definiert werden. So lassen sich beispielsweise die Steifigkeiten von Materialien, Querschnitten, Stäben, Flächen, Gelenken und Lagern individuell anpassen. Für einige Bemessungs-Add-Ons können auch Steifigkeiten modifiziert werden. Nach der Auswahl werden die Steifigkeitseigenschaften der Objekte an den Objekttyp angepasst und können in separaten Registern definiert werden, wie in Bild 8 dargestellt.

Wenn das Versagen eines Objekts (zum Beispiel einer Stütze) in der Modalanalyse untersucht werden soll, können Sie dies im Fenster Strukturmodifikation tun, indem die betreffenden Objekte deaktiviert werden, wie in Bild 9 dargestellt.

Methoden zur Ermittlung der Anzahl der Eigenformen

Für die Ermittlung der Anzahl der Eigenformen stehen zwei Methoden zur Verfügung. Bei der ersten ist die Anzahl der kleinsten zu berechnenden Eigenformen manuell festzulegen. Die Anzahl der verfügbaren Eigenformen hängt von den Freiheitsgraden ab (also Anzahl der freien Massepunkte mal Anzahl der Richtungen, in die die Massen wirken), ist aber auf 9999 beschränkt.

Bei der zweiten Option kann die maximale Eigenfrequenz so eingestellt werden, dass die Eigenformen bis zum Erreichen der eingestellten Eigenfrequenz automatisch ermittelt werden. Beide Möglichkeiten sind in Bild 10 dargestellt.

Ausgabe der Eigenwerte, Kreisfrequenzen, Eigenfrequenzen, Eigenperioden, modalen Massen, effektiven modalen Massen, modalen Massenfaktoren und Beteiligungsfaktoren

Nach der Berechnung stehen die Ergebnisse der Modalanalyse sowohl grafisch als auch tabellarisch zur Verfügung. Auf diese Weise lassen sich die Ergebnistabellen für den Lastfall bzw. die Lastfälle der Modalanalyse anzeigen und die Eigenwerte, Kreisfrequenzen, Eigenfrequenzen und Eigenperioden der Struktur einsehen. Des Weiteren lassen sich effektive Modalmassen, modale Massenfaktoren und Beteiligungsfaktoren, wie in Bild 11 dargestellt, anzeigen.

Ermittlung von Massen in Knoten- oder FE-Netzpunkten

Zu den Ergebnissen der Modalanalyse in RFEM 6 gehört auch die tabellarische und grafische Ausgabe der Massen in Netzpunkten. Auf diese Weise können die importierten Massen überprüft werden, die von verschiedenen Einstellungen der Modalanalyse abhängig sind und in den Ergebnissen im Register Massen in Netzpunkten angezeigt werden können.

Die Tabelle bietet eine Übersicht über folgende Ergebnisse: Masse - Translatorische Richtung (mX, mY, mZ), Masse - Rotatorische Richtung (mX, mY, mZ) und Summe der Massen. Wenn eine schnelle grafische Auswertung erfolgen soll, können auch die Massen in den Netzpunkten grafisch angezeigt werden. Beide Möglichkeiten sind in Bild 12 dargestellt.

Visualisierung und Normierung von Eigenformen

Wie bereits erwähnt, werden nach erfolgreicher Berechnung die Ergebnisse eines Modalanalyse-Lastfalls im Programm angezeigt. Somit ist die erste Eigenform sofort grafisch oder animiert zu sehen. In RFEM 6 kann die Darstellung der Eigenformnormierung komfortabel angepasst werden.

Dies kann direkt im Ergebnisnavigator erfolgen, wo zur Visualisierung der Eigenformen eine von drei Optionen ausgewählt wird: den Wert des Eigenformvektors uj auf 1 skalieren (berücksichtigt nur die Translationskomponenten); Auswahl der maximalen Translationskomponente des Eigenvektors und Einstellung auf 1; oder Betrachtung der gesamten Eigenform (inklusive der Rotationskomponenten), Auswahl des Maximums und Einstellung auf 1. Dies ist in Bild 13 dargestellt.



Autor

Frau Kirova ist bei Dlubal zuständig für die Erstellung von technischen Fachbeiträgen und unterstützt unsere Anwender im Kundensupport.

Links


;