2947x
001693
28.4.2022

Funkce addonu Modální analýza pro RFEM 6

Dynamická analýza je v programech RFEM 6 a RSTAB 9 rozdělena do několika addonů. Addon Modální analýza je nezbytným předpokladem pro všechny ostatní dynamické addony, protože provádí analýzu vlastního kmitání u prutových, plošných a objemových modelů.

Na rozdíl od programu RFEM 5, kde se v příslušném přídavném modulu vyžaduje zadání vstupních údajů pro modální analýzu, je addon Modální analýza v programu RFEM 6 / RSTAB 9 plně integrován do programu. Lze v něm stanovit nejnižší vlastní čísla konstrukce a nastavit počet vlastních tvarů, které se mají zohlednit. Lze také zadat více modálních analýz (například pro analýzu různých hmot nebo úprav tuhosti).

Mezi funkce addonu patří automatické zohlednění hmot od vlastní tíhy, přímý import hmot ze zatěžovacích stavů nebo kombinací zatížení a definice přídavných hmot nebo také zanedbání hmot jakéhokoli objektu v modelu. Těmto a dalším funkcím addonu se budeme podrobněji věnovat v následujícím textu.

Import hmot

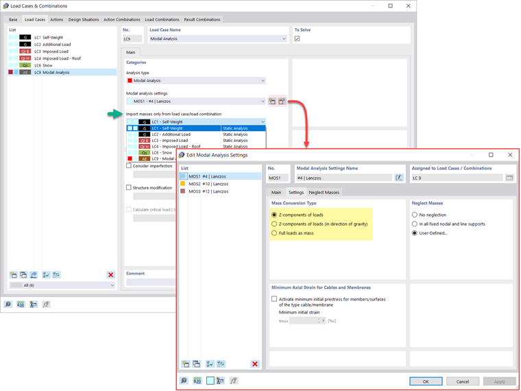
V programu RFEM 6 máte k dispozici různé možnosti pro zadání hmot pro modální analýzu. Automaticky se zohlední hmoty od vlastní tíhy a zatížení a hmoty lze zohlednit přímo v zatěžovacím stavu typu modální analýza, jak je znázorněno na obrázku 1. Uživatel má také možnost vybrat, zda se mají hmoty konvertovat jako plná zatížení, složky zatížení v globálním směru Z nebo pouze složky zatížení ve směru gravitace.

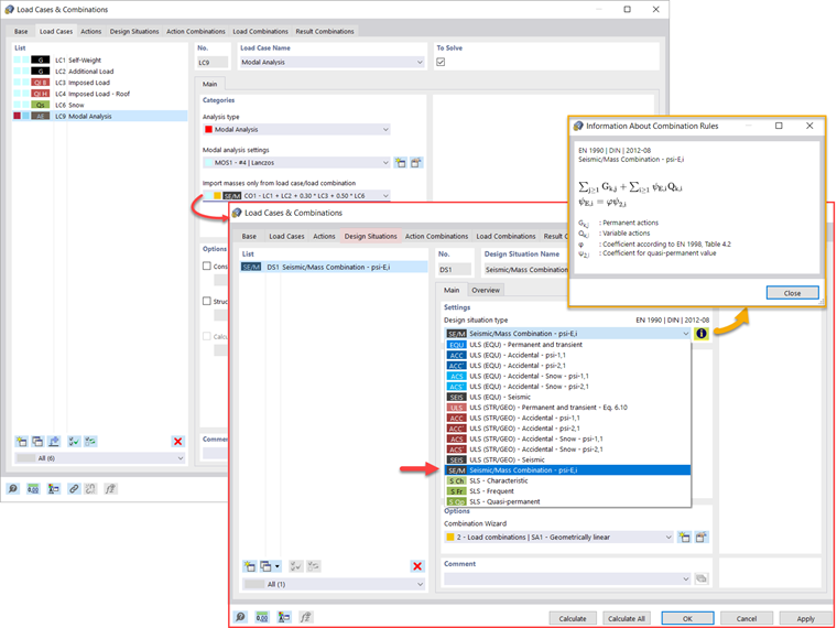
Kromě toho nebo jako alternativu k výše popsaným možnostem pro import hmot lze ručně zadat kombinace zatížení, ze kterých se hmoty budou při modální analýze přebírat. Pokud jste vybrali návrhovou normu (obrázek 2), můžete vytvořit návrhovou situaci se seizmickou / hmotovou kombinací, aby program automaticky vypočítal hmotovou situaci pro modální analýzu podle nastavené návrhové normy (obrázek 3).

Jinými slovy, program vytvoří kombinaci zatížení na základě předem nastavených kombinačních součinitelů podle vybrané normy, která obsahuje hmoty pro modální analýzu.


Přidávání hmot

Pokud chceme kromě statických zatížení uvažovat i další zatížení, lze tak v programu RFEM 6 učinit prostřednictvím zatížení na uzly, pruty, linie a plochy. Toho lze dosáhnout tak, že při zadávání požadovaného zatížení vybereme jako typ zatížení Hmota. Pro taková zatížení je možné definovat hmotnost nebo komponenty hmoty ve směru X, Y a Z. Pro hmoty v uzlech lze také zadat momenty setrvačnosti X, Y a Z pro modelování složitějších hmotných bodů. To je znázorněno na obrázku 4.

Zanedbání hmot

Hmoty je často nutné zanedbat, zvláště pokud je výstup modální analýzy určen pro seizmickou analýzu, kde je pro výpočet zapotřebí 90% účinné modální hmoty v každém směru.

Lze tak zanedbat hmoty ve všech pevných uzlových a liniových podporách, takže hmoty s nimi spojené se automaticky deaktivují, ale lze také ručně vybrat objekty, pro které by hmoty měly být pro modální analýzu zanedbány. To druhé je znázorněno na obrázku 5, kde je vybráno uživatelské zadání a objekty a jejich příslušné složky hmoty jsou vybrány pro zanedbání hmot.

Import počátečních stavů

Při zadávání vstupních údajů pro zatěžovací stav typu modální analýza lze zohlednit zatěžovací stav, jehož tuhosti představují výchozí polohu pro modální analýzu. To lze provést pomocí možnosti "Uvážit počáteční stav z", která je znázorněna na obrázku 6. Pokud tedy otevřete dialog "Nastavení pro počáteční stav" a zadáte tuhost jako typ počátečního stavu, můžete zohlednit tuhost konstrukce, pokud selžou tahové pruty v zatěžovacím stavu, ze kterého se uvažuje počáteční stav. Tuhost z tohoto zatěžovacího stavu se pak zohlední v modální analýze a tím dostaneme poddajnější systém.

Zohlednění imperfekcí

Jak je znázorněno na obrázku 7, při zadávání zatěžovacího stavu typu modální analýza lze zohlednit také imperfekce. Jako typy imperfekcí použitelných v modální analýze lze uvést fiktivní zatížení ze zatěžovacího stavu, počáteční naklonění pomocí tabulky, statickou deformaci, tvar vybočení, dynamický vlastní tvar a skupinu imperfekčních stavů

Změny konstrukce

V programu RFEM 6 lze snadno v zatěžovacích stavech typu modální analýza definovat změny konstrukce. Můžeme tak například individuálně upravit tuhosti materiálů, průřezů, prutů, ploch, kloubů a podpor. Tuhosti lze upravovat také pro některé addony pro posouzení. Jakmile vybereme objekty, jejich tuhosti se přizpůsobí typu objektu a můžete je definovat v samostatných záložkách, jak je znázorněno na obrázku 8.

Pokud máte zájem analyzovat selhání objektu (například sloupu) v modální analýze, můžete to provést v dialogu Změna konstrukce deaktivací příslušného objektu, jak je znázorněno na obrázku 9.

Metody stanovení počtu vlastních tvarů

Pro stanovení počtu vlastních tvarů máme k dispozici dvě metody. První z nich je uživatelské zadání počtu nejmenších vlastních tvarů, které se mají vypočítat. Počet dostupných vlastních tvarů závisí na stupních volnosti (tzn. na počtu volných hmotných bodů vynásobených počtem směrů, v nichž hmoty působí), je však omezen na 9 999.

Další možností je nastavit maximální vlastní frekvenci tak, aby se vlastní tvary vytvářely automaticky až do dosažení nastavené vlastní frekvence. Obě možnosti jsou znázorněny na obrázku 10.

Zobrazení vlastních čísel, úhlových frekvencí, vlastních frekvencí, vlastních period, modálních hmot, účinných modálních hmot, součinitelů modálních hmot a součinitelů kombinace.

Jakmile je výpočet hotový, jsou výsledky modální analýzy k dispozici jak graficky, tak v tabulkách. Tímto způsobem lze zobrazit výsledkové tabulky pro zatěžovací stavy modální analýzy a zobrazit vlastní čísla, úhlové frekvence, vlastní frekvence a vlastní periody konstrukce. Kromě toho lze zobrazit účinné modální hmoty, součinitele modálních hmot a součinitele kombinace, jak je znázorněno na obrázku 11.

Stanovení hmot v uzlech nebo bodech sítě prvků

Výsledky modální analýzy v programu RFEM 6 zahrnují také tabulkové a grafické zobrazení hmot v bodech sítě prvků. Tímto způsobem lze zkontrolovat importované hmoty, které závisí na různých nastaveních modální analýzy a lze je zobrazit v záložce Hmoty v bodech sítě v tabulce Výsledky.

Tabulka poskytuje přehled následujících výsledků: hmota - posuvný směr (mX, mY, mZ), hmota - rotační směr (mφX, mφY, mφZ) a součet hmot. Kdo má zájem o rychlé grafické vyhodnocení, může si také zobrazit hmoty v bodech sítě graficky. Obě možnosti jsou znázorněny na obrázku 12.

Vizualizace a normování vlastních tvarů

Jak jsme již zmínili, po úspěšném výpočtu se v programu zobrazí výsledky zatěžovacího stavu typu modální analýza. První vlastní tvar tak můžeme okamžitě vidět graficky nebo jako animaci. V programu RFEM 6 lze snadno upravit zobrazení normování vlastních tvarů.

To lze provést přímo v navigátoru Výsledky , kde je třeba vybrat jednu ze tří možností pro vizualizaci vlastních tvarů: normování hodnoty vektoru vlastního tvaru uj na 1 (zohlední pouze složky posunu); výběr maximální složky posunu vlastního tvaru a znormování na 1; nebo zohlednění celého vlastního tvaru (včetně složek natočení), vyběr maxima a znormování na 1. To je znázorněno na obrázku 13.



Autor

Ing. Kirova je ve společnosti Dlubal zodpovědná za tvorbu odborných článků a poskytuje technickou podporu zákazníkům.

Odkazy


;