2961x
001693
2022-04-28

Funkcje rozszerzenia Analiza modalna dla RFEM 6

Analiza dynamiczna w RFEM 6 i RSTAB 9 jest podzielona na kilka rozszerzeń. Rozszerzenie Analiza modalna jest niezbędne dla wszystkich innych rozszerzeń do analizy dynamicznej, ponieważ przeprowadza analizę drgań własnych dla modeli prętów, powierzchni i brył.

W przeciwieństwie do programu RFEM 5, w którym należy wprowadzić dane wejściowe do analizy modalnej w module dodatkowym, rozszerzenie Analiza modalna w RFEM 6/RSTAB 9 jest w pełni zintegrowane z programem. Za jego pomocą można określić najniższe wartości własne konstrukcji oraz dostosować liczbę uwzględnianych wartości własnych. Można również zdefiniować kilka analiz modalnych (na przykład, gdy konieczne jest przeanalizowanie różnych mas lub zmiana sztywności).

Rozszerzenie umożliwia automatyczne uwzględnienie mas od ciężaru własnego, bezpośredni import mas z przypadków obciążeń lub kombinacji obciążeń oraz definiowanie dodatkowych mas, a także pomijanie mas dowolnego obiektu modelu. Te i inne funkcje rozszerzenia zostaną omówione bardziej szczegółowo w poniższym tekście.

Importowanie brył

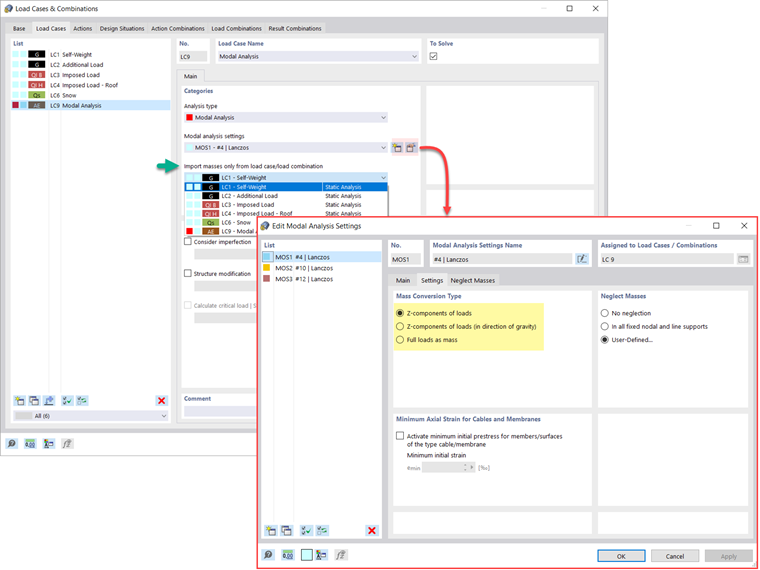
W programie RFEM 6 dostępnych jest kilka opcji definiowania mas do analizy modalnej. Masy od ciężaru własnego są uwzględniane automatycznie, a obciążenia i masy można uwzględniać bezpośrednio w przypadku obciążenia typu analiza modalna, jak pokazano na rysunku 1. Można także wybrać, czy obciążenia pełne mają być uwzględniane jako masy, składowe obciążenia w globalnym kierunku Z, czy tylko składowe obciążenia w kierunku siły ciężkości.

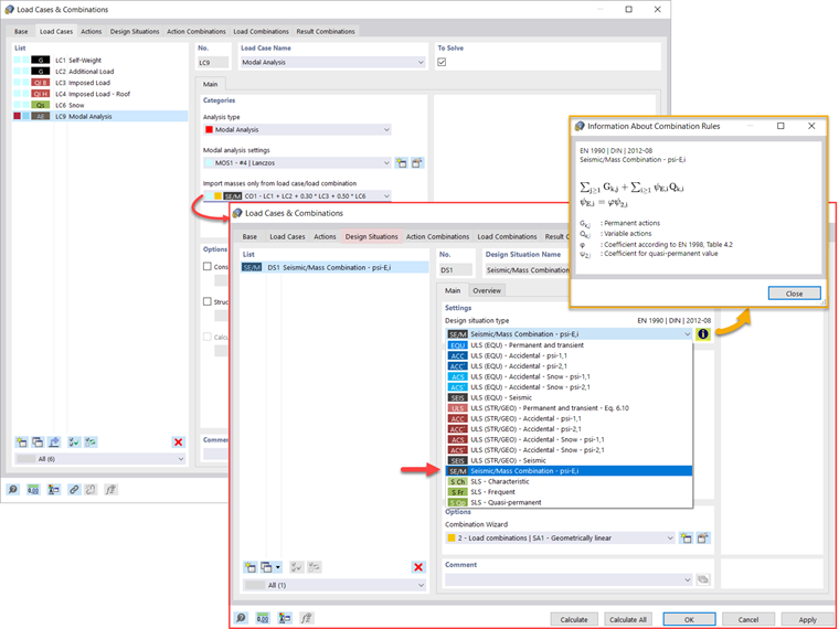
Dodatkowo, lub jako alternatywa dla opcji importu mas opisanych powyżej, można ręcznie definiować kombinacje obciążeń, z których masy zostaną uwzględnione w analizie modalnej. W przypadku wybrania normy obliczeniowej (ilustracja 2) można utworzyć sytuację obliczeniową za pomocą kombinacji obciążeń sejsmicznych/mas, dzięki czemu program automatycznie obliczy sytuację dla analizy modalnej zgodnie z preferowaną normą obliczeniową, jak pokazano na ilustracji 3. .

Innymi słowy, program tworzy kombinację obciążeń na podstawie współczynników kombinacji wstępnie ustawionych dla wybranej normy, która zawiera masy, które zostaną użyte do analizy modalnej.


Dodawanie mas

Jeśli oprócz obciążeń statycznych chcesz uwzględnić inne obciążenia jako masy, możesz to zrobić dla obciążeń węzłowych, prętowych, liniowych i powierzchniowych w programie RFEM 6. Można to zrobić, wybierając podczas definiowania obciążenia jako typ obciążenia Masa. Dla takich obciążeń możliwa jest definicja masy lub składowych masy w kierunkach X, Y, Z. W przypadku mas węzłowych można również określić momenty bezwładności X, Y i Z w celu modelowania bardziej złożonych punktów mas. Pokazuje to rysunek 4.

Pomijanie mas

Często zachodzi potrzeba pominięcia mas, zwłaszcza gdy wyniki analizy modalnej mają zostać wykorzystane w analizie sejsmicznej, gdzie do obliczeń wymagane jest 90% efektywnej masy modalnej w każdym kierunku.

W ten sposób można pominąć masy we wszystkich stałych podporach węzłowych i liniowych, tak aby program automatycznie dezaktywował skojarzone z nimi masy, ale można również ręcznie wybrać obiekty, dla których należy pominąć masy podczas analizy modalnej. Ta ostatnia została pokazana na rysunku 5, gdzie preferowany jest wybór zdefiniowany przez użytkownika, a obiekty i skojarzone z nimi składowe masy są wybierane do pominięcia masy.

Importowanie stanów początkowych

Podczas definiowania danych wejściowych dla przypadku obciążenia analizy modalnej można uwzględnić przypadek obciążenia, którego sztywności reprezentują początkową pozycję analizy modalnej. Można to zrobić za pomocą opcji „Uwzględnij stan początkowy z” pokazanej na rysunku 6. Jeżeli otworzymy okno dialogowe "Ustawienia stanu początkowego" i zdefiniujemy Sztywność jako typ stanu początkowego, można uwzględnić sztywność układu w przypadku uszkodzenia prętów rozciąganych w przypadku obciążenia, z którego uwzględniany jest stan początkowy. Sztywność z tego przypadku obciążenia jest następnie uwzględniana w analizie modalnej i uzyskuje się bardziej elastyczny układ.

Uwzględnianie imperfekcji

Jak pokazano na rysunku 7, imperfekcje można również uwzględnić podczas definiowania przypadku obciążenia w analizie modalnej. Typy imperfekcji stosowane w analizie modalnej to obciążenia hipotetyczne z przypadku obciążenia, początkowe przemieszczenie w tabeli, odkształcenie statyczne, postać wyboczeniowa, postać dynamiczna i grupa przypadków imperfekcji.

Modyfikacje konstrukcji

W programie RFEM 6 można z łatwością wprowadzać zmiany konstrukcyjne w przypadkach obciążeń typu Analiza modalna. Można na przykład indywidualnie dostosowywać sztywności materiałów, przekrojów, prętów, powierzchni, przegubów i podpór. W niektórych rozszerzeniach można również modyfikować sztywności. Po wybraniu obiektów ich sztywność jest dostosowywana do typu obiektu i można je zdefiniować w osobnych zakładkach, jak pokazano na rysunku 8.

Jeśli chcesz przeanalizować uszkodzenie obiektu (na przykład słupa) w analizie modalnej, możesz to zrobić w oknie Modyfikacja konstrukcji, dezaktywując interesujące Cię obiekty, jak pokazano na rys. 9.

Metody wyznaczania liczby postaci drgań własnych

Dostępne są dwie metody określania liczby kształtów drgań własnych. Pierwszą z nich jest ręczne zdefiniowanie liczby najmniejszych postaci drgań do obliczenia. Liczba dostępnych kształtów postaci zależy od stopni swobody (tj. liczby punktów mas swobodnych pomnożonych przez liczbę kierunków, w których działają masy), ale jest ograniczona do 9999.

Drugą opcją jest ustawienie maksymalnej częstotliwości drgań własnych, tak aby kształty drgań były określane automatycznie, aż do osiągnięcia zadanej częstotliwości drgań własnych. Obie opcje pokazano na rysunku 10.

Wyprowadzanie wartości własnych, częstotliwości kątowych, naturalnych, okresów naturalnych, mas modalnych, efektywnych mas modalnych, współczynników masy modalnej i współczynników udziału

Po zakończeniu obliczeń wyniki analizy modalnej są dostępne zarówno w formie graficznej, jak i tabelarycznej. W ten sposób można wyświetlić Tabele wyników dla przypadków obciążenia w Analizie modalnej i wyświetlić wartości własne, częstotliwości kątowe, częstotliwości i okresy drgań własnych konstrukcji. Ponadto można wyświetlić efektywne masy modalne, modalne współczynniki masy i współczynniki udziału, jak pokazano na rysunku 11.

Wyznaczanie mas w węzłach lub punktach siatki ES

Wyniki analizy modalnej w programie RFEM 6 obejmują również tabelaryczne i graficzne wyświetlanie mas w punktach siatki. W ten sposób można sprawdzić importowane masy, które zależą od różnych ustawień analizy modalnej i mogą zostać wyświetlone w zakładce Masy w punktach siatki tabeli Wyniki.

Tabela zawiera przegląd następujących wyników: kierunki obrotu masy (mX , mY , mZ ), kierunki obrotu masy (mφX , mφY , mφZ ) oraz suma mas. Jeśli interesuje Cię szybka ocena graficzna, możesz również wyświetlić graficznie masy w punktach siatki. Obie opcje pokazano na rysunku 12.

Wizualizacja i standaryzacja postaci drgań

Jak już wspomniano, po pomyślnym zakończeniu obliczeń w programie wyświetlane są wyniki przypadku obciążenia w Analizie modalnej. W ten sposób można natychmiast zobaczyć pierwszy kształt drgań w postaci graficznej lub w postaci animacji. W programie RFEM 6 można łatwo dostosować wyświetlanie trybu standaryzacji kształtu.

Można to zrobić bezpośrednio w nawigatorze Wyniki , gdzie należy wybrać jedną z trzech opcji wizualizacji kształtów drgań: przeskalowanie wartości wektora kształtu postaci uj na 1 (uwzględnia tylko składowe przesunięcia); wybór maksymalnej składowej obrotu wektora własnego i ustawienie jej na 1; lub uwzględnienie całego wektora własnego (wraz z komponentami obrotu), wybór maksimum i ustawienie na 1. Pokazuje to rysunek 13.



Autor

Pani Kirova jest odpowiedzialna za tworzenie artykułów technicznych i zapewnia wsparcie techniczne dla klientów firmy Dlubal.

Odnośniki


;