2844x
001693
28.04.2022

Fonctionnalités du module complémentaire Analyse modale pour RFEM 6

L'analyse dynamique dans RFEM 6 et RSTAB 9 est répartie en plusieurs modules complémentaires. Le module complémentaire Analyse modale est un prérequis pour tous les autres modules complémentaires dynamiques, car il effectue l'analyse des vibrations naturelles pour les modèles de barre, de surface et de solide.

Contrairement à RFEM 5, où vous êtes invité à fournir les données d'entrée pour l'analyse modale dans le module additionnel associé, le module complémentaire Analyse modale pour RFEM 6/RSTAB 9 est entièrement intégré dans le logiciel. Vous pouvez l'utiliser pour déterminer les valeurs propres les plus basses de la structure et ajuster le nombre de valeurs propres à considérer. Vous pouvez également définir plusieurs analyses modales (par exemple, lorsque vous souhaitez analyser différentes masses ou modifications de rigidité).

La prise en compte automatique des masses à partir du poids propre, l'importation directe de masses à partir de cas de charge ou de combinaisons de charges, la définition de masses supplémentaires et la négligence des masses de tout objet du modèle sont certaines des fonctionnalités du module complémentaire. Ces fonctionnalités, ainsi que d'autres, seront détaillées dans la suite de l'article.

Importation de masses

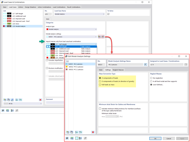
Dans RFEM 6, plusieurs options sont à votre disposition pour définir les masses pour l'analyse modale. Les masses provenant du poids propre sont automatiquement considérées et vous pouvez considérer les charges et les masses directement dans le cas de charge du type d'analyse modale, comme le montre la Figure 1. Vous avez également la possibilité de choisir de considérer les charges complètes comme des masses, des composants de charge dans la direction Z globale ou uniquement des composants de charge dans la direction de la gravité.

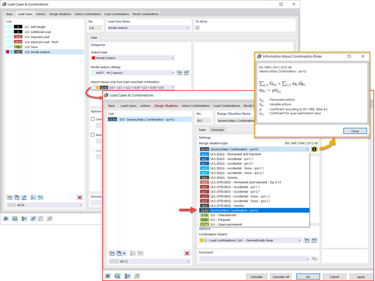
De plus, ou comme alternative aux options d'importation de masses décrites ci-dessus, vous pouvez définir manuellement les combinaisons de charges à partir desquelles les masses seront considérées dans l'analyse modale. Si vous avez sélectionné un code de calcul (Figure 2), vous pouvez créer une situation de projet avec un type de combinaison sismique/de masse afin que le logiciel calcule automatiquement une situation de masse pour l'analyse modale selon le code de calcul que vous désirez, comme le montre la Figure 3.

En d'autres termes, le logiciel crée une combinaison de charges basée sur les coefficients de combinaison prédéfinis pour la norme sélectionnée, qui contient les masses à utiliser pour l'analyse modale.


Ajout de masses

Si vous souhaitez considérer d'autres charges comme des masses en plus des charges statiques, vous pouvez le faire pour les charges nodales, de barre, linéiques et surfaciques dans RFEM 6. Pour ce faire, sélectionnez « Masse » comme type de charge lors de la définition de la charge souhaitée. Pour de telles charges, il est possible de définir une masse ou des composants de masse dans les directions X, Y et Z. Pour les masses nodales, vous pouvez également spécifier les moments d'inertie X, Y et Z afin de modéliser des points de masse plus complexes. Ceci est montré dans la Figure 4.

Négligence des masses

Il est souvent nécessaire de négliger les masses, en particulier lorsque le résultat de l'analyse modale doit être utilisé par l'analyse sismique, où 90 % de la masse modale effective dans chaque direction est requise pour le calcul.

Ainsi, vous pouvez négliger les masses dans tous les appuis nodaux et linéiques encastrés afin que le logiciel désactive automatiquement les masses associées. Vous pouvez également sélectionner manuellement les objets pour lesquels les masses doivent être négligées pour l'analyse modale. Cette dernière option est illustrée dans la Figure 5 où une sélection définie par l'utilisateur est préférée, et les objets ainsi que leurs composants de masse associés sont sélectionnés pour la négligence de masse.

Importation des états initiaux

Lors de la définition des données d'entrée pour le cas de charge de l'analyse modale, vous pouvez considérer un cas de charge dont les rigidités représentent la position initiale pour l'analyse modale. Pour ce faire, utilisez l'option « Considérer l'état initial provenant de » illustrée dans la Figure 6. Par conséquent, si vous ouvrez la boîte de dialogue « Paramètres de l'état initial » et définissez Rigidité comme type d'état initial, vous pouvez considérer la rigidité du système en cas de rupture des barres de traction dans le cas de charge à partir duquel l'état initial est considéré. La rigidité de ce cas de charge est ensuite considérée dans l'analyse modale et un système plus mou est obtenu.

Considération des imperfections

Comme le montre la Figure 7, les imperfections peuvent également être considérées lors de la définition d'un cas de charge pour l'analyse modale. Les types d'imperfections applicables dans l'analyse modale sont les charges fictives du cas de charge, le défaut d'aplomb initial via le tableau, la déformation statique, le mode de flambement, le mode propre dynamique et le groupe de cas d'imperfections.

Modifications de structure

Dans RFEM 6, vous pouvez facilement définir des modifications structurelles dans les cas de charge de type Analyse modale. Par exemple, vous pouvez ajuster individuellement les rigidités des matériaux, des sections, des barres, des surfaces, des articulations et des appuis. Vous pouvez également modifier les rigidités dans certains modules complémentaires de vérification. Une fois les objets sélectionnés, leurs propriétés de rigidité sont adaptées au type d'objet et vous pouvez les définir dans des onglets séparés, comme le montre la Figure 8.

Si vous souhaitez analyser la rupture d'un objet (un poteau, par exemple) dans l'analyse modale, vous pouvez le faire dans la fenêtre Modification de structure en désactivant les objets en question, comme le montre la Figure 9.

Méthodes de détermination du nombre de modes propres

Vous disposez de deux méthodes pour déterminer le nombre de modes propres. La première consiste à définir manuellement le nombre des plus petits modes propres à calculer. Le nombre de modes propres disponibles dépend des degrés de liberté (c'est-à-dire du nombre de points de masse libres multiplié par le nombre de directions dans lesquelles les masses agissent), mais il est limité à 9 999.

L'autre option consiste à définir la fréquence propre maximale afin que les modes propres soient déterminés automatiquement jusqu'à ce que la fréquence propre définie soit atteinte. Les deux options sont illustrées dans la Figure 10.

Valeurs propres, fréquences angulaires, fréquences propres, périodes propres, masses modales, masses modales effectives, facteurs de masse modaux et facteurs de participation

Une fois le calcul terminé, les résultats de l'analyse modale sont disponibles graphiquement et sous forme de tableau. De cette manière, vous pouvez afficher les tableaux de résultats pour les cas de charge de l'analyse modale et voir les valeurs propres, les fréquences angulaires, les fréquences propres et les périodes propres de la structure. De plus, vous pouvez afficher les masses modales effectives, les facteurs de masse modale et les facteurs de participation, comme le montre la Figure 11.

Détermination des masses aux nœuds ou aux points de maillage EF

Les résultats de l'analyse modale dans RFEM 6 incluent également la sortie sous forme de tableau et de graphique des masses dans les points de maillage. Vous pouvez ainsi vérifier les masses importées qui dépendent de divers paramètres de l'analyse modale et qui peuvent être affichées dans l'onglet Masses dans les points de maillage du tableau de résultats.

Le tableau donne un aperçu des résultats suivants : les directions de translation des masses (mX, mY, mZ), les directions de rotation des masses (mφX, mY, mZ) et la somme des masses. Si une évaluation graphique rapide vous intéresse, vous pouvez également afficher graphiquement les masses dans les points de maillage. Les deux options sont illustrées dans la Figure 12.

Visualisation et normalisation des modes propres

Comme déjà mentionné, les résultats d'un cas de charge d'analyse modale sont affichés dans le logiciel après un calcul réussi. Ainsi, vous pouvez immédiatement voir le premier mode propre graphiquement ou sous forme d'animation. Dans RFEM 6, vous pouvez facilement ajuster l'affichage de la normalisation du mode propre.

ous pouvez le faire directement dans le navigateur Résultats , où vous devez sélectionner l'une des trois options pour la visualisation des modes propres : mettre à l'échelle la valeur du vecteur de forme uj à 1 (ne considère que les composants de translation); sélectionner la composante de translation maximale du vecteur propre et la définir sur 1; ou considérez le vecteur propre entier (y compris les composants de rotation), sélectionnez le maximum et définissez-le sur 1. Cela est montré dans la Figure 13.



Auteur

Elle est responsable de la création d'articles techniques et fournit un support technique aux clients de Dlubal Software.

Liens


;