2947x
001693
28-04-2022

Características del complemento Análisis modal para RFEM 6

El análisis dinámico en RFEM 6 y RSTAB 9 se divide en varios complementos. El complemento Análisis modal es un requisito previo para todos los demás complementos dinámicos, ya que realiza el análisis de las vibraciones naturales para los modelos compuestos de barras, superficies y sólidos.

A diferencia de RFEM 5, donde se pide proporcionar los datos de entrada para el análisis modal en el módulo adicional asociado, el complemento Análisis modal en RFEM 6/RSTAB 9 está completamente integrado en el programa. Puede usarlo para determinar los valores propios más bajos de la estructura y puede ajustar el número de valores propios que se deben considerar. También puede definir varios análisis modales (por ejemplo, cuando desee analizar diferentes masas o modificaciones de rigidez).

Algunas características del complemento son la consideración automática de masas del peso propio, la importación directa de masas de casos de carga o combinaciones de carga, y la definición de masas adicionales, así como la omisión de masas de cualquier objeto del modelo. Estas y otras características del complemento se analizarán con más detalle en el siguiente artículo.

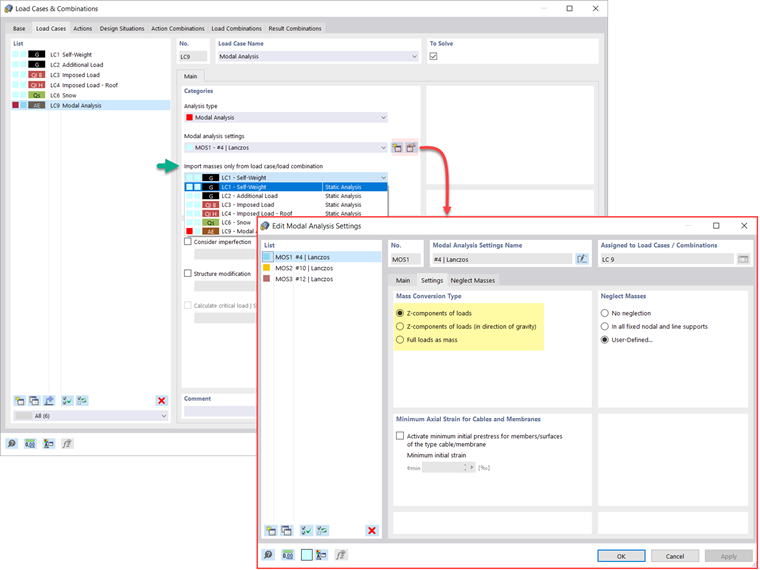
Importación de masas

En RFEM 6, hay varias opciones a su disposición para definir masas para el análisis modal. Las masas del peso propio se consideran automáticamente, y puede considerar las cargas y masas directamente en el caso de carga del tipo de análisis modal, como se muestra en la Imagen 1. También tiene la posibilidad de seleccionar si considerar las cargas completas como masas, los componentes de la carga en la dirección Z global o solo los componentes de la carga en la dirección de la gravedad.

Además, o como alternativa a las opciones para importar masas descritas anteriormente, puede definir manualmente combinaciones de cargas a partir de las cuales se considerarán las masas en el análisis modal. Si ha seleccionado una norma de diseño (Imagen 2), puede crear una situación de proyecto con un tipo de combinación sísmica/masa para que el programa calcule automáticamente una situación de masa para el análisis modal de acuerdo con la norma de diseño preferida, como se muestra en la Imagen 3.

En otras palabras, el programa crea una combinación de cargas basada en los coeficientes de combinación preestablecidos para la norma seleccionada, que contiene las masas que se utilizarán para el análisis modal.


Adición de masas

Si desea considerar otras cargas como masas además de las cargas estáticas, puede hacerlo para cargas en nudos, barras, líneas y superficies en RFEM 6. Esto se puede hacer seleccionando Masa como tipo de carga al definir la carga de interés. Para estas cargas, es posible definir una masa o componentes de masa en las direcciones X, Y y Z. Para masas en nudos, también puede especificar momentos de inercia X, Y y Z para modelar puntos de masa más complejos. Esto se muestra en la Imagen 4.

Omisión de masas

A menudo es necesario ignorar las masas, especialmente cuando la salida de resultados del análisis modal va a ser empleada por el análisis sísmico, donde se requiere el 90% de la masa modal efectiva en cada dirección para el cálculo.

Por lo tanto, puede ignorar las masas en todos los apoyos rígidos en línea y en nudos para que el programa desactive automáticamente las masas asociadas con ellos, pero también puede seleccionar manualmente los objetos para los cuales las masas deberían ignorarse para el análisis modal. Esto último se muestra en la Imagen 5 donde se prefiere una selección definida por el usuario, y los objetos, así como sus componentes de masa asociados, se seleccionan para omitir la masa.

Importación de estados iniciales

Al definir los datos de entrada para el caso de carga del análisis modal, puede considerar un caso de carga cuyas rigideces representan la posición inicial para el análisis modal. Puede hacer esto utilizando la opción "Considerar el estado inicial desde" que se muestra en la Imagen 6. Por lo tanto, si abre el cuadro de diálogo "Configuración del estado inicial" y define la Rigidez como un tipo de estado inicial, puede considerar la rigidez del sistema si fallan las barras traccionadas en el caso de carga a partir del cual se considera el estado inicial. La rigidez de este caso de carga se considera luego en el análisis modal y se obtiene un sistema más blando.

Consideración de imperfecciones en RFEM 5 y RSTAB 8

Como se muestra en la Imagen 7, las imperfecciones también se pueden considerar al definir un caso de carga de análisis modal. Los tipos de imperfección aplicables en el análisis modal son imperfecciones locales, cargas ficticias del caso de carga, verticalidad inicial a través de la tabla, deformación estática, modo de vibración dinámico y grupo de casos de imperfección.

Modificaciones estructurales

En RFEM 6, puede definir fácilmente modificaciones estructurales en casos de carga del tipo Análisis modal. Por ejemplo, puede ajustar individualmente la rigidez de materiales, secciones, barras, superficies, articulaciones y apoyos. También puede modificar las rigideces para algunos complementos de cálculo. Una vez seleccionados los objetos, sus propiedades de rigidez se adaptan al tipo de objeto y puede definirlos en pestañas separadas, como se muestra en la Imagen 8.

Si está interesado en analizar el fallo de un objeto (por ejemplo, un pilar) en el análisis modal, puede hacerlo en la ventana Modificación estructural desactivando los objetos de interés, como se muestra en la Imagen 9.

Métodos para determinar el número de deformadas del modo

Hay dos métodos disponibles para determinar el número de las deformadas de los modos. La primera es definir manualmente el número de deformadas más pequeñas que se van a calcular. El número de deformadas modales disponibles depende de los grados de libertad (es decir, el número de puntos de masa libre multiplicado por el número de direcciones en las que actúan las masas), pero está limitado a 9.999.

La otra opción es establecer la frecuencia natural máxima para que las deformadas de los modos se determinen automáticamente hasta que se alcance la frecuencia natural establecida. Ambas opciones se muestran en la Imagen 10.

Salida de valores propios, frecuencias angulares, frecuencias naturales, períodos naturales, masas modales, masas modales eficaces, factores de masa modales y factores de participación

Una vez realizado el cálculo, los resultados del análisis modal están disponibles tanto gráficamente como en tablas. De esta manera, puede mostrar las tablas de resultados para los casos de carga del análisis modal y ver los valores propios, frecuencias angulares, frecuencias naturales y períodos naturales de la estructura. Además, puede mostrar masas modales eficaces, factores de masa modales y factores de participación, como se muestra en la Imagen 11.

Determinación de masas en nudos o puntos de malla de EF

Los resultados del análisis modal en RFEM 6 también incluyen la salida tabular y gráfica de masas en puntos de malla. De esta forma, puede comprobar las masas importadas que dependen de varias configuraciones del análisis modal y se pueden mostrar en la pestaña Masas en puntos de malla de la tabla Resultados.

La tabla proporciona una descripción general de los siguientes resultados: direcciones de traslación de la masa (mX, mY, mZ ), direcciones de rotación de la masa (mφX, mφY, mφZ ) y la suma de las masas. Si está interesado en una evaluación gráfica rápida, también puede mostrar gráficamente las masas en los puntos de malla. Ambas opciones se muestran en la Imagen 12.

Visualización y normalización de modos de vibración

Como ya se mencionó, los resultados de un caso de carga de análisis modal se muestran en el programa después de un cálculo con éxito. Por lo tanto, puede ver inmediatamente la forma del primer modo gráficamente o como una animación. En RFEM 6, puede ajustar fácilmente la visualización de la normalización de la forma del modo de vibración.

Puede hacer esto directamente en el navegador Resultados , donde debe seleccionar una de las tres opciones para la visualización de las deformadas del modo: escalar el valor del vector de forma de modo uj a 1 (considera solo los componentes de traslación); seleccionar el componente de traslación máximo del vector propio y ajustar a 1; o considerar el vector propio completo (incluidos los componentes de rotación), seleccionar el máximo y establecerlo en 1. Esto se muestra en la Imagen 13.



Autor

La Sra. Kirova es responsable de la creación de artículos técnicos y proporciona soporte técnico a los clientes de Dlubal.

Enlaces


;