2960x
001693
2022-04-28

Funções do módulo Análise modal para o RFEM 6

O cálculo dinâmico no RFEM 6 e no RSTAB 9 está repartido por diversos módulos. O módulo Análise modal é um pré-requisito para todos os outros módulos de cálculo dinâmico, uma vez que realiza a análise de vibração natural para modelos de barras, superfícies e sólidos.

Ao contrário do RFEM 5, onde é pedido para introduzir os dados de entrada para a análise modal no módulo adicional associado, o módulo Análise modal no RFEM 6/RSTAB 9 está totalmente integrado no programa. Aqui pode determinar os valores próprios mais baixos da estrutura e ajustar o número de valores próprios a serem considerados. Também podem ser definidas várias análises modais (por exemplo, quando pretende analisar diferentes alterações de massas ou rigidezes).

Algumas funções do módulo são a consideração automática de massas a partir do peso próprio, a importação direta de massas de casos de carga ou combinações de carga e a definição de massas adicionais, bem como o negligenciamento de massas de qualquer objeto do modelo. Estas e outras funções do módulo serão explicadas com maior detalhe a seguir.

Importação de massas

No RFEM 6, estão à sua disposição diversas opções para definir massas para a análise modal. As massas a partir do peso próprio são consideradas automaticamente e as cargas e massas podem ser consideradas diretamente no caso de carga do tipo de análise modal, como apresentado na Figura 1. Também tem a possibilidade de selecionar se pretende considerar as cargas totais como massas, os componentes de carga na direção global Z ou apenas os componentes de carga na direção da gravidade.

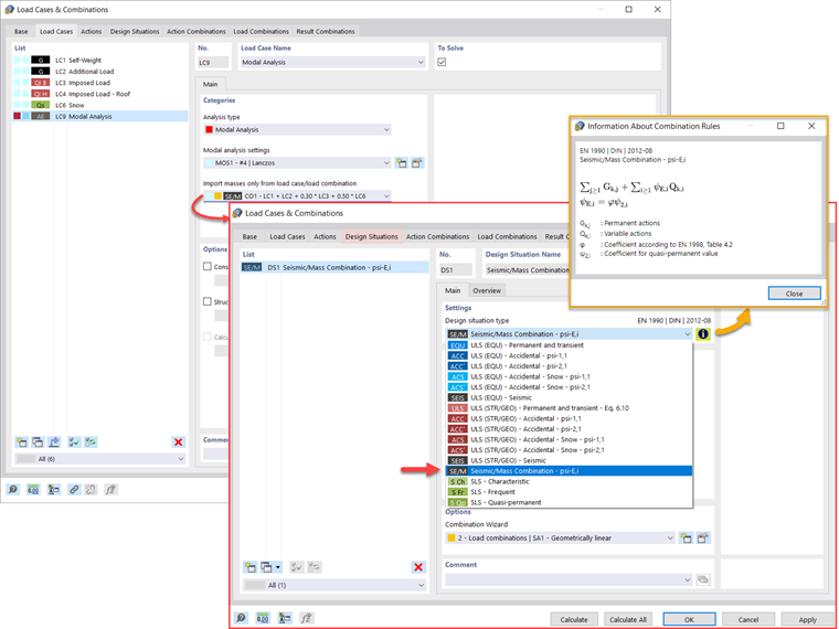
Além disso, ou como alternativa às opções para importar massas descritas acima, o utilizador pode definir manualmente as combinações de carga a partir das massas que serão consideradas na análise modal. Se tiver selecionado um código de dimensionamento (Figura 2), pode criar uma situação de dimensionamento com um tipo de combinação de sismos/massa para que o programa calcule automaticamente uma situação de massa para a análise modal de acordo com o código de dimensionamento preferido, conforme apresentado na Figura 3 troca de dados.

Por outras palavras, o programa cria uma combinação de cargas com base nos coeficientes de combinação predefinidos para a norma selecionada que contém as massas a serem utilizadas para a análise modal.


Adicionar massas

Se pretende considerar outras cargas como massas além das cargas estáticas, pode fazê-lo para cargas de nós, barras, linhas e superfícies no RFEM 6. Isto pode ser feito selecionando Massa como tipo de carga ao definir a carga de interesse. Para tais cargas, é possível definir uma massa ou componentes de massa nas direções X, Y e Z. Para massas nodais, também é possível especificar os momentos de inércia X, Y e Z de forma a modelar pontos de massa mais complexos. Isto é apresentado na Figura 4.

Negligenciar a massa

Muitas vezes, é necessário negligenciar as massas, especialmente quando a saída da análise modal é para ser utilizada pela análise sísmica, onde são necessários 90% da massa modal efetiva em cada direção para o cálculo.

Assim, pode negligenciar as massas em todos os apoios de nós e linhas fixos para que o programa desative automaticamente as massas a eles associadas, mas também pode selecionar manualmente os objetos para os quais as massas devem ser negligenciadas para a análise modal. Esta última é apresentada na Figura 5, onde é preferível uma seleção definida pelo utilizador e são selecionados os objetos e os seus componentes de massa associados para negligenciar a massa.

Importação dos estados iniciais

Ao definir os dados de entrada para o caso de carga da análise modal, pode considerar um caso de carga cuja rigidez represente a posição inicial para a análise modal. Pode fazê-lo utilizando a opção "Considerar estado inicial a partir de" apresentada na Figura 6. Por isso, se abre a caixa de diálogo "Configuração do estado inicial" e define Rigidez como um tipo de estado inicial, pode considerar a rigidez do sistema se as barras de tração falharem no caso de carga a partir do qual o estado inicial é considerado. A rigidez deste caso de carga é então considerada na análise modal e obtém-se um sistema mais suave.

DLUBAL RFEM 5 e RSTAB 8 - Considerar imperfeições

Conforme apresentado na Figura 7, as imperfeições também podem ser consideradas ao definir um caso de carga de análise modal. Os tipos de imperfeição aplicáveis na análise modal são as cargas fictícias de caso de carga, deslocamento inicial através da tabela, deformação estática, coeficiente de comprimento efetivo, modo próprio dinâmico e grupo de casos de imperfeição.

Modificações da estrutura

No RFEM 6, é possível definir facilmente modificações estruturais em casos de carga do tipo Análise modal. Por exemplo, pode ajustar individualmente a rigidez de materiais, secções, barras, superfícies, articulações e apoios. A rigidez também pode ser alterada para alguns módulos de dimensionamento. Depois de selecionar os objetos, as suas propriedades de rigidez são adaptadas ao tipo de objeto e podem ser definidas em separadores separados, conforme apresentado na Figura 8.

Se estiver interessado em analisar a rotura de um objeto (por exemplo, um pilar) na análise modal, pode fazê-lo na janela Modificação da estrutura, desativando os objetos de interesse, conforme apresentado na Figura 9.

Métodos para determinar o número de formas próprias

Existem dois métodos disponíveis para determinar o número de formas próprias. A primeira é definir manualmente o número das menores formas próprias a serem calculadas. O número de formas próprias disponíveis depende dos graus de liberdade (isto é, do número de pontos de massa livres multiplicado pelo número de direções nas quais as massas atuam), mas está limitado a 9999.

A outra opção é definir a frequência natural máxima para que as formas próprias sejam determinadas automaticamente até que a frequência natural definida seja atingida. Ambas as opções são apresentadas na Figura 10.

Saída de valores próprios, frequências angulares, frequências naturais, períodos naturais, massas modais, massas modais efetivas, fatores de massa modal e fatores de participação

Uma vez concluído o cálculo, os resultados da análise modal estão disponíveis tanto em gráficos como em tabelas. Desta forma, é possível visualizar as tabelas de resultados para os casos de carga da Análise modal e ver os valores próprios, as frequências angulares, as frequências naturais e os períodos naturais da estrutura. Além disso, podem ser apresentadas massas modais efetivas, fatores de massa modal e fatores de participação como apresentado na Figura 11.

Determinação de massas em nós ou pontos da malha de EF

Os resultados da análise modal no RFEM 6 também incluem a saída de massas em pontos da malha e das tabelas de resultados. Desta forma, é possível verificar as massas importadas que dependem das várias configurações da análise modal e que podem ser exibidas no separador Massas nos pontos da malha da tabela Resultados.

A tabela oferece uma visão geral dos seguintes resultados: direções de translação da massa (mX, mY, mZ ), direções de rotação da massa (mφX, mφ Y, mφ Z ) e a soma das massas. Se está interessado numa avaliação gráfica rápida, também pode representar as massas nos pontos da malha graficamente. Ambas as opções são apresentadas na Figura 12.

Visualização e normalização de formas próprias

Conforme já mencionado, os resultados de um caso de carga de Análise modal são exibidos no programa após um cálculo bem-sucedido. Assim, o utilizador pode ver imediatamente a primeira forma própria graficamente ou como animação. No RFEM 6, pode ajustar facilmente a visualização da normalização das formas próprias.

pode fazer isso diretamente no navegador de resultados , onde deve selecionar uma das três opções para a visualização das formas próprias: dimensionar o valor do vetor de forma própria uj para 1 (considera apenas os componentes de translação) selecione o componente de translação máximo do vetor próprio e defina-o como 1; ou considere o vetor próprio completo (incluindo os componentes de rotação), selecione o máximo e defina-o como 1. Isto é apresentado na Figura 13.



Autor

A Eng.ª Kirova é responsável pela criação de artigos técnicos e presta apoio técnico aos clientes da Dlubal.

Ligações


;