2961x
001693
2022-04-28

Funzioni dell'add-on Analisi modale per RFEM 6

L'analisi dinamica in RFEM 6 e RSTAB 9 è divisa in diversi add-on. L'add-on Analisi modale è un prerequisito per tutti gli altri add-on dinamici, poiché esegue l'analisi delle vibrazioni naturali per modelli di aste, di superfici e di solidi.

A differenza di RFEM 5, dove viene richiesto di fornire i dati di input per l'analisi modale nel modulo aggiuntivo associato, l'add-on Analisi modale in RFEM 6/RSTAB 9 è completamente integrato nel programma. È possibile utilizzarlo per determinare gli autovalori più bassi della struttura ed è possibile regolare il numero di autovalori da considerare. È anche possibile definire diverse analisi modali (ad esempio, quando si desidera analizzare masse diverse o variazioni di rigidezza).

Alcune caratteristiche dell'add-on sono la considerazione automatica delle masse dal peso proprio, l'importazione diretta delle masse dai casi di carico o combinazioni di carico e la definizione di masse aggiuntive, nonché la trascuratezza delle masse di qualsiasi oggetto del modello. Queste e altre caratteristiche dell'add-on saranno discusse più in dettaglio nel testo seguente.

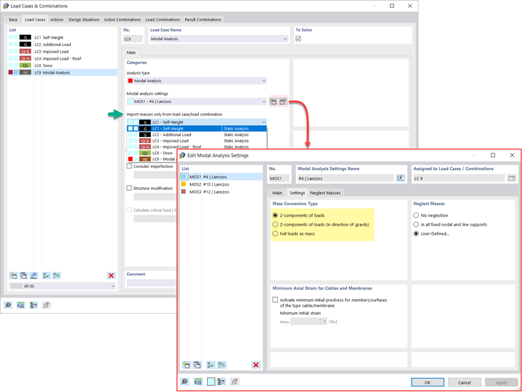
Importazione di masse

In RFEM 6, sono disponibili diverse opzioni per definire le masse per l'analisi modale. Le masse dal peso proprio vengono considerate automaticamente ed è possibile considerare i carichi e le masse direttamente nel caso di carico del tipo di analisi modale, come mostrato nell'immagine 1. Hai anche la possibilità di selezionare se considerare i carichi completi come masse, le componenti del carico nella direzione Z globale o solo le componenti del carico nella direzione della gravità.

Inoltre, o in alternativa alle opzioni per l'importazione delle masse descritte sopra, è possibile definire manualmente le combinazioni di carico da cui le masse saranno considerate nell'analisi modale. Se è stato selezionato un codice di progetto (Figura 2), è possibile creare una situazione di progetto con un tipo di combinazione sismica/massa in modo che il programma calcoli automaticamente una situazione di massa per l'analisi modale secondo il codice di progetto preferito, come mostrato nell'immagine 3.

In altre parole, il programma crea una combinazione di carico basata sui coefficienti di combinazione preimpostati per la norma selezionata, che contiene le masse da utilizzare per l'analisi modale.


Aggiunta di masse

Se si desidera considerare altri carichi come masse oltre ai carichi statici, è possibile farlo per carichi nodali, di aste, di linee e di superficie in RFEM 6. Questo può essere fatto selezionando Massa come tipo di carico quando si definisce il carico di interesse. Per tali carichi, è possibile definire una massa o componenti di massa nelle direzioni X, Y e Z. Per le masse nodali, è anche possibile specificare i momenti di inerzia X, Y e Z per modellare punti di massa più complessi. Questo è mostrato nell'immagine 4.

Trascurare le masse

Spesso è necessario trascurare le masse, specialmente quando l'output dell'analisi modale deve essere utilizzato dall'analisi sismica, dove per il calcolo è richiesto il 90% della massa modale efficace in ciascuna direzione.

Pertanto, è possibile trascurare le masse in tutti i vincoli fissi dei nodi e delle linee in modo che il programma disattivi automaticamente le masse ad esse associate, ma è anche possibile selezionare manualmente gli oggetti per i quali le masse dovrebbero essere trascurate per l'analisi modale. Quest'ultimo è mostrato nell'immagine 5 dove è preferita una selezione definita dall'utente e gli oggetti e le loro componenti di massa associate sono selezionati per l'abbandono della massa.

Importazione degli stati iniziali

Quando si definiscono i dati di input per il caso di carico dell'analisi modale, è possibile considerare un caso di carico le cui rigidezze rappresentano la posizione iniziale per l'analisi modale. Puoi farlo utilizzando l'opzione "Considera lo stato iniziale da" mostrata nell'immagine 6. Quindi, se si apre la finestra di dialogo "Impostazioni stato iniziale" e si definisce la rigidezza come un tipo di stato iniziale, è possibile considerare la rigidezza del sistema se le aste tese si rompono nel caso di carico da cui viene considerato lo stato iniziale. La rigidezza da questo caso di carico viene quindi considerata nell'analisi modale e si ottiene un sistema più morbido.

Considerazione delle imperfezioni

Come mostrato nell'immagine 7, le imperfezioni possono anche essere considerate quando si definisce un caso di carico dell'analisi modale. I tipi di imperfezione applicabili nell'analisi modale sono i carichi nozionali dal caso di carico, l'oscillazione iniziale tramite tabella, la deformazione statica, la modalità di instabilità, la forma modale dinamica e il gruppo di casi di imperfezione.

Variazioni della struttura

In RFEM 6, è possibile definire facilmente le modifiche strutturali nei casi di carico del tipo di analisi modale. Ad esempio, è possibile regolare individualmente le rigidezze di materiali, sezioni trasversali, aste, superfici, cerniere e vincoli esterni. È possibile modificare le rigidezze anche per alcuni add-on di verifica. Una volta selezionati gli oggetti, le loro proprietà di rigidezza saranno adattate al tipo di oggetto e sarà possibile definirle in schede separate, come mostrato nell'immagine 8.

Se sei interessato ad analizzare la rottura di un oggetto (ad esempio, una colonna) nell'analisi modale, puoi farlo nella finestra Modifica struttura disattivando gli oggetti di interesse, come mostrato nell'immagine 9.

Metodi per determinare il numero di forme modali

Sono disponibili due metodi per determinare il numero di forme modali. Il primo è definire manualmente il numero delle forme modali più piccole da calcolare. Il numero di forme modali disponibili dipende dai gradi di libertà (cioè dal numero di punti di massa liberi moltiplicato per il numero di direzioni in cui agiscono le masse), ma è limitato a 9.999.

L'altra opzione è impostare la frequenza naturale massima in modo che le forme modali siano determinate automaticamente fino al raggiungimento della frequenza naturale impostata. Entrambe le opzioni sono mostrate nell'immagine 10.

Output di autovalori, frequenze angolari, frequenze naturali, periodi naturali, masse modali, masse modali efficaci, coefficienti di massa modale e coefficienti di partecipazione

Una volta eseguito il calcolo, i risultati dell'analisi modale sono disponibili sia graficamente che in tabelle. In questo modo, è possibile visualizzare le tabelle dei risultati per i casi di carico dell'analisi modale e vedere gli autovalori, le frequenze angolari, le frequenze naturali e i periodi naturali della struttura. Inoltre, è possibile visualizzare le masse modali efficaci, i coefficienti di massa modale e i coefficienti di partecipazione, come mostrato nell'immagine 11.

Determinazione delle masse nei nodi o nei punti della mesh EF

I risultati dell'analisi modale in RFEM 6 includono anche l'output tabellare e grafico delle masse nei punti della mesh. In questo modo, è possibile controllare le masse importate che dipendono da varie impostazioni dell'analisi modale e possono essere visualizzate nella scheda Masse nei punti della mesh della tabella dei risultati.

La tabella fornisce una panoramica dei seguenti risultati: direzioni di traslazione della massa (mX, mY, mZ ), direzioni di rotazione della massa (mφX, mφY, mφZ ) e la somma delle masse. Se sei interessato a una rapida valutazione grafica, puoi anche visualizzare graficamente le masse nei punti della mesh. Entrambe le opzioni sono mostrate nell'immagine 12.

Visualizzazione e normalizzazione delle forme modali

Come già accennato, i risultati di un caso di carico dell'analisi modale vengono visualizzati nel programma dopo un calcolo riuscito. Quindi, è possibile vedere immediatamente la prima forma modale graficamente o come animazione. In RFEM 6, è possibile regolare facilmente la visualizzazione della normalizzazione della forma modale.

È possibile farlo direttamente nel navigatore Risultati , dove è necessario selezionare una delle tre opzioni per la visualizzazione delle forme modali: ridimensiona il valore del vettore della forma modale uj a 1 (considera solo le componenti di traslazione); selezionare la componente traslazionale massima dell'autovettore e impostarla a 1; oppure considera l'intero autovettore (comprese le componenti di rotazione), seleziona il massimo e impostalo su 1. Questo è mostrato nell'immagine 13.



Autore

La signora Kirova è responsabile della creazione di articoli tecnici e fornisce supporto tecnico ai clienti Dlubal.

Link


;