2965x
001693
2022-04-28

RFEM 6 模态分析模块的功能

在 RFEM 6 和 RSTAB 9 中的动力分析分为几个模块。 模态分析模块是所有其他动力模块的先决条件,因为它可以对杆件、面和实体模型进行自振分析。

与 RFEM 5 不同,在 RFEM 6 和 RSTAB 9 中,模态分析完全集成在模块中。 您可以使用它来确定结构的最小特征值,并且可以调整考虑的特征值的数目。 用户还可以定义多个模态分析(例如用于分析不同的质量或刚度调整)。

该模块的一些功能包括自动考虑自重、直接导入来自荷载工况或荷载组合的质量,定义附加质量,以及忽略模型中任何对象的质量。 关于模块的这些和其他功能将在下文中详细介绍。

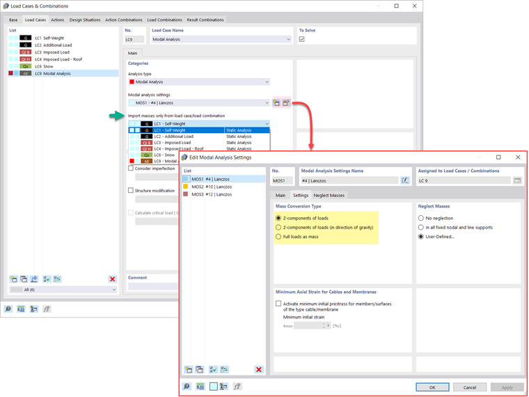
导入质量

在 RFEM 6 中提供了几种定义模态分析质量的选项。 程序会自动考虑自重的质量,或者可以直接在模态分析类型的荷载工况中考虑荷载和质量,如图1所示。 用户可以选择在全局 Z 方向上的分荷载作为整体荷载作为质量考虑,还是只考虑重力方向上的分荷载。

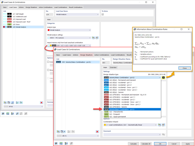
此外,作为上述导入质量方法的替代方法,用户可以手动定义在模态分析中将考虑质量的荷载组合。 如果已经选择了设计规范(图2),那么可以创建一个地震/质量组合类型的设计状况,那么程序会根据首选的设计规范自动计算用于模态分析的质量情况,如图3所示[SCHOOL.INSTITUTION]

换句话说,程序会根据为所选荷载规范预设的组合系数创建一个荷载组合,其中包含将用于模态分析的质量。


添加质量

如果除了静荷载外,还想将其他荷载视为质量,则可以在 RFEM 6 中对节点、杆件、线和面荷载进行此操作。 这可以通过在定义荷载时选择质量作为荷载类型来完成。 对于这样的荷载,可以在 X、Y、Z 方向上定义一个或多个质量分量。 对于节点质量,还可以指定惯性矩 X、Y 和 Z,以便可以模拟更复杂的质量点。 如图 4 所示。

忽略质量

通常需要忽略质量,特别是当模态分析的输出要用于地震分析时,在计算中需要每个方向上都 90 % 的模态有效质量。

因此,您可以忽略所有固定的节点和线支座的质量,这样程序将自动停用与它们相关的质量,或者也可以手动选择要在模态分析中忽略质量的对象。 后者如图 5 所示,在这里先选择用户自定义选择,然后选择需要忽略质量的对象及其相关质量分量。

导入初始状态

定义模态分析荷载工况的输入数据时,可以考虑一个荷载工况,其刚度代表模态分析的初始位置。 选择图 6 中的“考虑初始状态”选项后, 因此,如果打开“初始状态设置”对话框,然后定义刚度,那么在考虑初始状态的荷载工况中受拉杆件失效时,系统的刚度将被考虑。 在模态分析中考虑该荷载工况的刚度,得到一个较软的系统。

考虑缺陷

如图 7 所示,在定义模态分析荷载工况时考虑缺陷。 适用于模态分析的缺陷类型包括来自荷载工况的等效荷载、结构整体初始缺陷表格、静力变形、屈曲模态、动力特征模态和缺陷工况组。

结构调整

在 RFEM 6 中,您可以轻松地在模态分析类型的荷载工况中定义结构调整。 例如,您可以分别调整材料、截面、杆件、面、铰和支座的刚度。 也可以修改某些设计模块的刚度。 一旦您选择了对象,它们的刚度属性就会根据对象类型进行调整,并且您可以在单独的选项卡中对它们进行定义,如图 8 所示。

如果您对在模态分析中分析对象(例如柱)的失效感兴趣,那么可以在结构调整窗口中通过停用相关对象来进行,如图 9所示。

确定振型数量的方法

用户可以通过两种方法确定振型的数量: 第一种是手动定义要计算的最小振型的数量。 振型的数量取决于自由度(即自由质量点的数量乘以质量作用的方向数量),但最多不超过 9,999 个。

另一种方法是设置最大自振频率,这样在达到设置的自振频率之前,程序会自动确定振型。 这两个选项都在图 10 中显示。

特征值、角频率、固有频率、固有周期、振型质量、振型有效质量、振型质量系数和参与系数的输出

计算完成后,将以图形和表格的形式输出模态分析的结果。 在“模态分析”荷载工况的结果表中可以查看结构的特征值、角频率、自振频率和周期。 此外,还可以显示有效模态质量、模态质量系数和参与系数,如图11所示。

计算节点或有限元网格点的质量

在 RFEM 6 中的模态分析模块中,可以表格形式和图形形式输出网格点位置的质量。 通过这种方式,您可以检查导入的质量,这些质量取决于模态分析的各种设置,并会显示在结果表格中网格点的质量选项卡中。

在该表格中汇总了以下结果: 为平动方向上的质量 mXY 、 mZ ),转动方向上的质量 mφX 、 mφY 、 mφZ ,以及质量总和。 如果您对快速图形分析感兴趣,那么还可以以图形方式显示网格点上的质量。 这两个选项都在图 12 中显示。

振型的可视化和标准化

如前所述,模态分析荷载工况的结果在成功计算后会显示在程序中。 用户可以立即以图形或动画方式查看第一振型。 在 RFEM 6 中调整振型标准化的显示。

您可以直接在结果导航器中进行此操作,从以下三个选项中选择一个来显示振型。 将振型向量 uj的值调整为1(只考虑平移分量);选择特征向量的最大平移分量,并将其设为 1;或考虑整个特征向量(包括转动分量),选择最大值并设为 1。 如图 13 所示。



作者

Kirove 女士的职责是撰写技术文章并为 Dlubal 软件的客户提供技术支持。

链接


;