5301x
001697
2022-03-10

Dimensionamento de ligações de aço no RFEM 6

As ligações de aço no RFEM 6 são definidas como um conjunto de componentes. No novo módulo Steel Joints, estão disponíveis componentes básicos universalmente aplicáveis (placas, soldaduras, planos auxiliares) para a introdução de situações de ligação complexas. Os métodos com os quais as ligações podem ser definidas são considerados em dois artigos anteriores da base de dados de conhecimento: "Uma nova abordagem para o dimensionamento de ligações de aço no RFEM 6" e "Definição de componentes de ligações de aço utilizando a biblioteca" .

A vantagem do módulo RFEM Steel Joints é a de poder analisar ligações de aço utilizando um modelo de EF, para o qual a modelação é executada de forma totalmente automática em segundo plano. Na verdade, é controlado pelo utilizador através de uma entrada simples e familiar de componentes, conforme apresentado na Figura 1 e discutido em maior detalhe nos artigos acima mencionados.

Em termos de dimensionamento, as verificações de dimensionamento dos componentes são realizadas com base nas cargas determinadas no modelo de EF. Todas as forças internas são consideradas no dimensionamento (N, Vy , Vz , My , Mz e Mt ); ou seja, não existe restrição ao carregamento plano. Além disso, o carregamento de todas as combinações de carga é transferido automaticamente para o modelo de EF em todos os nós selecionados.

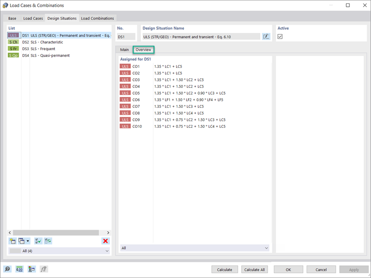
Antes de atribuir os parâmetros para o dimensionamento, é importante ativar a situação de dimensionamento de interesse para o módulo Steel Joints. A Figura 2 mostra como ativar a situação de verificação do estado limite último para este módulo adicional.

As the image shows, you can do this in the Design Situations tab of the Load Cases & Combinations dialog box. In the Overview tab of the same window, it is possible to display the load combinations assigned for the design situation of interest (Image 3).


Se pretende considerar uma situação de dimensionamento para uma combinação de cargas em particular (por exemplo, aquela com as forças internas mais elevadas), deve selecionar a combinação de interesse nos dados de entrada da tabela de dimensionamento da ligação de aço, conforme apresentado nas Imagens 4 e 5.


Next, the ultimate design configuration can be defined in the Design Configurations tab of the Steel Joint dialog box, which is accessible via the navigator, the table, or by double-clicking the steel joint itself (in cases when the joint is already available in the RFEM working window). O utilizador pode criar uma nova configuração, editar uma existente ou selecionar a configuração final a partir dos gráficos (Figura 6).

In the Ultimate Configuration dialog box shown in Image 6, it is necessary first to define whether a buckling analysis should be performed. If you activate the check box, the Buckling tab will be available as well. The design parameters such as partial safety factors and limit plastic strain are automatically taken by the standard selected for the add-on in the Base Data of the model, but you can adjust them.

Também é possível definir outros parâmetros de dimensionamento em termos de análise (ou seja, o tipo de análise, o número de iterações e incrementos de carga), modelação (ou seja, o fator de comprimento da barra) e malha (ou seja, parâmetros gerais como o tamanho do elemento, bem como parâmetros específicos para as barras de ligação e componentes de ligação).

Para a análise de encurvadura, pode definir o menor número de valores próprios a serem considerados, conforme apresentado na Figura 7. The limit load factor for the design check is set to 15 according to <nobr>Eurocode 3 [1]</nobr>, but you can redefine it.

Uma vez que a ligação de aço e os parâmetros de dimensionamento associados estão definidos, pode executar o cálculo clicando no botão "Mostrar resultados" na tabela de ligações de aço ou através de "Dimensionamento da ligação de aço" na barra de ferramentas, conforme apresentado na Figura 8. A avaliação dos resultados e a sua documentação serão discutidas num próximo artigo da base de dados de conhecimento.



Autor

A Eng.ª Kirova é responsável pela criação de artigos técnicos e presta apoio técnico aos clientes da Dlubal.

Ligações
Referências


;