5273x
001697
10.03.2022

Vérification des assemblages acier dans RFEM 6

Les assemblages acier dans RFEM 6 sont définis comme un assemblage de composants. Dans le nouveau module complémentaire Assemblages acier, des composants de base universellement applicables (plaques, soudures, plans auxiliaires) sont disponibles pour entrer des situations d'assemblage complexes. Les méthodes de définition des assemblages sont décrites dans deux articles précédents de la Base de connaissance : « Une nouvelle approche relative au calcul des assemblages acier dans RFEM 6 » et « Définition des composants d'assemblages acier à l'aide de la bibliothèque ».

L'avantage du module complémentaire Assemblages acier est que vous pouvez analyser les assemblages acier à l'aide d'un modèle EF pour lequel la modélisation s'exécute de manière entièrement automatique en arrière-plan. En fait, il est contrôlé par l'utilisateur via l'entrée simple et familière des composants, comme le montre la Figure 1, et abordé plus en détail dans les articles mentionnés ci-dessus.

En termes de calcul, les vérifications des composants sont effectuées à partir des charges déterminées sur le modèle EF. Tous les efforts internes sont considérés dans le calcul (N, Vy, Vz, My, Mz, et Mt) ; c'est-à-dire qu'il n'y a pas de restriction au chargement planaire. De plus, le chargement de toutes les combinaisons de charges est automatiquement transféré dans le modèle EF à tous les nœuds sélectionnés.

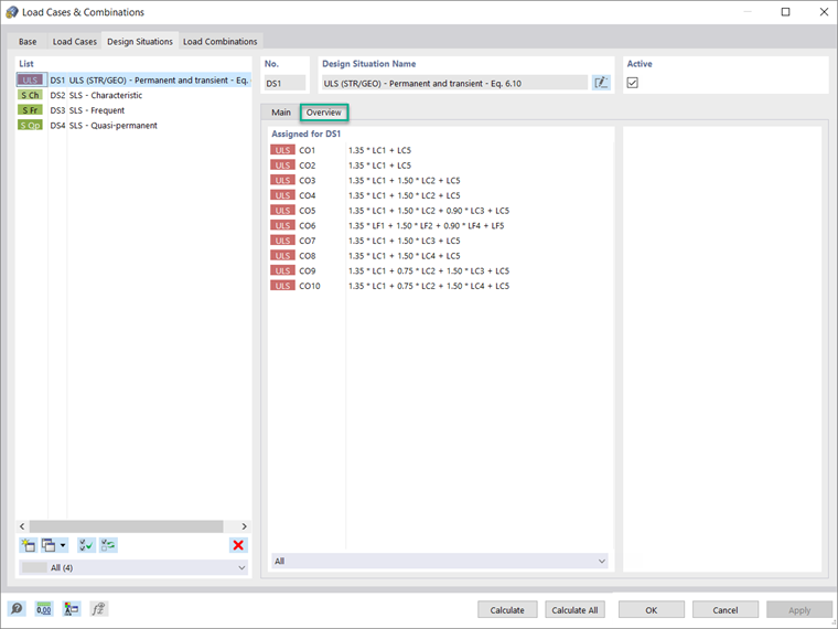
Avant d'assigner les paramètres pour le calcul, il est important d'activer la situation de projet qui vous intéresse pour le module complémentaire Assemblages acier. La Figure 2 montre comment activer la situation de projet pour l'état limite ultime dans ce module complémentaire.

Comme le montre l'image, vous pouvez le faire dans l'onglet Situations de projet de la boîte de dialogue Cas de charge et combinaisons. In the Overview tab of the same window, it is possible to display the load combinations assigned for the design situation of interest (Image 3).


Si vous souhaitez considérer une situation de projet pour une combinaison de charges particulière (celle avec les efforts internes les plus élevés, par exemple), vous devez sélectionner la combinaison qui vous intéresse dans les données d'entrée du tableau de vérification des assemblages acier, comme le montrent les Figures 4 et 5.


Next, the ultimate design configuration can be defined in the Design Configurations tab of the Steel Joint dialog box, which is accessible via the navigator, the table, or by double-clicking the steel joint itself (in cases when the joint is already available in the RFEM working window). Vous pouvez créer une nouvelle configuration, modifier une configuration existante ou sélectionner la configuration pour l'état limite ultime à partir du graphique (Figure 6).

In the Ultimate Configuration dialog box shown in Image 6, it is necessary first to define whether a buckling analysis should be performed. If you activate the check box, the Buckling tab will be available as well. The design parameters such as partial safety factors and limit plastic strain are automatically taken by the standard selected for the add-on in the Base Data of the model, but you can adjust them.

Vous pouvez également définir d'autres paramètres de calcul en termes d'analyse (type d'analyse, nombre d'itérations et d'incréments de charge), de modélisation (facteur de longueur de barre) et de maillage (paramètres généraux tels que le la taille des éléments, ainsi que les paramètres spécifiques pour les assemblages de barres et les composants d'assemblage).

Pour l'analyse de flambement, vous pouvez définir le plus petit nombre de valeurs propres à considérer, comme le montre la Figure 7. The limit load factor for the design check is set to 15 according to <nobr>Eurocode 3 [1]</nobr>, but you can redefine it.

Une fois l'assemblage acier et les paramètres de calcul associés définis, vous pouvez lancer le calcul en cliquant sur le bouton « Afficher les résultats » dans le tableau des assemblages acier ou via « Vérification des assemblages acier » dans la barre d'outils, comme le montre la Figure 8. L'évaluation des résultats et leur documentation seront abordées dans un prochain article de la Base de connaissance.



Auteur

Elle est responsable de la création d'articles techniques et fournit un support technique aux clients de Dlubal Software.

Liens
Références


;