5301x
001697
2022-03-10

Wymiarowanie połączeń stalowych w RFEM 6

W programie RFEM 6 połączenia stalowe definiuje się jako układ elementów. W nowym rozszerzeniu Połączenia stalowe dostępne są podstawowe komponenty do uniwersalnego zastosowania (blachy, spoiny, płaszczyzny pomocnicze). Metody definiowania połączeń opisano w dwóch poprzednich artykułach w Bazie informacji: „Nowe podejście do wymiarowania połączeń stalowych w programie RFEM 6” oraz „Definiowanie elementów połączenia stalowego przy użyciu biblioteki” .

Zaletą rozszerzenia Połączenia stalowe w RFEM jest możliwość analizowania połączeń stalowych przy użyciu modelu ES, dla którego modelowanie przebiega w pełni automatycznie w tle. W rzeczywistości jest on kontrolowany przez użytkownika poprzez wprowadzanie elementów w prosty i znany sposób, jak pokazano na rysunku 1 i opisano bardziej szczegółowo we wspomnianych artykułach.

W sensie obliczeniowym, kontrola elementów składowych połączenia przeprowadzana jest w oparciu o obciążenia wyznaczone na globalnym modelu MES. W obliczeniach uwzględniane są wszystkie siły wewnętrzne (N , Vy , Vz , My , Mz i Mt ); oznacza to, że nie ma ograniczeń co do obciążenia powierzchniowego. Ponadto do modelu ES we wszystkich wybranych węzłach automatycznie przenoszone jest obciążenie wszystkich kombinacji obciążeń.

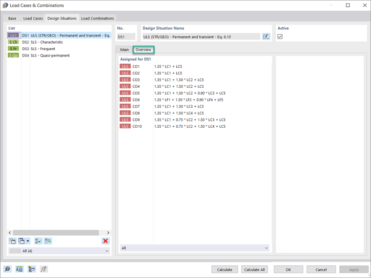
Przed ustawieniem parametrów do obliczeń, ważne jest, aby aktywować konkretną sytuację obliczeniową dla rozszerzenia Połączenia stalowe. Rysunek 2 pokazuje, w jaki sposób aktywować sytuację obliczeniową stanu granicznego nośności dla tego rozszerzenia.

As the image shows, you can do this in the Design Situations tab of the Load Cases & Combinations dialog box. In the Overview tab of the same window, it is possible to display the load combinations assigned for the design situation of interest (Image 3).


Jeżeli dla konkretnej kombinacji obciążeń ma zostać uwzględniona sytuacja obliczeniowa (na przykład ta, w której występują największe siły wewnętrzne), należy wybrać kombinację, która ma być zastosowana do danych wejściowych w tabeli Wymiarowanie połączeń stalowych, jak pokazano na rysunkach 4 i 5.


Next, the ultimate design configuration can be defined in the Design Configurations tab of the Steel Joint dialog box, which is accessible via the navigator, the table, or by double-clicking the steel joint itself (in cases when the joint is already available in the RFEM working window). Można utworzyć nową konfigurację, edytować istniejącą lub wybrać konfigurację SGN z grafiki (Rysunek 6).

In the Ultimate Configuration dialog box shown in Image 6, it is necessary first to define whether a buckling analysis should be performed. If you activate the check box, the Buckling tab will be available as well. The design parameters such as partial safety factors and limit plastic strain are automatically taken by the standard selected for the add-on in the Base Data of the model, but you can adjust them.

Można też zdefiniować inne parametry obliczeniowe w zakresie analizy (tzn. typ analizy, liczbę iteracji i przyrostów obciążenia), modelowania (tzn. współczynnik długości pręta) i siatki (tzn. parametry ogólne, takie jak rozmiar elementu, a także określone parametry dla prętów łączących i elementów połączenia).

Na potrzeby analizy wyboczeniowej można zdefiniować najmniejszą liczbę wartości własnych, które należy uwzględnić, jak pokazano na rysunku 7. The limit load factor for the design check is set to 15 according to <nobr>Eurocode 3 [1]</nobr>, but you can redefine it.

Po zdefiniowaniu połączenia stalowego i związanych z nim parametrów obliczeniowych można uruchomić obliczenia, klikając przycisk „Pokaż wyniki” w tabeli Połączenia stalowe lub korzystając z opcji „Wymiarowanie połączeń stalowych” na pasku narzędzi, jak pokazano na rysunku 8. Ocena wyników i ich dokumentacja zostanie omówiona w kolejnym artykule w Bazie informacji.



Autor

Pani Kirova jest odpowiedzialna za tworzenie artykułów technicznych i zapewnia wsparcie techniczne dla klientów firmy Dlubal.

Odnośniki
Odniesienia


;