8900x
001721
12.11.2021

Seizmická analýza v programu RFEM 6

Seizmická analýza v programu RFEM 6 se provádí pomocí addonů pro modální analýzu a analýzu spektra odezvy. Obecná koncepce analýzy zemětřesení v programu RFEM 6 je vlastně založena na vytvoření zatěžovacího stavu pro modální analýzu a analýzu spektra odezvy. Skupina norem pro tyto analýzy se nastavuje v záložce Normy II v Základních údajích modelu.

Modální analýza

Prvním zatěžovacím stavem, který je třeba definovat pro seizmickou analýzu, je modální analýza. Výsledkem jsou hodnoty vlastního kmitání včetně vlastní frekvence, vlastních tvarů, modálních hmot a faktorů účinných modálních hmot.

V programu RFEM 6 lze kombinaci hmot pro tuto analýzu vygenerovat automaticky, pokud je aktivována možnost Generátor kombinací (obrázek 1). To umožňuje definovat návrhovou situaci typu "Seismická/ kombinace hmot" (obrázek 2). Kombinace hmot podle vybrané normy posouzení tak bude k dispozici jako kombinace zatížení a může být použita jako vstup pro modální analýzu (obrázek 3).



Metodu řešení vlastních čísel, typ matice hmotnosti a typ konverze hmoty lze snadno upravit v nastavení pro modální analýzu (obrázek 4). Kromě toho lze přímo nastavit počet vlastních tvarů, nebo lze pokračovat automaticky až do dosažení stanovené maximální vlastní frekvence. V nastavení pro modální analýzu je také k dispozici možnost zanedbání hmot.

Spektrální analýza

Po zadání zatěžovacího stavu typu modální analýzy lze vytvořit nový zatěžovací stav pro analýzu spektra odezvy. V tomto okamžiku lze importovat modální analýzu z příslušného zatěžovacího stavu (obrázek 5).

Metodu modálních kombinací (SRSS, CQC, Absolutní součet) a kombinační pravidlo pro směrové složky (Scaled Sum nebo Absolute Sum) lze definovat v nastavení spektrální analýzy (obrázek 6). Lze také zohlednit náhodné kroucení budovy nastavením excentricity a délky budovy.


Dále je třeba přiřadit spektra odezvy podle obrázku 7. Spektra odezvy ve směrech X, Y a Z mohou být definována uživatelem, generována z akcelerogramu nebo podle normy nastavené v Základních údajích modelu. V tomto zatěžovacím stavu je možné v příslušné záložce vybrat zajímavé vlastní tvary.

Kromě vlastní periody a zrychlení pro jednotlivé vlastní tvary se zobrazí faktor účinných modálních hmot. Jak je vidět na obrázku 8, je možné nastavit kritérium pro faktor účinných modálních hmot a podle něj tvary filtrovat.


Výsledky

Výsledky spektrální analýzy v každém směru a obálku výsledků lze zobrazit přímo v navigátoru v záložce Výsledky (obrázek 9). Podrobnější výsledky lze najít v tabulkách.

Spektrální analýzu lze také zkombinovat s ostatními zatíženími do kombinace výsledků pro účely posouzení. Zaškrtnutím této volby v základních údajích pro zatěžovací stavy a kombinace lze automaticky vygenerovat kombinaci výsledků (obrázek 1).

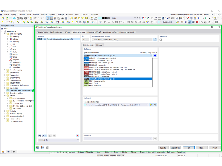
Uživatel tedy musí pouze vytvořit návrhovou situaci typu MSÚ (STR/GEO) - seizmicita a vybrat kombinace výsledků v generátoru kombinací , jak je znázorněno na obrázku 10. Tímto způsobem program automaticky vytvoří kombinace výsledků s maximálními zatíženími při zemětřesení, která se použijí pro posouzení konstrukce (obrázek 11).

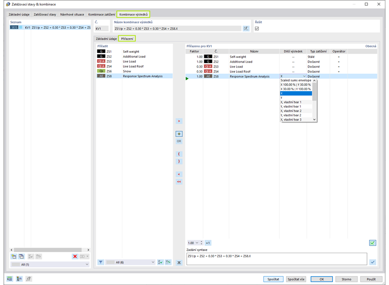
Pokud je zaškrtnuta volba dílčích výsledků, lze zatěžovací stavy přiřadit do kombinace výsledků, jak je znázorněno na obrázku 12.



Závěrečné poznámky

Pro seizmickou dynamickou analýzu v programu RFEM 6 jsou k dispozici addony Modální analýza a Analýza spektra odezvy. Nejdříve je zapotřebí zatěžovací stav typu modální analýza pro získání hodnot vlastního kmitání.

Kombinaci hmot pro tuto analýzu lze vygenerovat automaticky pomocí Generátoru kombinací. Tento zatěžovací stav se následně načte do zatěžovacího stavu pro analýzu spektra odezvy, kde lze přiřadit spektrum odezvy a vybrat požadované tvary.

Jakmile je provedena spektrální analýza a výsledky jsou k dispozici, měla by být jako poslední krok tohoto pracovního postupu definována kombinace výsledků pro posouzení. V programu RFEM 6 lze příslušnou kombinaci výsledků vygenerovat plně automaticky. Výsledky lze nakonec použít pro posouzení konstrukčních prvků.


Autor

Ing. Kirova je ve společnosti Dlubal zodpovědná za tvorbu odborných článků a poskytuje technickou podporu zákazníkům.

Odkazy


;