8900x
001721
2021-11-12

Seismic Analysis in RFEM 6

Seismic Analysis in RFEM 6 is possible using the modal analysis and the response spectrum analysis add-ons. As a matter of fact, the general concept of the earthquake analysis in RFEM 6 is based on the creation of a load case for the modal analysis and the response spectrum analysis, respectively. The standard groups for these analyses are set in the Standards II tab of the model’s Base Data.

Modal Analysis

The first load case to be defined for seismic analysis purposes is the modal analysis. As a result, the natural vibration values are determined, including the natural frequency, mode shape, modal mass, and effective modal mass factors.

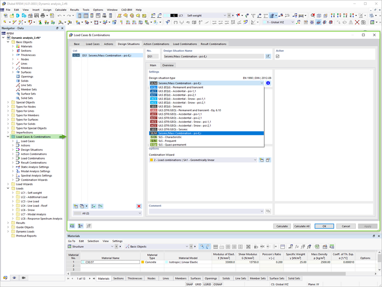
In RFEM 6, the mass combination for this analysis can be generated automatically if the Combination Wizard option is activated (Image 1). This enables a design situation with Seismic/Mass Combination type to be defined (Image 2). Thus, a mass combination according to the selected design standard will be available as a load combination and it can be used as an input for the modal analysis (Image 3).



The method for solving the eigenvalue problem, the type of mass matrix and the mass conversion type can be easily adjusted in the modal analysis settings (Image 4). Furthermore, the user can directly set the number of modes or, on the other hand, this can be done automatically until the assigned maximum natural frequency is reached. The option to neglect masses is also available in the modal analysis settings.

Response Spectrum Analysis

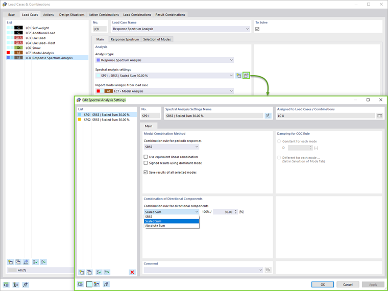
Once the load case of the modal analysis type is defined, a new load case for the response spectrum analysis can be created. At this point, the modal analysis from the relevant load case can be imported (Image 5).

The Modal Combination Method (SRSS, CQC, Absolute Sum) and the Combination rule for directional components (Scaled Sum or Absolute Sum) can be defined in the spectral analysis settings (Image 6). The accidental torsion can also be considered by setting the eccentricity and the building length.


Next, it is necessary to assign the response spectra as presented in Image 7. The response spectra in the X, Y, and Z directions can be user-defined, generated from an accelerogram or according to the standard set in the Base Data of the model. In this load case, the modes of interest can be selected in the relevant tab.

In addition to the natural period and the acceleration of each mode, the effective modal mass factor is displayed. As Image 8 shows, this gives the possibility to set a criterion for the effective modal mass factor and filter the modes accordingly.


Results

The results of the spectral analysis in each direction as well as the results envelope can be directly displayed through the Results tab of the navigator (Image 9). More detailed results can be found in the table section.

Finally, the spectral analysis can be combined with the other loads into a result combination for design purposes. The automatic generation of a results combination is possible by selecting this option in the base data of Load Cases and Combinations (Image 1).

Hence, the only action required by the user is to create a design situation of ULS (STR/GEO) – Seismic type and select the Result combinations in the Combination Wizard as illustrated in Image 10. In this way, the program automatically creates result combinations with the maximum earthquake loads that are used for the design of the structure (Image 11).

If the sub-results option is checked, the load cases can be assigned into a result combination as shown on Image 12.



Final Remarks

For seismic dynamic analysis in RFEM 6, the Modal Analysis and Response Spectrum Analysis add-ons are available. At first, a load case of the modal analysis type is required to obtain the natural vibration values.

The mass combination for this analysis can be generated automatically, using the Combination Wizard. This load case is then imported into a response spectrum analysis load case, where a response spectrum can be assigned and the modes of interest can be selected.

Once the spectral analysis has been carried out and the results are ready, a result combination for the design should be defined as the final step of this workflow. In RFEM 6, the relevant result combination can be generated fully automatically. At last, the results can be used for the structural component design.


Author

Ms. Kirova is responsible for creating technical articles and provides technical support to Dlubal customers.

Links


;