8488x
001721
12.11.2021

Analyse sismique dans RFEM 6

L'analyse sismique dans RFEM 6 est possible à l'aide des modules complémentaires Analyse modale et Analyse du spectre de réponse. En effet, le concept général de l'analyse sismique dans RFEM 6 est basé sur la création d'un cas de charge respectif pour l'analyse modale ou l'analyse du spectre de réponse. Les groupes de normes pour ces analyses sont définis dans l'onglet Normes II des Données de base du modèle.

Analyse modale

Le premier cas de charge à définir pour l'analyse sismique est l'analyse modale. En conséquence, les valeurs de vibration propre, comprenant la fréquence propre, le mode propre, la masse modale et les facteurs de masse modale effective sont déterminées.

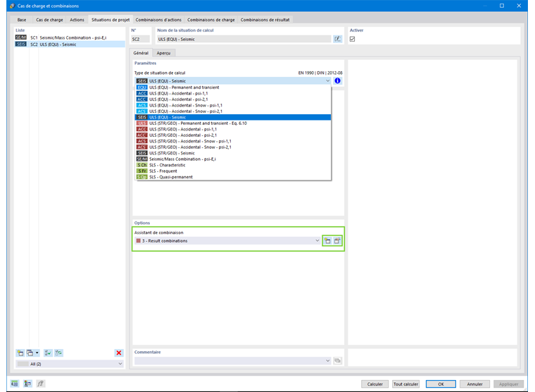
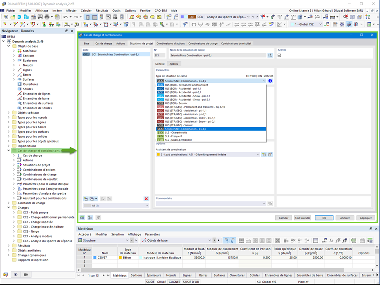
Dans RFEM 6, la combinaison de masses pour cette analyse peut être générée automatiquement si l' assistant de combinaison est activé (Figure 1). Cela vous permet de définir une situation de calcul avec le type de combinaison séisme/masse (Figure 2). Une combinaison de masse selon la norme de calcul sélectionnée sera donc disponible sous forme de combinaison de charges et peut être utilisée comme entrée pour l'analyse modale (Figure 3).



La méthode de résolution du problème des valeurs propres, le type de matrice de masse et le type de conversion de masse peuvent être facilement ajustés dans les paramètres de l'analyse modale (Figure 4). De plus, l'utilisateur a la possibilité de définir le nombre de modes manuellement ou encore automatiquement jusqu'à ce que la fréquence propre maximale assignée soit atteinte. L'option permettant de négliger les masses est également accessible dans les paramètres pour l'analyse modale.

Analyse du spectre de réponse

Dès que le cas de charge de type analyse modale est défini, un nouveau cas de charge peut être créé pour l'analyse du spectre de réponse. À ce stade, vous avez la possibilité d'importer l'analyse modale à partir du cas de charge approprié (Figure 5).

La méthode de combinaison modale (SRSS, CQC, somme absolue) et la règle de combinaison pour les composants directionnels (somme mise à l'échelle ou somme absolue) peuvent être définies dans les paramètres de l'analyse spectrale (Figure 6). La torsion accidentelle peut également être considérée en définissant l'excentrement et la longueur du bâtiment.


Les spectres de réponse doivent ensuite être assignés comme illustré par la Figure 7. Les spectres de réponse dans les directions X, Y et Z peuvent être définis par l'utilisateur, générés à partir d'un accélérogramme ou selon la norme définie dans les données de base du modèle. Dans ce cas de charge, les modes concernés peuvent être sélectionnés dans l'onglet correspondant.

Outre la période propre et l'accélération de chaque mode, le facteur de masse modale effective est également affiché. Comme le montre la Figure 8, il est possible de définir un critère pour le facteur de masse modale effective et de filtrer les modes en conséquence.


résultats

Les résultats de l'analyse spectrale dans chaque direction ainsi que l'enveloppe des résultats peuvent être affichés directement dans l'onglet Résultats du navigateur (Figure 9). Des résultats plus détaillés sont disponibles dans la section du tableau.

L'analyse spectrale peut finalement être combinée avec les autres charges pour former une combinaison de résultats nécessaire au calcul. Vous pouvez utiliser cette option pour générer automatiquement une combinaison de résultats dans les données de base des Cas de charge et combinaisons (Figure 1).

Il suffit simplement à l'utilisateur de créer une situation de calcul de type ELU (STR/GEO) – Sismique et de sélectionner les combinaisons de résultats dans l' assistant de combinaison , comme montrer sur la Figure 10. De cette manière, le logiciel génère automatiquement des combinaisons de résultats avec les charges sismiques maximales utilisées pour le calcul de la structure (Figure 11).

Si l'option sous-résultats est activée, les cas de charge peuvent être convertis en une combinaison de résultats, comme le montre la Figure 12.



Remarques finales

Les modules complémentaires Analyse modale et Analyse du spectre de réponse permettant d'effectuer l'analyse sismique et dynamique sont disponibles dans RFEM 6. Tout d'abord, un cas de charge de type analyse modale est requis pour obtenir les valeurs de vibration propre.

La combinaison de masse pour cette analyse peut être générée automatiquement à l'aide de l' assistant de combinaison. Ce cas de charge est ensuite importé dans un cas de charge d'analyse du spectre de réponse, où un spectre de réponse peut être assigné et les modes pertinents peuvent être sélectionnés.

Une fois l'analyse spectrale achevée et que les résultats sont disponibles, une combinaison de résultats pour la vérification se doit d'être définie comme l'étape finale de cette dynamique de travail. Dans RFEM 6, la combinaison de résultats appropriée peut être générée automatiquement. Les résultats peuvent finalement être utilisés pour le calcul de composants structuraux.


Auteur

Elle est responsable de la création d'articles techniques et fournit un support technique aux clients de Dlubal Software.

Liens


;