619x
001997
21.10.2025

Posouzení skleněných konstrukcí podle ASTM E1300-24 v programu RFEM 6: přehledný průvodce

Prozkoumejte, jak RFEM 6 integruje normu ASTM E1300-24 pro efektivní a návrh skleněných panelů podle norem. Tento komplexní průvodce zahrnuje výběr materiálu, analýzu zatížení a posouzení návrhu, čímž zajišťuje bezpečnost a účinnost skleněných konstrukcí. Ideální pro inženýry, kteří chtějí zefektivnit proces návrhu skleněných konstrukcí pomocí pokročilého softwaru MKP.

V oblasti stavebního inženýrství vyžaduje navrhování skleněných konstrukcí důkladné znalosti jejich chování za různých podmínek zatížení. RFEM 6, pokročilá platforma pro analýzu metodou konečných prvků (MKP) od společnosti Dlubal Software, obsahuje výkonné návrhové funkce, které pomáhají inženýrům efektivně modelovat a analyzovat skleněné panely a zajišťují soulad s aktuálními technickými normami. Jednou z klíčových norem v RFEM 6 je norma ASTM E1300-24, která upravuje posouzení skla používaného ve stavebnictví. Tento článek se zabývá integrací normy ASTM E1300-24 do programu RFEM 6, včetně jejího použití při zadávání skleněných panelů, použití zatížení a provádění důležitých kontrol, včetně posouzení pevnosti a použitelnosti.

Klíčové vlastnosti RFEM 6 pro posouzení skleněných konstrukcí

Addon Posouzení skleněných konstrukcí v programu RFEM 6 je specializovaný nástroj, který pracuje přímo v programu a usnadňuje modelování, analýzu a návrh skleněných prvků. Tento addon zjednodušuje proces stanovení monolitických i vrstvených typů skla a nabízí flexibilitu při výběru materiálu a konfiguraci vrstev. RFEM 6 zajišťuje zohlednění všech aspektů návrhu, od chování konstrukce až po dodržování technických norem.

Základní funkce:

  • Databáze materiálů: RFEM 6 poskytuje komplexní databázi materiálů skla a fólií spolu s možností definovat vlastní materiály, což zajišťuje přesnost a flexibilitu při modelování různých typů skla.
  • Modelování vrstveného skla: Program podporuje návrhy vrstveného skla pomocí laminátové teorie, což umožňuje přesné výpočty tuhosti kompozitních panelů vyrobených z více materiálů. Tato teorie zohledňuje individuální vlastnosti každé vrstvy a zajišťuje přesné výpočty tuhosti celého panelu.
  • Možnosti smykového spřažení: RFEM 6 umožňuje inženýrům definovat chování smykového spřažení mezi jednotlivými vrstvami vrstveného skla, ať už nespojené nebo spojené (tuhé), na základě požadavků projektu.
  • Podrobné výsledky vrstev: Addon Posouzení skleněných konstrukcí pro RFEM 6 umožňuje podrobnou analýzu tabulí z vrstveného skla po jednotlivých vrstvách. Inženýři mohou podrobněji prozkoumat chování každé vrstvy, což pomáhá identifikovat potenciální body selhání a optimalizovat návrh.
  • Nové návrhové normy: Se zavedením posouzení ASTM E1300 2024 nabízí RFEM 6 podrobnější a přesnější přístup k vyhodnocení skleněných ploch a zajišťuje, že splňují vyšší bezpečnostní a výkonnostní standard.

Integrace ASTM E1300-24

Jednou z vynikajících vlastností programu RFEM 6 je jeho integrace s normou ASTM E1300-24, která je technickým standardem pro navrhování skleněných panelů. Tato integrace zjednodušuje proces a pomáhá inženýrům zajistit, aby jejich skleněné panely splňovaly kritéria posouzení stanovená v této normě. Následující posouzení z normy ASTM E1300-24 jsou přímo začleněny do programu RFEM 6:

  • Kombinace zatížení podle ASCE 7 (sklo): RFEM 6 automaticky generuje kombinace zatížení, které zahrnují součinitele trvání zatížení, které jsou rozhodující pro posouzení pevnosti. To je v souladu s předpisy ASCE 7, které zajišťují, že jsou přesně zohledněny všechny možné scénáře zatížení skleněných konstrukcí.
  • IBC tabulka 1604.3 návrhová situace (použitelnost): Norma IBC stanovuje specifické požadavky na použitelnost skleněných konstrukcí. RFEM 6 zahrnuje tyto předpisy a vyhodnocuje průhyb, aby zajistil, že skleněný panel splňuje mezní stavy použitelnosti a funguje podle očekávání při typických zatíženích.
  • Maximální přípustné tahové napětí (tabulky X6.1 a X6.2): RFEM 6 vypočítává maximální přípustné tahové napětí pro sklo s ohledem na faktory, jako je typ skla, doba trvání zatížení a pravděpodobnost rozbití (Pb). To se provádí s odkazem na tabulky X6.1 a X6.2 z normy ASTM E1300-24, čímž se zajistí, že sklo nebude vystaveno nadměrnému namáhání za očekávaných podmínek zatížení.
  • Maximální okrajová napětí (dodatečná kontrola, tabulka X7.1): RFEM 6 zahrnuje kontrolu okrajových napětí pro specifické podmínky, jako je 3sekundová doba působení zatížení a pravděpodobnost rozbití (Pb) menší než 0,008. Tato kontrola zajišťuje, že hrany skla odolají osamělým zatížením. Lze specifikovat typ povrchové úpravy okrajů (čistý řez, lemování nebo leštění), což má vliv na přípustné okrajové napětí. Tato kontrola není k dispozici pro tepelně zpevněné nebo tvrzené sklo s čistými okraji řezu.

Díky začlenění těchto zásadních kontrol do programu RFEM 6 mohou inženýři zajistit, že jejich návrhy jsou plně v souladu s normou ASTM E1300-24, což zefektivňuje proces posouzení a zvyšuje spolehlivost.

ASTM E1300-24 v RFEM 6: Praktické aspekty

Vytvoření modelu skleněného panelu

Při vytváření modelu skleněného panelu v programu RFEM 6 hraje norma ASTM E1300-24 důležitou roli při určování předpokladů a kritérií použitých během procesu modelování:

  • Přiřazení materiálů: Databáze materiálů programu RFEM 6 obsahuje materiály, které splňují požadavky normy ASTM E1300-24, což zajišťuje, že vybrané typy skla splňují mezní hodnoty pevnosti definované normou.
  • Výpočet tuhosti: U tabule z vrstveného skla program používá laminátovou teorii k výpočtu celkové tuhosti tabule, přičemž zohledňuje každou jednotlivou vrstvu. Tuhostní vlastnosti určené tímto způsobem a použité v další analýze jsou v programu zobrazeny tak, jak je znázorněno na obrázku níže.

Zatížení a zatěžovací stavy

  • Zatěžovací stavy: RFEM 6 automaticky generuje zatížení a kombinace zatížení, které zahrnují požadované součinitele trvání zatížení pro analýzu pevnosti, v souladu s ustanoveními ASCE 7 pro skleněné konstrukce. Tím je zajištěno, že sklo je vyhodnoceno za různých zatěžovacích podmínek, včetně zatížení větrem, stálého zatížení a užitného zatížení.
  • Aspekty okrajového napětí: Pokud kombinace zatížení zahrnuje zatížení větrem nebo jakékoli zatížení s dobou trvání 3 sekundy, RFEM 6 automaticky zahrnuje kontrolu okrajového napětí v souladu s tabulkou X7.1 normy ASTM E1300-24.

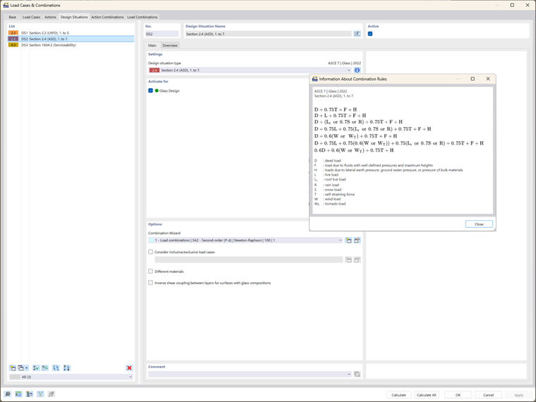
Návrhové situace a kombinace zatížení

Integrace normy ASTM E1300-24 je nejviditelnější v kombinacích zatížení a návrhových situacích používaných pro kontrolu pevnosti i použitelnosti:

  • Posouzení únosnosti:' RFEM 6 generuje kombinace zatížení automaticky na základě norem ASCE 7, přičemž zohledňuje součinitele trvání zatížení, které jsou pro skleněné konstrukce zásadní. Tyto kombinace jsou zahrnuty do posouzení únosnosti podle normy ASTM E1300-24, což zajišťuje přesné vyhodnocení mezních hodnot tahového napětí.
  • Posouzení použitelnosti: Návrhová situace použitelnosti v programu RFEM 6 využívá ke kontrole průhybů tabulku IBC 1604.3 a zajišťuje, že nejsou překročeny maximální přípustné meze pro sklo podle předpisů normy ASTM E1300-24.

Konfigurace posouzení skla: integrované posouzení ASTM E1300-24

Jakmile jsou definovány model, materiály a zatížení, dalším krokem je kontrola konfigurací posouzení skla. RFEM 6 provádí komplexní výpočet, který zahrnuje posouzení podle normy ASTM E1300-24:

  • Pevnost a okrajové napětí: RFEM 6 kontroluje, zda sklo splňuje požadavky na pevnost, a to výpočtem maximálního přípustného tahového napětí pomocí tabulek X6.1 a X6.2 z normy ASTM E1300-24. Pokud kombinace zatížení zahrnuje zatížení větrem, program také provede kontrolu okrajového napětí v souladu s tabulkou X7.1.
  • Použitelnost: RFEM 6 vyhodnocuje mezní hodnoty průhybu podle předpisů IBC a ASTM E1300-24 a zajišťuje, že skleněná tabule funguje při provozním zatížení dle očekávání.

Analýza výsledků: zajištění shody s ASTM E1300-24

Po dokončení výpočtů zobrazí výsledky RFEM 6 posouzení, které odrážejí požadavky normy ASTM E1300-24:

  • Posouzení využití: Výsledky zahrnují posouzení využití pro pevnost a použitelnost, což umožňuje uživatelům vyhodnotit, zda skleněný panel splňuje požadovaný výkon uvedený v normě ASTM E1300-24. Pro všechna posouzení jsou k dispozici podrobnosti, kde můžete vidět komplexní integraci normy.
  • Průběh napětí: RFEM 6 umožňuje grafické znázornění tahových a okrajových napětí, což inženýrům usnadňuje vizuální ověření napětí v mezních hodnotách stanovených normou.

Závěr

Začlenění normy ASTM E1300-24 do programu RFEM 6 přináší inženýrům výkonný nástroj pro posouzení skleněných panelů, které splňují bezpečnostní, výkonnostní a normativní požadavky. Díky automatizaci klíčových posouzení, jako jsou vyhodnocení tahového a okrajového napětí, RFEM 6 zjednodušuje proces návrhu a zajišťuje, že všechny aspekty návrhu skla – od výběru materiálu po kombinace zatížení a posouzení použitelnosti – jsou plně v souladu s normou ASTM E1300-24. Tato integrace umožňuje inženýrům projektovat spolehlivé skleněné konstrukce, které splňují normy, a zároveň zlepšuje efektivitu a přesnost návrhu.


Autor

Ing. Kirova je ve společnosti Dlubal zodpovědná za tvorbu odborných článků a poskytuje technickou podporu zákazníkům.

Odkazy


;