561x
002755
2019-04-01

Influenzare la distribuzione del carico regolando le rigidezze delle pareti

C'è qualche possibilità di influenzare la distribuzione dei carichi? Wir würden gerne die Steifigkeiten der Wände beeinflussen, jedoch haben wir hierzu keine Möglichkeit gefunden.


Risposta:

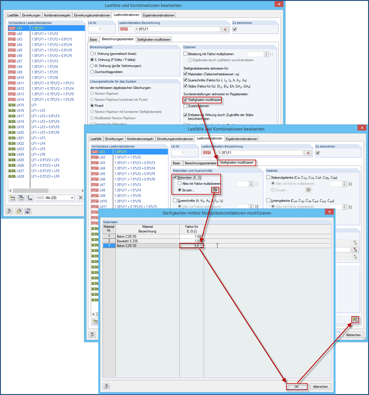
Il modo più semplice per manipolare la rigidezza è utilizzare un nuovo materiale in cui il modulo E e il modulo di taglio sono ridotti manualmente e assegnati solo alle pareti corrispondenti. Alternativ kann man such Liniengelenke mit Wegfedern am Anschluss an die Decke verwenden.

Ansonsten besteht noch die Möglichkeit einen Skalierungsfaktor für E und G zu verwenden. Aber auch hierfür müsste man ein neues Material anlegen. Es ist aber ein wenig fehleranfällig, da diese Steifigkeitsreduktion den gewünschten LF's und LK's zugewiesen werden muss. Es wird also nicht automatisch bei allen LF's und LK's angewandt, sondern nur bei den zugewiesenen - es sei denn, dass dann der Button "Einstellungen ... für alle LK's anwenden" betätigt wird.


Autore

Il signor Baumgärtel fornisce supporto tecnico per i clienti Dlubal Software.

Bibliografia


;