1925x
004494
2020-07-09

Dimensionamento de resistência ao fogo com o RF‑/CONCRETE Columns de acordo com a EN 1992‑1‑2

Quando realizo uma verificação da resistência ao fogo no RF-/CONCRETE Columns, a que fonte se refere a fórmula de verificação segundo 5.8.8?


Resposta:

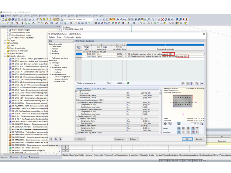
O dimensionamento da resistência ao fogo com o RF‑/CONCRETE Columns é realizado de acordo com o método de cálculo simplificado segundo a EN 1992‑1‑2 [1], secção 4.2. Para tal, é utilizado o método de zonas descrito no anexo B2.

Em caso de exposição ao fogo, a capacidade de apoio é reduzida devido a uma redução da secção do componente e uma diminuição das resistências do material. As zonas de betão diretamente expostas ao fogo e assim danificadas não são consideradas para a secção equivalente utilizada para o dimensionamento da resistência ao fogo. A verificação da resistência ao fogo é efetuada com a secção reduzida e com as propriedades de material reduzidas de forma análoga à verificação do estado limite último à temperatura normal.

Isto é, Das Nennkrümmungsverfahren nach [1], Abs. 5.8.8 wird mit den heißen Materialien und reduzierten Querschnitt durchgeführt.


Autor

O Eng.º Hoffmann presta apoio técnico aos clientes da Dlubal Software e é responsável pela coordenação de todas as questões e atividades técnicas.

Referências
Downloads


;