4046x
005219
2022-03-08

Eksportuj tabelę Excel

Chciałbym wyeksportować siły węzłowe kilku przypadków obciążeń, kombinacji obciążeń i kombinacji wyników do arkusza kalkulacyjnego Excel w programie RFEM 6. Jak mam postępować?


Odpowiedź:

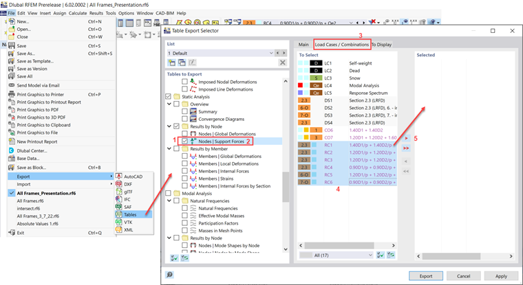
Siły podporowe węzłowe można wyeksportować za pomocą opcji Plik → Eksportuj → Tabele.

Przewiń w dół i zaznacz pole wyboru "Węzły - Siły podporowe" (Krok 1). Kliknięcie na sam tekst powoduje rozwinięcie opcji w zakładce Główne (Krok 2). Upewnij się, że opcja "Wybierz obciążenie" jest aktywna.
W zakładce "Przypadki obciążeń/Kombinacje" (Krok 3) należy wybrać żądane kombinacje i dodać je do listy Wybrane (Krok 4 i 5).


Autor

Firma Cisca jest odpowiedzialna za szkolenia klientów, wsparcie techniczne i ciągły rozwój programów na rynek północnoamerykański.



;