4046x
005219
2022-03-08

Esporta tabella Excel

Vorrei esportare le forze vincolari nodali di diversi casi di carico, combinazioni di carico e combinazioni di risultati in un foglio di calcolo Excel in RFEM 6. Come devo procedere?


Risposta:

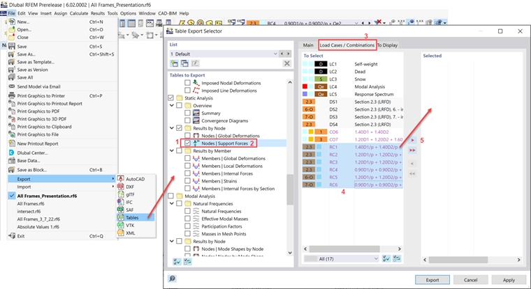
È possibile esportare le forze di vincolo del nodo andando su File → Esporta → Tabelle.

Scorri verso il basso e seleziona la casella "Nodi - Forze di supporto" (Passaggio 1). Fare clic sul testo stesso per espandere le opzioni nella scheda Principale (Passaggio 2). Assicurati che l'opzione "Seleziona caricamento" sia attivata.
Nella scheda "Casi di carico/combinazioni" (passo 3), seleziona le combinazioni richieste e aggiungile all'elenco Selezionato (passo 4 e 5).


Autore

Cisca è responsabile della formazione dei clienti, del supporto tecnico e dello sviluppo continuo del programma per il mercato nordamericano.



;