4046x
005219
8. März 2022

Excel-Tabelle exportieren

Ich möchte die Knoten-Lagerkräfte von mehreren Lastfällen, Last- und Ergebniskombinationen in ein Excel-Tabellenblatt in RFEM 6 exportieren. Wie soll ich vorgehen?


Antwort:

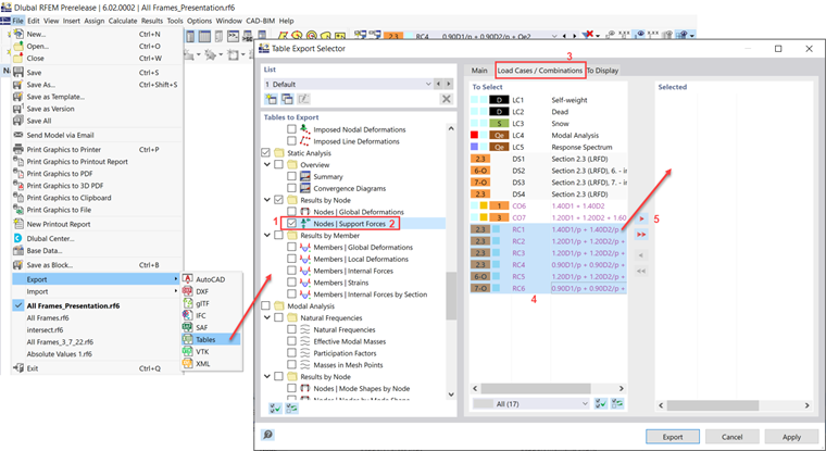
Die Knotenlagerkräfte können über Datei → Exportieren → Tabellen exportiert werden.

Scrollen Sie nach unten und aktivieren Sie das Kontrollkästchen bei "Knoten | Lagerkräfte" (Schritt 1). Klicken Sie auf den Text selbst, um die Optionen im Register Basis zu erweitern (Schritt 2). Stellen Sie sicher, dass die Option "Belastung wählen" aktiviert ist.
Wählen Sie im Register "Lastfälle/Kombinationen" (Schritt 3) die gewünschten Kombinationen aus und fügen Sie diese der "Ausgewählt"-Liste hinzu (Schritt 4 und 5).


Autor

Cisca ist für die Schulung der Kunden, den technischen Support und die Programmentwicklung für den nordamerikanischen Markt verantwortlich.



;