回复:
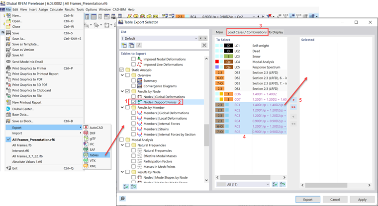
您可以在文件 → 导出 → 表格中导出节点支座力。
向下滚动并选中“节点 - 支座力”复选框(步骤 1)。 单击文本本身以展开主选项卡下的选项(步骤 2)。 确保激活了“选择荷载”选项。
在“荷载工况/组合”选项卡(第 3 步)下,选择所需的组合,然后将它们添加到所选列表中(第 4 步和第 5 步)。
您可以在文件 → 导出 → 表格中导出节点支座力。
向下滚动并选中“节点 - 支座力”复选框(步骤 1)。 单击文本本身以展开主选项卡下的选项(步骤 2)。 确保激活了“选择荷载”选项。
在“荷载工况/组合”选项卡(第 3 步)下,选择所需的组合,然后将它们添加到所选列表中(第 4 步和第 5 步)。
Cisca 负责北美市场的客户培训、技术支持和持续的程序开发。