2469x
005247
19. April 2022

Ausnutzung

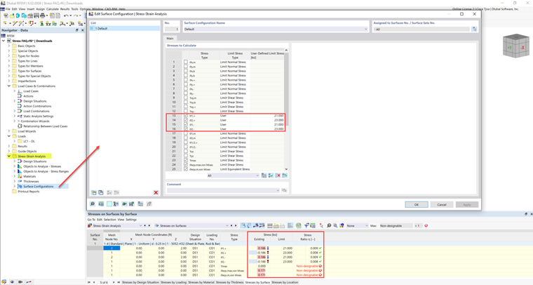
Die Grenzspannung ist aktiviert, aber im Add-On Spannungs-Dehnungs-Berechnung ist meine Ausnutzung "unbemessbar". Woran kann das liegen?


Antwort:

Einige Materialien haben mehrere Grenzspannungen für Druck, Zug usw. Für diese Materialien muss die Grenzspannung vom Benutzer manuell eingegeben werden.

Die Grenzspannungswerte sind auf der Registerkarte Materialwerte zu finden.

Diese Werte können in den Stab-/Flächenkonfigurationen unter dem Grenzspannungstyp Benutzer hinzugefügt werden.


Autor

Cisca ist für die Schulung der Kunden, den technischen Support und die Programmentwicklung für den nordamerikanischen Markt verantwortlich.



;