1369x
005301
2022-08-23

Resistenza della zona interessata dalla saldatura per l'alluminio

Come posso considerare la resistenza della zona interessata dalla saldatura per l'alluminio?


Risposta:

Le resistenze delle zone interessate dalla saldatura elencate nei Valori del materiale non sono attualmente considerate dal programma. The weld design is being developed and will be considered in the future.

Below are the steps to consider the reduced strengths:

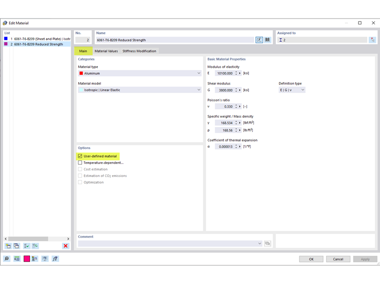
  1. Activate the User-defined material option (Image 01).
  2. In the Material Values tab, re-enter the weld-affected zones strengths in the standard strengths (Image 02).
  3. To consider the weld-affected zone strengths only at the end of the members, divide the member into smaller segments and assign the applicable materials (Image 03).
  4. To keep the divided members as one continuous member, select all the members and right-click to Create Member Set (Image 04).

Autore

Cisca è responsabile della formazione dei clienti, del supporto tecnico e dello sviluppo continuo del programma per il mercato nordamericano.



;