1369x
005301
2022-08-23

Wytrzymałość strefy wpływu spoiny dla aluminium

Jak uwzględnić wytrzymałość strefy wpływu spoiny dla aluminium?


Odpowiedź:

Naprężenia strefy wpływu spoiny podane w Wartościach materiałowych nie są obecnie uwzględniane przez program. The weld design is being developed and will be considered in the future.

Below are the steps to consider the reduced strengths:

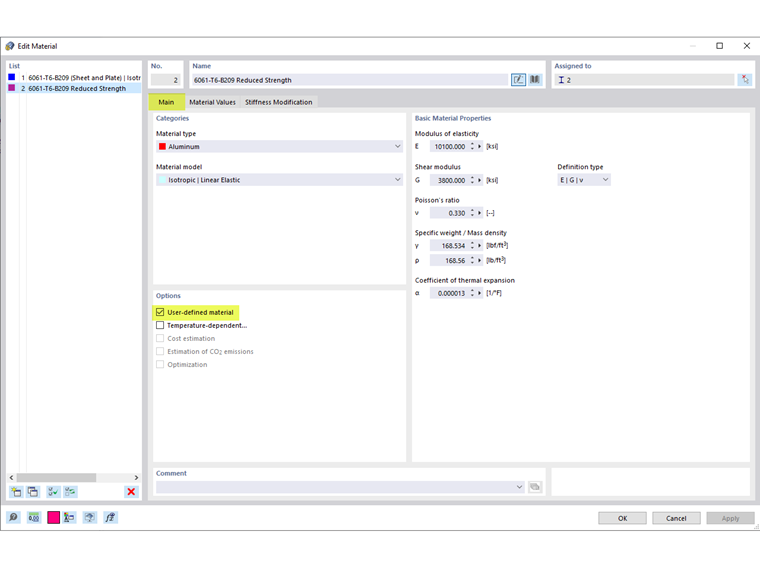
  1. Activate the User-defined material option (Image 01).
  2. In the Material Values tab, re-enter the weld-affected zones strengths in the standard strengths (Image 02).
  3. To consider the weld-affected zone strengths only at the end of the members, divide the member into smaller segments and assign the applicable materials (Image 03).
  4. To keep the divided members as one continuous member, select all the members and right-click to Create Member Set (Image 04).

Autor

Firma Cisca jest odpowiedzialna za szkolenia klientów, wsparcie techniczne i ciągły rozwój programów na rynek północnoamerykański.



;