1369x
005301
23.08.2022

Résistance de la zone affectée par la soudure pour l'aluminium

Comment considérer la résistance de la zone affectée par la soudure pour l'aluminium ?


Réponse:

Les résistances de la zone affectée par la soudure répertoriées dans les « Propriétés de matériau » ne sont actuellement pas prises en compte par le logiciel. La vérification de la soudure est en cours d’élaboration et sera considérée ultérieurement.

Voici les étapes à suivre pour considérer les résistances réduites :

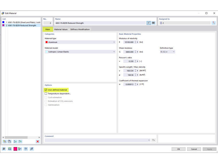
  1. Activez l’option « Matériau défini par l’utilisateur » (Figure 01).
  2. Dans l’onglet « Valeurs de matériau », ressaisissez les résistances des zones affectées par la soudure dans les résistances standard (Figure 02).
  3. Pour ne considérer les résistances de la zone affectée par la soudure qu’à l’extrémité des barres, divisez la barre en segments plus petits et assignez les matériaux applicables (Figure 03)
  4. Pour conserver les barres divisées comme une seule barre continue, sélectionnez toutes les barres et cliquez-droit sur « Créer un ensemble de barres » (Figure 04).

Auteur

Cisca est responsable des formations clients, du support technique et du développement des programmes Dlubal pour le marché nord-américain.



;