1369x
005301
23.8.2022

Pevnost oblasti ovlivněné svarem pro hliník

Jak mohu zohlednit pevnost oblasti ovlivněné svarem pro hliník?


Odpověď:

Pevnosti v oblasti ovlivněné svarem, které jsou uvedeny v materiálových charakteristikách, program v současnosti nezohledňuje. Posouzení svaru se vyvíjí a bude v budoucnu zohledněno.

Níže uvádíme kroky pro zohlednění redukované pevnosti:

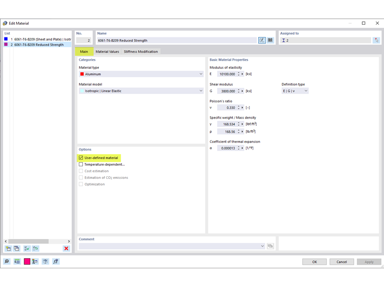
  1. Aktivujte možnost Uživatelsky zadaný materiál (Obrázek 01).
  2. In the Material Values tab, re-enter the weld-affected zones strengths in the standard strengths (Image 02).
  3. To consider the weld-affected zone strengths only at the end of the members, divide the member into smaller segments and assign the applicable materials (Image 03).
  4. To keep the divided members as one continuous member, select all the members and right-click to Create Member Set (Image 04).

Autor

Cisca je zodpovědná za školení zákazníků, technickou podporu a další vývoj programů pro severoamerický trh.



;