1315x
005388
07.06.2023

Activation de la vérification du béton fibré dans le module complémentaire « Vérification du béton »

Comment activer la vérification du béton fibré dans le module complémentaire « Vérification du béton » pour RFEM 6 ?


Réponse:

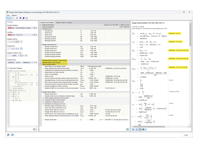
Dans le module complémentaire « Vérification du béton » pour RFEM 6, la vérification du béton fibré peut être effectuée selon la norme DIN EN 1992-1-1 en combinaison avec la directive DAfStB sur le béton fibré.

Pour activer la vérification d’une surface ou d’une barre en utilisant le béton fibré acier, il suffit d’assigner un matériau du type correspondant à la surface ou à la barre.

Pour cela, créez un nouveau matériau du type « Béton fibré ».

Les bétons et bétons légers sont désignés avec l'ajout « L1/L2 », correspondant respectivement à la classe de performance 1 et à la classe de performance 2.

Les classes de performance L1 et L2 sont initialement prédéfinies avec les valeurs 1,20 et 0,90 (voir image 02).

Pour pouvoir ajuster ces classes de performance, un « Matériau personnalisé » peut être activé dans l’onglet « Général » du matériau sous « Options ».

Cela rend les champs d’entrée pour L1 et L2 accessibles, permettant à l’utilisateur d’adapter les classes de performance.

Si la vérification est maintenant effectuée avec le matériau du type « Béton fibré » dans le module complémentaire « Vérification du béton », les vérifications modifiées ou complétées dans la directive DAfStB pour la vérification du « Béton fibré » sont ajustées. Vous pouvez consulter cette modification des vérifications dans les « Détails de vérification » en vous référant à la directive DAfStB.

Remarque

Pour ce type de vérification, il est nécessaire que des « armatures normales » (armatures de barre pour les barres, armatures de surface pour les surfaces) soient spécifiées, car autrement, les surfaces ne peuvent pas être dimensionnées. Cela signifie que seuls les composants déjà armés peuvent être en plus renforcés par des fibres d’acier.

Si une dalle doit être vérifiée uniquement avec du béton fibré (sans acier de béton armé), cela peut être effectué avec le modèle de matériau « Endommagement 2D/3D ».


Auteur

M. Kieloch fournit une assistance technique aux clients de Dlubal Software et est responsable du développement dans le domaine des structures en béton armé.



;