181x
005736
2025-09-12

Stampa dei dettagli di verifica nella relazione di calcolo

Vorrei elaborare una relazione di calcolo dettagliata per quanto riguarda le verifiche sugli elementi strutturali. Oltre alla tabella riassuntiva con i tassi di lavoro per le varie verifiche, vorrei stampare in relazione la verifica esplicita estesa, con le formule da normativa ed i relativi risultati, così come si possono vedere nella finestra di dialogo "Dettagli della verfica". Come posso fare?


Risposta:

Per accedere alla finestra di dialogo "Dettagli della verifica", fare doppio clic su una delle verifiche elencate nella tabella o selezionare la verifica nella tabella con il pulsante sinistro del mouse e fare clic sul relativo pulsante "Dettagli della verifica" nella barra degli strumenti delle tabelle.


Dalla finestra "Dettagli della verifica", è possibile stampare in relazione di calcolo i dettagli di verifica in versione testuale con le formule esplicitate cliccando sul bottone di stampa. Questa operazione va effettuata separatamente per ciascuna verifica che si voglia mostrare in relazione di calcolo.


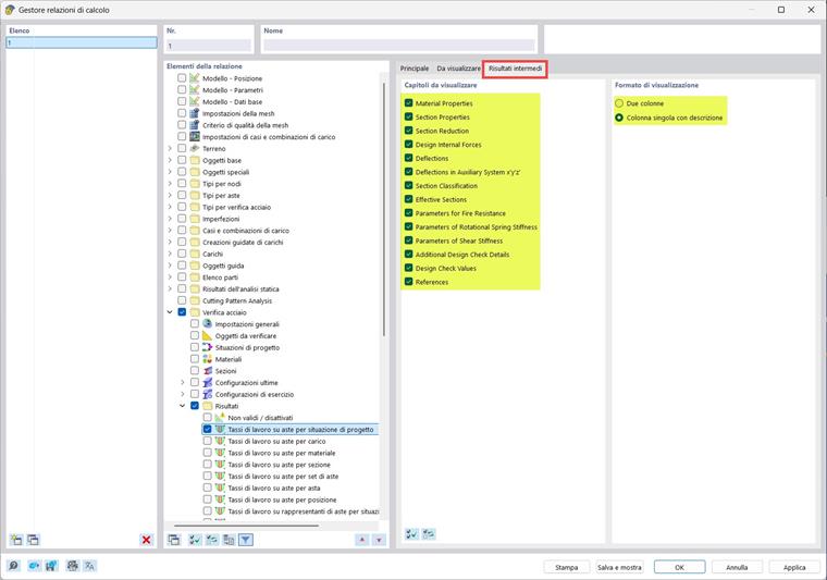
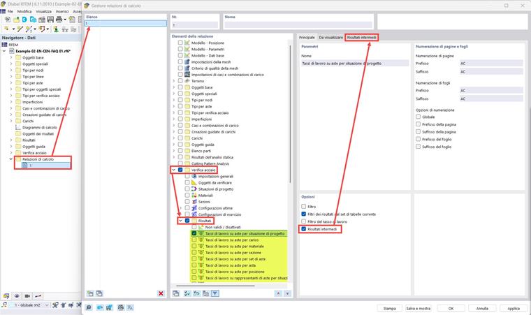
Per effettuare una stampa dei dettagli di verifica considerando tutte le verifiche effettuate in contemporanea, è possibile attivare l'opzione "Risultati intermedi" nel "Gestore relazioni di calcolo". In questo caso, i dettagli di verifica verrano presentati in maniera tabellare e non testuale, ma conterranno tutte le informazioni come mostrate nella finestra "Dettagli della verifica".



Le immagini mostrano i risultati di verifica per aste in acciaio, ma lo stesso procedimento si può applicare anche agli altri add-on di verifica.


Autore

Paride si occupa della formazione dei clienti, del supporto tecnico e dello sviluppo continuo del programma per il mercato italiano.



;