181x
005736
2025-09-12

计算书中设计细节的打印

如何在计算书中显示结构构件验算的详细信息,如验算对话框中看到的详细验算和规范公式的结果?


回复:

要访问“验证详情”对话框,请双击表格中列出的验证之一,或用鼠标左键选择表格中的验证,并单击工具栏中的相关“验证详情”按钮。


在“验证详情”窗口中,可以通过单击打印按钮以文本形式打印验证的详细信息,包括明确的公式。此操作需要对每个要在计算报告中展示的验证单独进行。


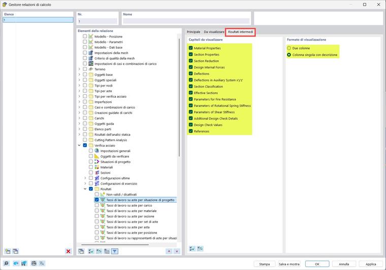
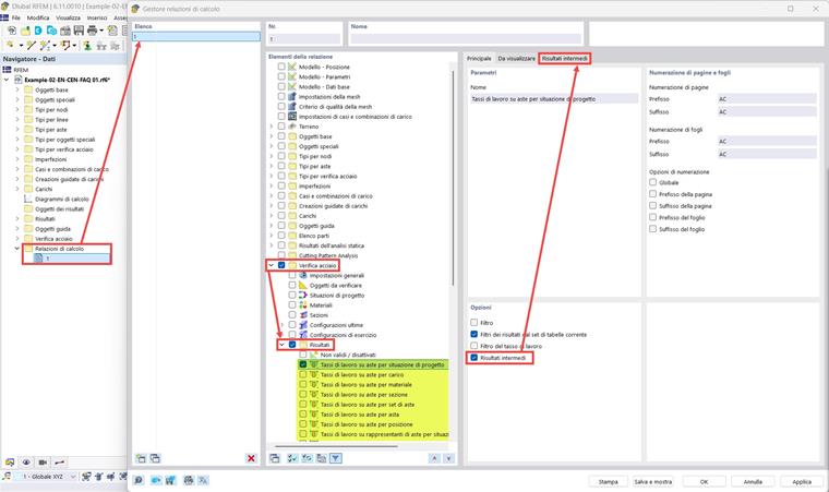
要同时打印所有验证的详细信息,可以在“计算报告管理器”中激活“中间结果”选项。在这种情况下,验证详情将以表格而非文本形式展示,但将包含在“验证详情”窗口中显示的所有信息。



图像显示了钢杆的验证结果,但相同的过程也可应用于其他验证附加模块。


作者

帕里德负责客户培训、技术支持以及为意大利市场的持续程序开发。



;