181x
005736
12.9.2025

Zobrazení podrobností posudku návrhu v tiskovém protokolu

Chtěl bych vytvořit podrobný tiskový protokol o mém návrhu nosných prvků, včetně souhrnné tabulky s koeficienty využití, rozšířeného explicitního návrhu s vzorci pro kontrolu návrhu a souvisejících výsledků, jak jsou uvedeny v dialogovém okně „Podrobnosti kontroly návrhu“. Jak to mohu udělat?


Odpověď:

Chcete-li otevřít dialogové okno Detaily posudku poklepejte na jednu z kontrol návrhu uvedených v tabulce nebo vyberte návrh v tabulce levým tlačítkem myši a klikněte na odpovídající tlačítko „Podrobnosti posudku návrhu“ na liště nástrojů tabulky.


V okně „Detaily posudku“ můžete kliknutím na tlačítko tisku vytisknout podrobnosti posudku návrhu v textové podobě s uvedenými vzorci. Tuto operaci je třeba provést samostatně pro každou kontrolu návrhu, kterou chcete zobrazit v tištěné zprávě.


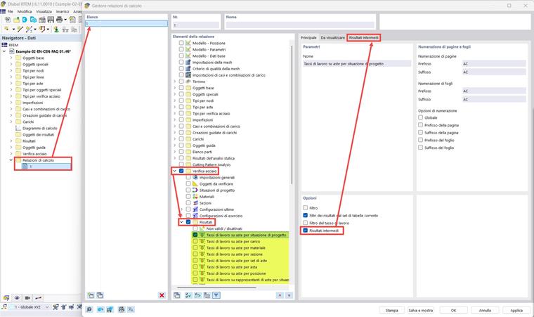
Chcete-li vytisknout podrobnosti posudku se všemi posudky návrhu provedenými současně, můžete aktivovat možnost „S mezivýsledky“ v položce „Správce tiskových protokolů“. V tomto případě budou podrobnosti kontroly návrhu zobrazeny v tabulce namísto textového formátu, ale budou obsahovat všechny informace zobrazené v okně „Detaily posudku“.



Obrázky zobrazují výsledky návrhu pro ocelové prvky, ale stejný postup lze použít i pro jiné doplňky návrhu.


Autor

Paride se zabývá školením klientů, technickou podporou a neustálým vývojem programu pro italský trh.



;