406x
003806
2024-01-09

Изменить протокол результатов

Создание протокола результатов

Вы можете создать новый протокол результатов, используя кнопку Новый протокол результатов на панели инструментов.

  1. banner.text@Может быть полезным сначала создать протокол результатов с настройками по умолчанию с помощью функции «Сохранить и отобразить», а затем открыть его в дополнение к основной программе. В основной программе откроется менеджер распечатки отчетов. Это обеспечивает параллельную работу и, следовательно, лучшее сравнение, что конкретно отображается в протоколе результатов.

Редактирование в диспетчере распечаток отчетов

Щелкните «Изменить» в контекстном меню записи или кнопку Изменить протокол результатов на панели инструментов отчета о печати, чтобы вернуться к диспетчеру отчета о печати.

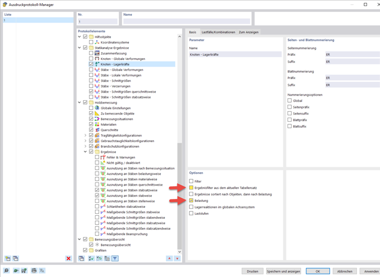
Здесь вы можете выбрать данные для включения в протокол результатов. Этот вебинар показывает пример того, какие опции могут быть активированы с 46:30. Конечно, это зависит от цели распечатки протокола.

Для многих подпунктов есть дополнительные опции. Например, можно активировать Краткие описания для загружений и сочетаний, чтобы получать только самую важную информацию.

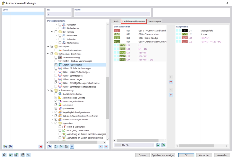
По умолчанию протокол результатов синхронизируется с текущей таблицей. Его можно отключить, и вместо этого вы можете выполнить свои собственные настройки во вкладке «Для отображения». Кроме того, можно перенести результаты расчета конструкций в протокол результатов только для выбранных загружений и сочетаний. Выбор производится в одноименной вкладке при условии, что заранее была активирована опция «Загрузить».

Вы можете выбрать фильтр критерия расчета в разделе результатов расчета деревянных конструкций. Например, в отчете можно распечатать только расчетные коэффициенты, превышающие 1%.

Редактирование изображений

Выберите «Изменить» в контекстном меню изображения, чтобы открыть представление изображения в основной рабочей области. Здесь вы можете редактировать вид, например, вращая и перемещая его, или во вкладке навигатора «Отображение». Щелкните правой кнопкой мыши, чтобы подтвердить изменения и перенести их непосредственно в протокол результатов.

Вставка представлений

Вы можете распечатать ранее определенные и текущие ракурсы в отчете о печати с помощью кнопки Распечатать сразу .

Появится диалоговое окно, в котором у вас есть различные возможности для настройки отображения изображения. Вставленные изображения в протоколе результатов можно перемещать с помощью перетаскивания.

Чтобы распечатать в протоколе несколько видов, например, распределение внутренних сил в стропиле, необходимо одновременно отобразить различные виды в основной программе. Для этого откройте новое окно для каждого вида в строке меню в разделе «Окно» и расположите их в нужной форме. Щелкнув по нему, вы выбираете окно и можете работать с ним в обычном режиме. Остальные окна остаются без изменений. Вы можете открыть различные виды внутренних сил в нескольких окнах.

В диалоговом окне редактирования графической печати активируйте опцию вставки видов нескольких окон, чтобы распечатать виды в данном порядке в отчете о печати.

Вставка текста и файлов

Вы можете интегрировать внешнюю графику, текст или формулы в протокол результатов, выбрав опцию «Вставить содержимое» в контекстном меню элемента. Обычный текст подходит для коротких комментариев с простым форматированием, Rich Text/HTML позволяет интегрировать отформатированные текстовые файлы, включая встроенную графику, в отчет о печати, а MathML Formula позволяет вставлять формулы в виде HTML-кода в формате MathML или LaTeX. Также можно интегрировать PDF-документы в распечатанный отчет.