406x
003806
2024-01-09

Edytuj raport

Tworzenie protokołu wydruku

Za pomocą przycisku Nowy raport w pasku narzędzi można utworzyć nowy protokół wydruku.

Informacje

Pomocne może być wstępne utworzenie protokołu wydruku z ustawieniami domyślnymi poprzez "Zapisz i wyświetl", a następnie otwarcie go dodatkowo w programie głównym. W programie głównym otwiera się menedżer raportów wydruku. Pozwala to na pracę równoległą, a tym samym na lepsze porównanie, co jest wyraźnie widoczne w protokole.

Edycja w Menedżerze protokołów

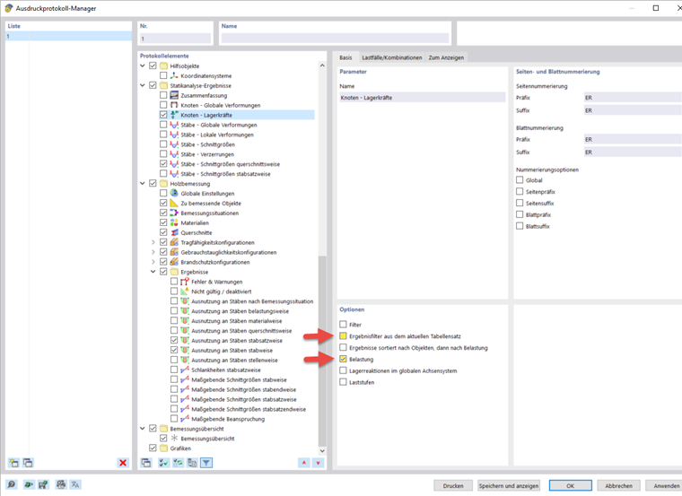
Aby powrócić do menedżera protokołu wydruku, należy kliknąć przycisk „Edycja” w menu kontekstowym lub nacisnąć przycisk Edytuj raport na pasku narzędzi protokołu wydruku.

W tym miejscu można wybrać dane, które mają zostać uwzględnione w raporcie. To webinarium pokazuje przykład, które opcje mogą być aktywowane od minuty 46:30. Oczywiście zależy to od przeznaczenia protokołu.

Dla wielu podelementów istnieją dodatkowe opcje. Na przykład, można aktywować Krótkie opisy dla przypadków obciążeń i kombinacji, aby uzyskać tylko najważniejsze informacje.

Protokół wydruku jest domyślnie zsynchronizowany z bieżącą tabelą. Funkcję tę można wyłączyć i wprowadzić własne ustawienia w zakładce "Do wyświetlenia". Możliwe jest również przeniesienie wyników analizy statyczno-wytrzymałościowej do protokołu wydruku tylko dla wybranych przypadków obciążeń i kombinacji. Wyboru dokonuje się na zakładce o tej samej nazwie, o ile wcześniej została aktywowana opcja "Obciążenie".

W sekcji wyników obliczeń drewna można wybrać filtr kryteriów obliczeniowych. Na przykład, w raporcie można wydrukować tylko współczynniki obliczeniowe większe niż 1%.

Edycja obrazów

Z menu kontekstowego obrazu należy wybrać opcję „Edycja”, aby otworzyć widok obrazu w głównym obszarze roboczym. W tym miejscu można edytować widok, np. poprzez jego obracanie i przesuwanie, lub w nawigatorze "Wyświetl". Zatwierdzenie zmian prawym przyciskiem myszy i przeniesienie ich bezpośrednio do protokołu wydruku.

Wstawianie widoków

Zdefiniowane wcześniej i aktualne widoki można wydrukować w protokole za pomocą przycisku Natychmiast wydrukuj .

Pojawi się okno dialogowe, w którym dostępne są różne opcje dostosowywania sposobu wyświetlania obrazu. Wstawione obrazy można przesuwać w protokole za pomocą funkcji przeciągnij i upuść.

Aby w protokole wydrukować kilka widoków, na przykład rozkład sił wewnętrznych w krokwi, konieczne jest jednoczesne wyświetlenie w programie głównym różnych widoków. W tym celu należy otworzyć nowe okno dla każdego widoku na pasku menu w sekcji "Okno" i ułożyć je w żądanej formie. Klikając na nie, wybierasz okno i możesz w nim normalnie pracować. Pozostałe okna pozostają bez zmian. W kilku oknach można wyświetlić różne widoki sił wewnętrznych.

W oknie dialogowym edycji dla wydruku graficznego należy aktywować opcję wstawiania widoków kilku okien, aby w protokole wydrukować widoki w tej kolejności.

Wstawianie tekstu i plików

Za pomocą opcji "Wstaw zawartość" w menu kontekstowym elementu można umieścić w protokole zewnętrzne grafiki, teksty lub formuły. Zwykły tekst nadaje się do krótkich komentarzy dzięki prostemu formatowaniu, Rich Text/HTML umożliwia integrację sformatowanych plików tekstowych wraz z osadzoną grafiką w raporcie, a formuła MathML umożliwia wstawianie formuł jako kodu HTML w formacie MathML lub LaTeX. Możliwe jest również zintegrowanie dokumentów PDF z protokołem wydruku.

Rozdział nadrzędny