406x
003806
9.1.2024

Upravit tiskový protokol

Vytvoření tiskového protokolu

Nový tiskový protokol vytvoříme pomocí tlačítka Nový tiskový protokol v panelu nástrojů.

Informace

Tiskový protokol lze nejprve vytvořit pomocí tlačítka "Uložit a zobrazit" se standardním nastavením a následně ho otevřít v hlavním programu. V hlavním programu se otevře správce tiskových protokolů. To umožňuje paralelní práci a lepší srovnání, které se specificky zobrazí ve výstupním protokolu.

Editace ve Správci tiskových protokolů

Kliknutím na tlačítko "Upravit" v místní nabídce položky nebo tlačítkem Upravit tiskový protokol v panelu nástrojů tiskového protokolu se vrátíte do správce tiskových protokolů.

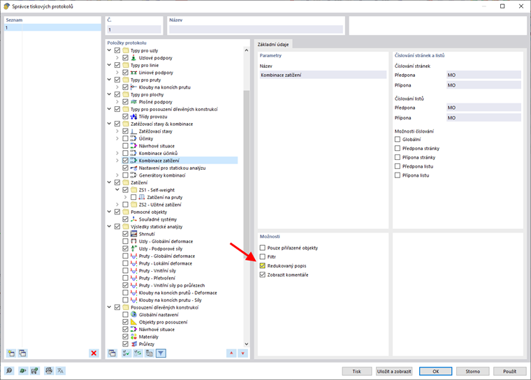
Zde lze vybrat, která data mají být zahrnuta do tiskového protokolu. Tento webinar ukazuje příklad, které možnosti lze aktivovat od 46:30. Samozřejmě záleží na účelu tiskového protokolu.

U mnoha podpoložek jsou k dispozici další možnosti. Můžete například aktivovat Stručný popis pro zatěžovací stavy a kombinace, abyste získali jen ty nejdůležitější informace.

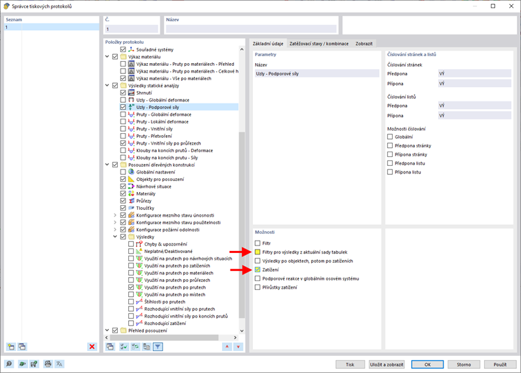
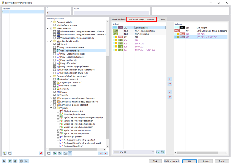
Standardně je tiskový protokol synchronizován s aktuální tabulkou. Tuto funkci lze deaktivovat a provést vlastní nastavení v záložce „Zobrazit“. Pouze pro vybrané zatěžovací stavy a kombinace je možné převzít výsledky statického posouzení do tiskového protokolu. Výběr se provádí ve stejnojmenné záložce, pokud byla předem aktivována volba "Načíst".

V sekci pro výsledky posouzení dřeva lze vybrat filtr podle kritérií posouzení. V protokolu lze například vytisknout pouze návrhová využití větší než 1 %.

Úpravy obrázků

Kliknutím na "Upravit" v místní nabídce obrázku otevřete náhled obrázku v hlavní pracovní ploše. Zde můžeme pohled upravit, například otočením nebo posunutím, nebo v záložce navigátoru "Zobrazit". Změny potvrdíme kliknutím pravým tlačítkem myši a přenesme je přímo do tiskového protokolu.

Vkládání pohledů

Pomocí tlačítka Ihned k vytištění lze do tiskového protokolu vytisknout již definované a aktuální pohledy.

Zobrazí se dialog, ve kterém máme různé možnosti pro přizpůsobení zobrazení obrázku. Vložené obrázky lze ve výstupním protokolu posouvat pomocí funkce Drag & Drop.

Aby bylo možné ve výstupním protokolu vytisknout několik pohledů, například průběh vnitřních sil v kyčle, je třeba současně zobrazit různé pohledy v hlavním programu. Za tímto účelem otevřete v řádku nabídek pod položkou "Okno" pro každý pohled nové okno a uspořádejte je do požadovaného tvaru. Kliknutím na něj vybereme okno a můžeme v něm pracovat jako obvykle. Ostatní okna zůstávají beze změny. Pro vnitřní síly můžeme otevřít různá zobrazení v několika oknech.

V editačním dialogu pro tisk grafiky aktivujte možnost vložit pohledy z více oken, aby se pohledy tiskly do tiskového protokolu v tomto pořadí.

Vkládání textu a souborů

Volbou "Vložit obsah" v místní nabídce prvku lze do tiskového protokolu integrovat externí grafiky, texty nebo vzorce. Prostý text je vhodný pro krátké komentáře s jednoduchým formátováním, Rich Text/HTML umožňuje integraci formátovaných textových souborů včetně vložené grafiky do tiskového protokolu a MathML Formula umožňuje vkládat vzorce jako HTML kód ve formátu MathML nebo LaTeX. Do tiskového protokolu je také možné integrovat dokumenty PDF.

Nadřazená kapitola