406x
003806
09.01.2024

Modification du rapport d'impression

Création d’un rapport d’impression

Un nouveau rapport d’impression peut être créé à l’aide du bouton Nouveau rapport d'impression de la barre d’outils.

Informations

Il peut être utile de créer d'abord le rapport d’impression avec les paramètres par défaut via « Enregistrer et afficher », puis de l’ouvrir à côté du logiciel de base. Le gestionnaire de rapports d'impression s’ouvre dans le logiciel de base. Cela permet un travail parallèle et donc une meilleure comparaison, avec ce qui est spécifiquement affichée dans le rapport d'impression.

Modification dans le gestionnaire de rapports d’impression

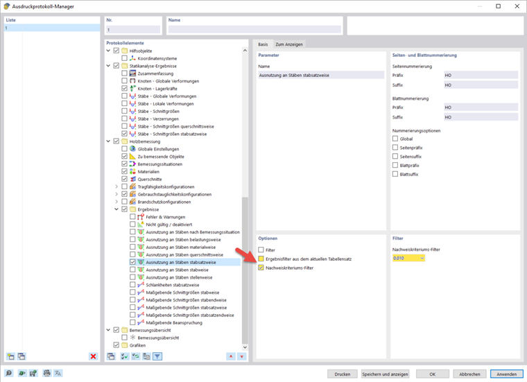
Utilisez « Modifier » dans le menu contextuel d’une entrée ou le bouton Modifier le rapport d'impression de la barre d'outils du rapport d’impression pour revenir au gestionnaire de rapports d’impression.

Vous pouvez sélectionner ici les données à inclure dans le rapport d’impression. Ce webinaire contient un exemple des options pouvant être activées à partir de 46 minutes 30. Cela dépend bien entendu de l’objectif du rapport d’impression.

Il existe des options supplémentaires pour de nombreux sous-éléments. Par exemple, les descriptions brèves peuvent être activées pour les cas de charge et les combinaisons afin que seules les informations les plus importantes soient fournies.

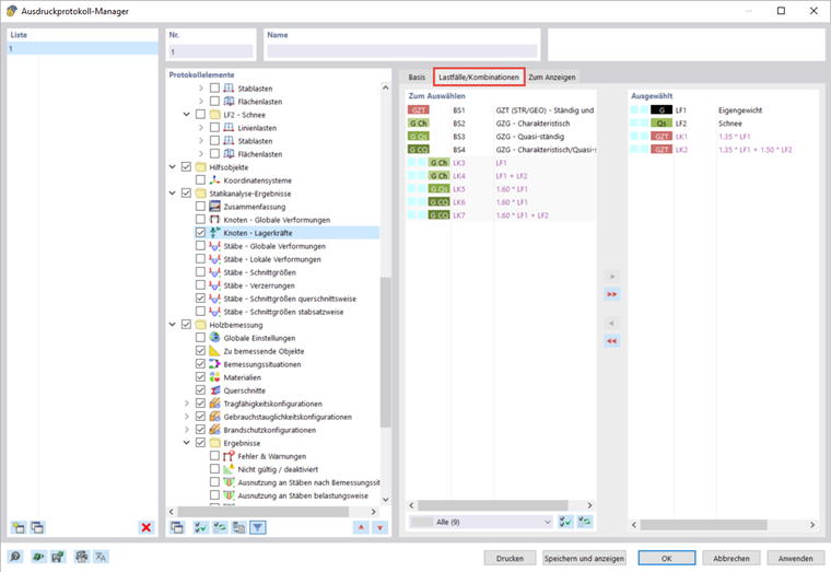
Par défaut, le rapport d’impression est synchronisé avec le tableau actuel. Vous pouvez désactiver cette option et définir vos propres paramètres dans l'onglet « À afficher ». Il est également possible de transférer les résultats du calcul de structure dans le rapport d’impression uniquement pour les cas de charge et les combinaisons sélectionnés. La sélection est effectuée dans l'onglet du même nom si l'option « Chargement » a été activée au préalable.

Un filtre de ratio de vérification peut être sélectionné dans la section relative aux résultats de la vérification du bois. Par exemple, vous ne pouvez imprimer que les ratios de vérification supérieurs à 1 % dans le rapport.

Modification des images

Si vous sélectionnez « Modifier » dans le menu contextuel d’une image, la vue de l’image apparait dans la zone de travail principale. Vous pouvez modifier la vue ici, par exemple en la faisant pivoter et en la déplaçant ou dans le registre du navigateur « Afficher ». Les modifications sont confirmées par un clic droit et transférées directement dans le rapport d’impression.

Insertion des vues

Vous pouvez imprimer les vues définies précédemment et les vues actuelles dans le rapport d’impression à l'aide du bouton Imprimez immédiatement .

Une boîte de dialogue apparait dans laquelle vous pouvez ajuster l’affichage de l’image selon vos souhaits. Les images insérées peuvent être déplacées dans le rapport d’impression par glisser-déposer.

Si vous souhaitez imprimer plusieurs vues dans le rapport d'impression, par exemple la répartition des efforts internes dans l'arêtier, vous devez afficher les différentes vues dans le logiciel de base en même temps. Pour ce faire, ouvrez une nouvelle fenêtre pour chaque vue dans la barre de menus sous « Fenêtre » et disposez-les sous la forme souhaitée. En cliquant dessus, vous sélectionnez une fenêtre dans laquelle vous pouvez travailler comme d’habitude. Les autres fenêtres restent inchangées. Vous pouvez ouvrir différentes vues pour les efforts internes dans plusieurs fenêtres.

Dans la boîte de dialogue de modification pour l’impression graphique, activez l’insertion des vues de plusieurs fenêtres afin d’imprimer les vues dans cet ordre dans le rapport d’impression.

Insertion de textes et de fichiers

Vous pouvez intégrer des graphiques, du texte ou des formules externes dans le rapport d’impression en sélectionnant « Insérer du contenu » dans le menu contextuel d’un élément. Le texte brut convient aux commentaires courts avec une mise en forme simple, le Rich Text/HTML permet d'intégrer des fichiers texte formatés comprenant des graphiques intégrés dans le rapport d'impression et Formule MathML vous permet d'insérer des formules sous forme de code HTML au format MathML ou LaTeX. Il est également possible d’intégrer des documents PDF dans le rapport d’impression.