406x
003806
2024-01-09

编辑计算书

创建打印报告

您可以使用工具栏中的 新建计算书 按钮创建一个新的打印报告。

信息

首先通过“保存并显示”使用默认设置创建打印报告,然后在主程序中打开它。 打印报告管理器在主程序中打开。 这允许并行工作,从而更好地进行比较,具体显示在打印报告中

在打印报告管理器中编辑

在相应条目的右键菜单中单击“编辑”或单击打印报告工具栏中的 编辑计算书 按钮,返回打印报告管理器。

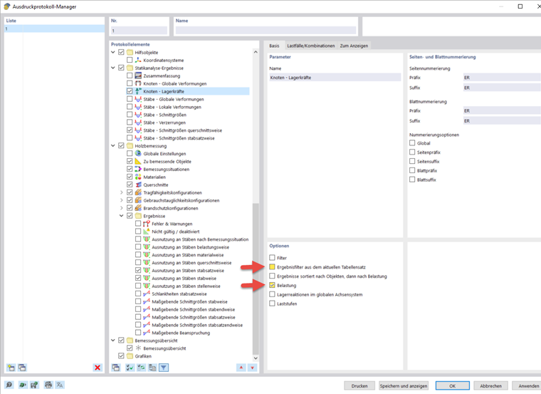
您可以在此处选择要包含在打印报告中的数据。 网络研讨会举例说明了从 46:30 起可以激活哪些选项。 当然,这取决于打印报告的用途。

许多子项都有附加选项。 例如,您可以激活荷载工况和组合的简要说明,以便只获取最重要的信息。

默认情况下,打印报告与当前表格同步。 您可以取消激活该功能,并在“显示”选项卡中进行自己的设置。 打印报告中也可以只计算所选荷载工况和荷载组合的结构分析结果。 如果预先激活了“加载”选项,则可以在同名选项卡中进行选择。

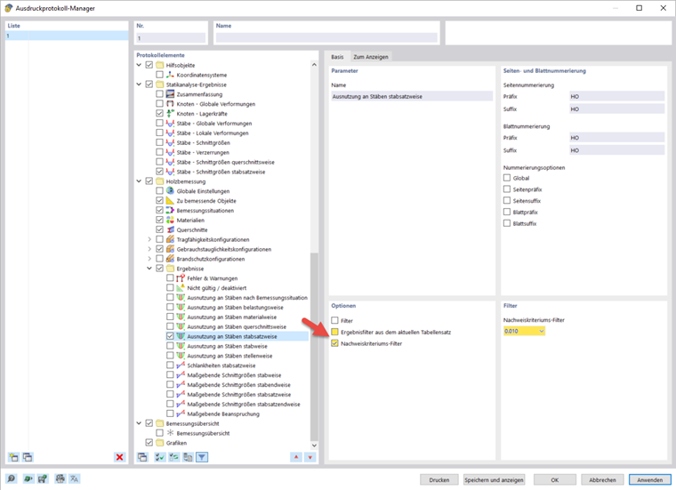
您可以在木结构设计结果的部分中选择一个设计规范过滤器。 例如,您只能在报告中打印大于 1% 的设计利用率。

编辑图像

在图像的右键菜单中选择“编辑”,在主工作区中打开图像视图。 在此处可以编辑视图,例如通过旋转和移动视图,或在“显示”(Display) 导航器选项卡中进行编辑。 右键单击以确认更改并将其直接传输到打印报告中。

插入视图

您可以使用 立即打印 按钮在打印报告中打印之前定义的视图和当前视图。

出现一个对话框,您可以在其中选择各种自定义图像显示的选项。 您可以通过拖放操作在打印报告中移动插入的图像。

如果想要在打印报告中同时显示多个视图,例如檩条内力分布,则需要在主程序中同时显示不同的视图。 为此,在菜单栏中的“窗口”下为每个视图打开一个新窗口,然后按所需的形式排列它们。 通过单击它,您可以选择一个窗口,然后可以像往常一样在该窗口中工作。 其他窗口保持不变。 您可以在多个窗口中打开不同的内力视图。

在图形打印的编辑对话框中,激活插入多个窗口的视图选项,以便在打印报告中按此顺序打印视图。

插入文本和文件

通过在元素的快捷菜单中选择“插入内容”选项,可以将外部图形、文本或公式集成到打印报告中。 纯文本适用于格式简单的简短注释,富文本/HTML允许您将格式化的文本文件(包括嵌入的图形)集成到打印输出报告中,而MathML公式允许您将公式作为HTML代码插入MathML或LaTeX格式。 也可以将 PDF 文档集成到打印报告中。