406x
003806
09-01-2024

Editar informe

Crear informe impreso

Puede crear un nuevo informe utilizando el botón Nuevo informe en la barra de herramientas.

  1. banner.text@Puede ser útil crear inicialmente el informe con la configuración predeterminada a través de "Guardar y mostrar", y luego abrirlo adicionalmente en el programa principal. El administrador de informes se abre en el programa principal. Esto permite el trabajo en paralelo y, por lo tanto, una mejor comparación, que se muestra específicamente en el informe.

Edición en el Administrador de informes impresos

Haga clic en "Editar" en el menú contextual de una entrada o en el botón Editar informe en la barra de herramientas del informe para volver al administrador de informes.

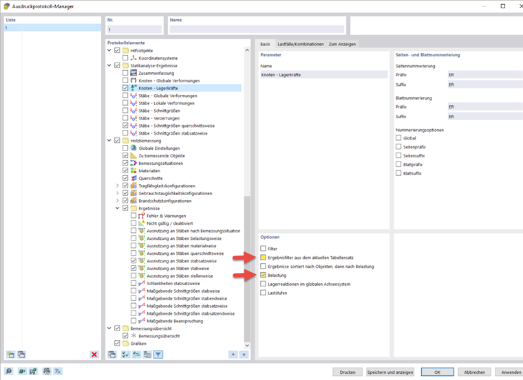
Aquí puede seleccionar los datos que se incluirán en el informe. Este webinar muestra un ejemplo de qué opciones se pueden activar a partir del minuto 46:30. Por supuesto, esto depende del propósito del informe.

Hay opciones adicionales para muchos subelementos. Por ejemplo, puede activar Descripciones breves para casos de carga y combinaciones con el fin de obtener solo la información más importante.

De forma predeterminada, el informe se sincroniza con la tabla actual. Esto se puede desactivar y puede realizar sus propias configuraciones en la pestaña "Para mostrar". También es posible transferir los resultados del análisis estructural al informe impreso sólo para casos y combinaciones de carga seleccionados. La selección se realiza en la pestaña del mismo nombre, siempre que se haya activado previamente la opción "Cargar".

Puede seleccionar un filtro de criterio de cálculo en la sección para los resultados del cálculo de madera. Por ejemplo, solo puede imprimir las razones de diseño superiores al 1% en el informe.

Edición de imágenes

Seleccione "Editar" en el menú contextual de una imagen para abrir la vista de la imagen en el espacio de trabajo principal. Aquí puede editar la vista, por ejemplo, girándola y moviéndola, o en la pestaña del navegador "Mostrar". Haga clic con el botón secundario para confirmar los cambios y transferirlos directamente al informe.

Insertar vistas

Puede imprimir las vistas previamente definidas y actuales en el informe utilizando el botón Imprimir inmediatamente .

Aparece un cuadro de diálogo donde tiene varias opciones para personalizar la visualización de la imagen. Puede mover las imágenes insertadas en el informe utilizando arrastrar y soltar.

Para imprimir varias vistas en el informe, por ejemplo, la distribución de la fuerza interna en el cabrio, es necesario mostrar las diferentes vistas en el programa principal al mismo tiempo. Para hacer esto, abra una nueva ventana para cada vista en la barra de menú en "Ventana" y organícelas en la forma deseada. Al hacer clic en él, selecciona una ventana y puede trabajar en ella como de costumbre. Las otras ventanas permanecen sin cambios. Puede abrir varias vistas para los esfuerzos internos en varias ventanas.

En el cuadro de diálogo de edición de la impresión gráfica, active la opción de insertar las vistas de varias ventanas para imprimir las vistas en este orden en el informe.

Insertar texto y archivos

Puede integrar gráficos, texto o fórmulas externos en el informe al seleccionar la opción "Insertar contenido" en el menú contextual de un elemento. El texto sin formato es adecuado para comentarios cortos con formato simple, el texto enriquecido/HTML permite integrar los archivos de texto formateados, incluidos los gráficos incrustados, en el informe impreso, y MathML Formula permite insertar fórmulas como un código HTML en formato MathML o LaTeX. También es posible integrar documentos PDF en el informe.

Capítulo principal