406x
003806
2024-01-09

Editar relatório de impressão

Criar relatório de impressão

Pode criar um novo relatório de impressão utilizando o botão Novo relatório de impressão na barra de ferramentas.

Informação

Pode ser útil criar inicialmente o relatório de impressão com as configurações padrão através de "Guardar e visualizar" e depois abri-lo adicionalmente no programa principal. O administrador do relatório de impressão é aberto no programa principal. Isto permite trabalhos paralelos e, consequentemente, uma melhor comparação, a qual é apresentada especificamente no relatório de impressão.

Editar no Gestor de relatórios de impressão

Clique em "Editar" no menu de atalho de uma entrada ou no botão Editar relatório de impressão na barra de ferramentas do relatório de impressão para regressar ao gestor do relatório de impressão.

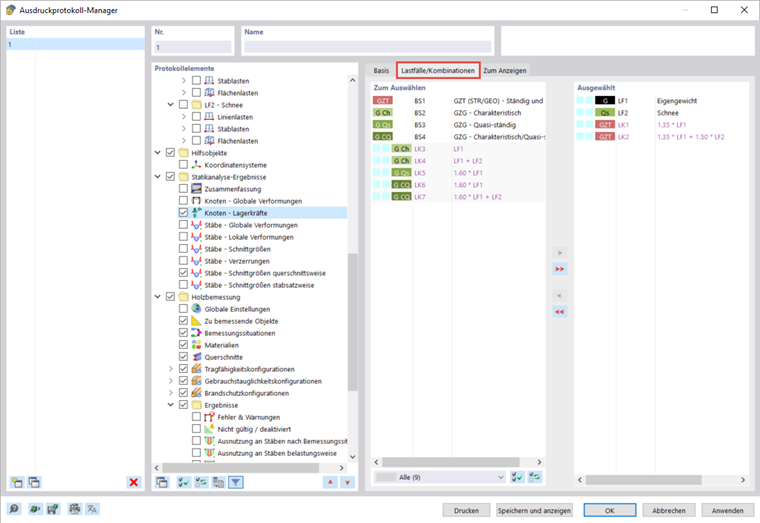
Aqui pode seleccionar os dados a serem incluídos no relatório de impressão. Este webinar mostra um exemplo das opções que podem ser activadas a partir do minuto 46:30. Claro que isso depende da finalidade do relatório de impressão.

Existem opções adicionais para muitos subitens. Por exemplo, pode activar as descrições breves para casos e combinações de carga para obter apenas as informações mais importantes.

Por defeito, o relatório de impressão é sincronizado com a tabela atual. Esta opção pode ser desativada e pode, em vez disso, fazer as suas próprias configurações no separador "A exibir". Também é possível transferir os resultados da análise estrutural para o relatório de impressão apenas para casos e combinações de carga selecionados. A seleção é realizada no separador com o mesmo nome, desde que a opção "Carga" tenha sido previamente ativada.

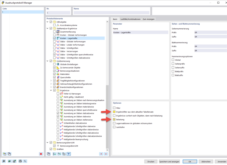
Pode selecionar um filtro de critério de dimensionamento na secção para os resultados do dimensionamento de madeira. Por exemplo, só é possível imprimir relações de dimensionamento superiores a 1% no relatório.

Editar imagens

Selecione "Editar" no menu de atalho de uma imagem para abrir a vista de imagens no espaço de trabalho principal. Aqui, pode editar a vista, por exemplo, rodando-a e movendo-a ou no separador "Mostrar". Clique com o botão direito para confirmar as alterações e transferi-las diretamente para o relatório de impressão.

Inserir vistas

Pode imprimir as vistas definidas anteriormente e as atuais no relatório de impressão utilizando o botão Imprimir imediatamente .

Aparece uma caixa de diálogo onde tem várias opções para personalizar a visualização das imagens. Pode arrastar e largar as imagens inseridas no relatório de impressão.

Para imprimir várias vistas no relatório de impressão, por exemplo, a distribuição interna da força no caibro de anca, é necessário apresentar simultaneamente as diferentes vistas no programa principal. Para fazer isso, abra uma janela para cada vista na barra de menus em "Janela" e organize-as da forma desejada. Ao clicar sobre a mesma, escolhe uma janela e pode trabalhar nela como habitualmente. As outras janelas permanecem inalteradas. Pode abrir várias vistas para os esforços internos em diversas janelas.

Na caixa de diálogo de edição para a impressão gráfica, active a opção de inserir as vistas de várias janelas para imprimir as vistas por esta ordem no relatório de impressão.

Inserir texto e ficheiros

Pode integrar gráficos, texto ou fórmulas externos no relatório de impressão seleccionando a opção "Inserir conteúdo" no menu de atalho de um elemento. O texto sem formatação é adequado para comentários curtos com formatação simples, o Rich Text/HTML permite integrar os ficheiros de texto formatados incluindo os gráficos incorporados no relatório de impressão e o MathML Formula permite-lhe inserir fórmulas como um código HTML no formato MathML ou LaTeX. Também é possível integrar documentos PDF no relatório de impressão.

Capítulo principal