406x
003806
2024-01-09

Modifica relazione di calcolo

Creazione della relazione di calcolo

È possibile creare una nuova relazione di calcolo utilizzando il pulsante Nuova relazione di calcolo nella barra degli strumenti.

Informazione

Può essere utile creare inizialmente la relazione di calcolo con le impostazioni predefinite tramite "Salva e visualizza", quindi aprirla in aggiunta al programma principale. La gestione della relazione di calcolo si apre nel programma principale. Ciò consente un lavoro parallelo e quindi un confronto migliore, che viene visualizzato specificamente nella relazione di calcolo.

Modifica in Gestione relazione di calcolo

Fare clic su "Modifica" nel menu di scelta rapida di una voce o sul pulsante Modifica relazione di calcolo nella barra degli strumenti della relazione di calcolo per tornare alla gestione della relazione di calcolo.

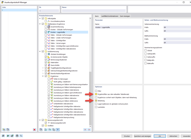
Qui è possibile selezionare i dati da includere nella relazione di calcolo. Questo webinar mostra un esempio di quali opzioni possono essere attivate dal minuto 46:30. Naturalmente, questo dipende dallo scopo della relazione di calcolo.

Sono disponibili opzioni aggiuntive per molti elementi secondari. Ad esempio, è possibile attivare Brevi descrizioni per i casi di carico e le combinazioni per ottenere solo le informazioni più importanti.

Per impostazione predefinita, la relazione di calcolo è sincronizzata con la tabella corrente. Questo può essere disattivato e puoi invece effettuare le tue impostazioni nella scheda "Da visualizzare". È anche possibile trasferire i risultati dell'analisi strutturale nella relazione di calcolo solo per i casi e le combinazioni di carico selezionati. La selezione viene effettuata nella scheda con lo stesso nome, a condizione che l'opzione "Carica" sia stata precedentemente attivata.

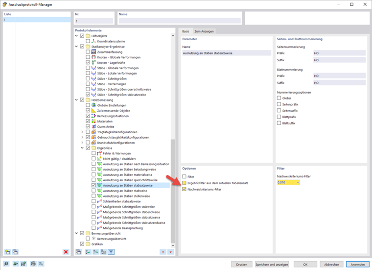
È possibile selezionare un filtro del criterio di verifica nella sezione per i risultati della verifica in legno. Ad esempio, nel report è possibile stampare solo rapporti di verifica maggiori dell'1%.

Modifica delle immagini

Selezionare "Modifica" nel menu di scelta rapida di un'immagine per aprire la visualizzazione dell'immagine nell'area di lavoro principale. Qui è possibile modificare la vista, ad esempio, ruotandola e spostandola, oppure nella scheda del navigatore "Visualizza". Fare clic con il pulsante destro del mouse per confermare le modifiche e trasferirle direttamente nella relazione di calcolo.

Inserimento di viste

È possibile stampare le viste correnti e definite in precedenza nella relazione di calcolo utilizzando il pulsante Stampa immediata .

Viene visualizzata una finestra di dialogo in cui sono disponibili varie opzioni per la personalizzazione della visualizzazione dell'immagine. È possibile spostare le immagini inserite nella relazione di calcolo utilizzando il trascinamento della selezione.

Per stampare più viste nella relazione di calcolo, ad esempio la distribuzione della forza interna nel travetto dell'anca, è necessario visualizzare contemporaneamente le diverse viste nel programma principale. Per fare ciò, aprire una nuova finestra per ogni vista nella barra dei menu sotto "Finestra" e disporle nella forma desiderata. Cliccandoci sopra, selezioni una finestra e puoi lavorarci come al solito. Le altre finestre rimangono invariate. È possibile aprire diverse viste per le forze interne in più finestre.

Nella finestra di dialogo di modifica per la stampa grafica, attivare l'opzione di inserire le viste di più finestre per stampare le viste in questo ordine nella relazione di calcolo.

Inserimento di testo e file

È possibile integrare grafici esterni, testo o formule nella relazione di calcolo selezionando l'opzione "Inserisci contenuto" nel menu di scelta rapida di un elemento. Il testo normale è adatto per commenti brevi con una formattazione semplice, Rich Text/HTML consente di integrare i file di testo formattati, inclusa la grafica incorporata, nella relazione di calcolo e MathML Formula consente di inserire formule come codice HTML in formato MathML o LaTeX. È anche possibile integrare i documenti PDF nella relazione di calcolo.